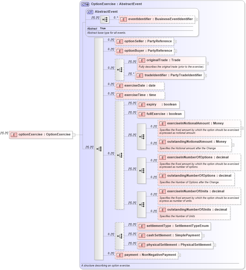
Definition Type: Element
Name: optionExercise
Namespace: http://www.fpml.org/FpML-5/reporting
Type: nsA:OptionExercise
Containing Schema: fpml-business-events-5-4.xsd
MinOccurs (1)
MaxOccurs (1)
Abstract
Collapse XSD Schema Diagram:
Drilldown into payment in schema fpml-business-events-5-4_xsd Drilldown into physicalSettlement in schema fpml-business-events-5-4_xsd Drilldown into cashSettlement in schema fpml-business-events-5-4_xsd Drilldown into settlementType in schema fpml-business-events-5-4_xsd Drilldown into outstandingNumberOfUnits in schema fpml-business-events-5-4_xsd Drilldown into exerciseInNumberOfUnits in schema fpml-business-events-5-4_xsd Drilldown into outstandingNumberOfOptions in schema fpml-business-events-5-4_xsd Drilldown into exerciseInNumberOfOptions in schema fpml-business-events-5-4_xsd Drilldown into outstandingNotionalAmount in schema fpml-business-events-5-4_xsd Drilldown into exerciseInNotionalAmount in schema fpml-business-events-5-4_xsd Drilldown into fullExercise in schema fpml-business-events-5-4_xsd Drilldown into expiry in schema fpml-business-events-5-4_xsd Drilldown into exerciseTime in schema fpml-business-events-5-4_xsd Drilldown into exerciseDate in schema fpml-business-events-5-4_xsd Drilldown into tradeIdentifier in schema fpml-business-events-5-4_xsd Drilldown into originalTrade in schema fpml-business-events-5-4_xsd Drilldown into optionBuyer in schema fpml-business-events-5-4_xsd Drilldown into optionSeller in schema fpml-business-events-5-4_xsd Drilldown into eventIdentifier in schema fpml-business-events-5-4_xsd Drilldown into AbstractEvent in schema fpml-business-events-5-4_xsd Drilldown into OptionExercise in schema fpml-business-events-5-4_xsdXSD Diagram of optionExercise in schema fpml-business-events-5-4_xsd (Financial products Markup Language (FpML®))
Collapse XSD Schema Code:
<xsd:element name="optionExercise" type="OptionExercise">
</xsd:element>
Collapse Child Elements:
Name Type Min Occurs Max Occurs
eventIdentifier nsA:eventIdentifier 0 unbounded
optionSeller nsA:optionSeller 0 (1)
optionBuyer nsA:optionBuyer 0 (1)
originalTrade nsA:originalTrade (1) (1)
tradeIdentifier nsA:tradeIdentifier (1) unbounded
exerciseDate nsA:exerciseDate 0 (1)
exerciseTime nsA:exerciseTime 0 (1)
expiry nsA:expiry (1) (1)
fullExercise nsA:fullExercise (1) (1)
exerciseInNotionalAmount nsA:exerciseInNotionalAmount 0 (1)
outstandingNotionalAmount nsA:outstandingNotionalAmount 0 (1)
exerciseInNumberOfOptions nsA:exerciseInNumberOfOptions 0 (1)
outstandingNumberOfOptions nsA:outstandingNumberOfOptions 0 (1)
exerciseInNumberOfUnits nsA:exerciseInNumberOfUnits 0 (1)
outstandingNumberOfUnits nsA:outstandingNumberOfUnits 0 (1)
settlementType nsA:settlementType (1) (1)
cashSettlement nsA:cashSettlement (1) (1)
physicalSettlement nsA:physicalSettlement (1) (1)
payment nsA:payment 0 (1)
Collapse Derivation Tree: