Definition Type: ComplexType
Name: PaymentCalculationPeriod
Namespace: http://www.fpml.org/FpML-5/reporting
Type: nsA:PaymentBase
Containing Schema: fpml-ird-5-4.xsd
Abstract
Documentation:
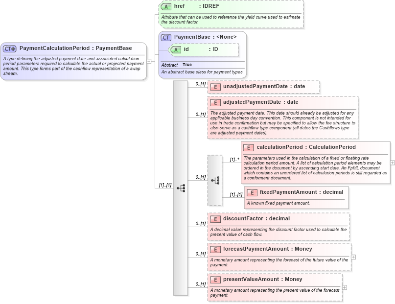
A type defining the adjusted payment date and associated calculation period parameters required to calculate the actual or projected payment amount. This type forms part of the cashflow representation of a swap stream.
Collapse XSD Schema Diagram:
Drilldown into presentValueAmount in schema fpml-ird-5-4_xsd Drilldown into forecastPaymentAmount in schema fpml-ird-5-4_xsd Drilldown into discountFactor in schema fpml-ird-5-4_xsd Drilldown into fixedPaymentAmount in schema fpml-ird-5-4_xsd Drilldown into calculationPeriod in schema fpml-ird-5-4_xsd Drilldown into adjustedPaymentDate in schema fpml-ird-5-4_xsd Drilldown into unadjustedPaymentDate in schema fpml-ird-5-4_xsd Drilldown into id in schema fpml-shared-5-4_xsd Drilldown into PaymentBase in schema fpml-shared-5-4_xsd Drilldown into href in schema fpml-ird-5-4_xsdXSD Diagram of PaymentCalculationPeriod in schema fpml-ird-5-4_xsd (Financial products Markup Language (FpML®))
Collapse XSD Schema Code:
<xsd:complexType name="PaymentCalculationPeriod">
    <xsd:annotation>
        <xsd:documentation xml:lang="en">A type defining the adjusted payment date and associated calculation period parameters required to calculate the actual or projected payment amount. This type forms part of the cashflow representation of a swap stream.</xsd:documentation>
    </xsd:annotation>
    <xsd:complexContent>
        <xsd:extension base="PaymentBase">
            <xsd:sequence>
                <xsd:element name="unadjustedPaymentDate" type="xsd:date" minOccurs="0" />
                <xsd:element name="adjustedPaymentDate" type="xsd:date" minOccurs="0">
                    <xsd:annotation>
                        <xsd:documentation xml:lang="en">The adjusted payment date. This date should already be adjusted for any applicable business day convention. This component is not intended for use in trade confirmation but may be specified to allow the fee structure to also serve as a cashflow type component (all dates the Cashflows type are adjusted payment dates).</xsd:documentation>
                    </xsd:annotation>
                </xsd:element>
                <xsd:choice minOccurs="0">
                    <xsd:element name="calculationPeriod" type="CalculationPeriod" maxOccurs="unbounded">
                        <xsd:annotation>
                            <xsd:documentation xml:lang="en">The parameters used in the calculation of a fixed or floating rate calculation period amount. A list of calculation period elements may be ordered in the document by ascending start date. An FpML document which contains an unordered list of calcularion periods is still regarded as a conformant document.</xsd:documentation>
                        </xsd:annotation>
                    </xsd:element>
                    <xsd:element name="fixedPaymentAmount" type="xsd:decimal">
                        <xsd:annotation>
                            <xsd:documentation xml:lang="en">A known fixed payment amount.</xsd:documentation>
                        </xsd:annotation>
                    </xsd:element>
                </xsd:choice>
                <xsd:element name="discountFactor" type="xsd:decimal" minOccurs="0">
                    <xsd:annotation>
                        <xsd:documentation xml:lang="en">A decimal value representing the discount factor used to calculate the present value of cash flow.</xsd:documentation>
                    </xsd:annotation>
                </xsd:element>
                <xsd:element name="forecastPaymentAmount" type="Money" minOccurs="0">
                    <xsd:annotation>
                        <xsd:documentation xml:lang="en">A monetary amount representing the forecast of the future value of the payment.</xsd:documentation>
                    </xsd:annotation>
                </xsd:element>
                <xsd:element name="presentValueAmount" type="Money" minOccurs="0">
                    <xsd:annotation>
                        <xsd:documentation xml:lang="en">A monetary amount representing the present value of the forecast payment.</xsd:documentation>
                    </xsd:annotation>
                </xsd:element>
            </xsd:sequence>
            <xsd:attribute name="href" type="xsd:IDREF" ecore:reference="PricingStructure" xmlns:ecore="http://www.eclipse.org/emf/2002/Ecore">
                <xsd:annotation>
                    <xsd:documentation xml:lang="en">Attribute that can be used to reference the yield curve used to estimate the discount factor.</xsd:documentation>
                </xsd:annotation>
            </xsd:attribute>
        </xsd:extension>
    </xsd:complexContent>
</xsd:complexType>
Collapse Child Elements:
Name Type Min Occurs Max Occurs
unadjustedPaymentDate nsA:unadjustedPaymentDate 0 (1)
adjustedPaymentDate nsA:adjustedPaymentDate 0 (1)
calculationPeriod nsA:calculationPeriod (1) unbounded
fixedPaymentAmount nsA:fixedPaymentAmount (1) (1)
discountFactor nsA:discountFactor 0 (1)
forecastPaymentAmount nsA:forecastPaymentAmount 0 (1)
presentValueAmount nsA:presentValueAmount 0 (1)
Collapse Child Attributes:
Name Type Default Value Use
id nsA:id (Optional)
href nsA:href (Optional)
Collapse Derivation Tree:
Collapse References:
nsA:paymentCalculationPeriod