Definition Type: Element
Name: paymentDates
Namespace: http://www.fpml.org/FpML-5/reporting
Type: nsA:CommodityRelativePaymentDates
Containing Schema: fpml-com-5-4.xsd
MinOccurs 0
MaxOccurs (1)
Abstract
Documentation:
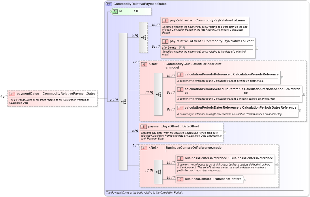
The Payment Dates of the trade relative to the Calculation Periods or Calculation Date
Collapse XSD Schema Diagram:
Drilldown into businessCenters in schema fpml-shared-5-4_xsd Drilldown into businessCentersReference in schema fpml-shared-5-4_xsd Drilldown into BusinessCentersOrReference.model in schema fpml-shared-5-4_xsd Drilldown into paymentDaysOffset in schema fpml-com-5-4_xsd Drilldown into calculationPeriodsDatesReference in schema fpml-com-5-4_xsd Drilldown into calculationPeriodsScheduleReference in schema fpml-com-5-4_xsd Drilldown into calculationPeriodsReference in schema fpml-com-5-4_xsd Drilldown into CommodityCalculationPeriodsPointer.model in schema fpml-com-5-4_xsd Drilldown into payRelativeToEvent in schema fpml-com-5-4_xsd Drilldown into payRelativeTo in schema fpml-com-5-4_xsd Drilldown into id in schema fpml-com-5-4_xsd Drilldown into CommodityRelativePaymentDates in schema fpml-com-5-4_xsdXSD Diagram of paymentDates in schema fpml-com-5-4_xsd (Financial products Markup Language (FpML®))
Collapse XSD Schema Code:
<xsd:element name="paymentDates" type="CommodityRelativePaymentDates" minOccurs="0">
    <xsd:annotation>
        <xsd:documentation xml:lang="en">The Payment Dates of the trade relative to the Calculation Periods or Calculation Date</xsd:documentation>
    </xsd:annotation>
</xsd:element>
Collapse Child Elements:
Name Type Min Occurs Max Occurs
payRelativeTo nsA:payRelativeTo (1) (1)
payRelativeToEvent nsA:payRelativeToEvent (1) (1)
calculationPeriodsReference nsA:calculationPeriodsReference (1) (1)
calculationPeriodsScheduleReference nsA:calculationPeriodsScheduleReference (1) (1)
calculationPeriodsDatesReference nsA:calculationPeriodsDatesReference (1) (1)
paymentDaysOffset nsA:paymentDaysOffset 0 (1)
businessCentersReference nsA:businessCentersReference (1) (1)
businessCenters nsA:businessCenters (1) (1)
<xs:group> nsA:CommodityCalculationPeriodsPointer.model 0 (1)
<xs:group> nsA:BusinessCentersOrReference.model 0 (1)
Collapse Child Attributes:
Name Type Default Value Use
id nsA:id (Optional)
Collapse Derivation Tree: