Definition Type: ComplexType
Name: PositionsAsserted
Namespace: http://www.fpml.org/FpML-5/reporting
Type: nsA:RequestMessage
Containing Schema: fpml-reconciliation-5-4.xsd
Abstract
Documentation:
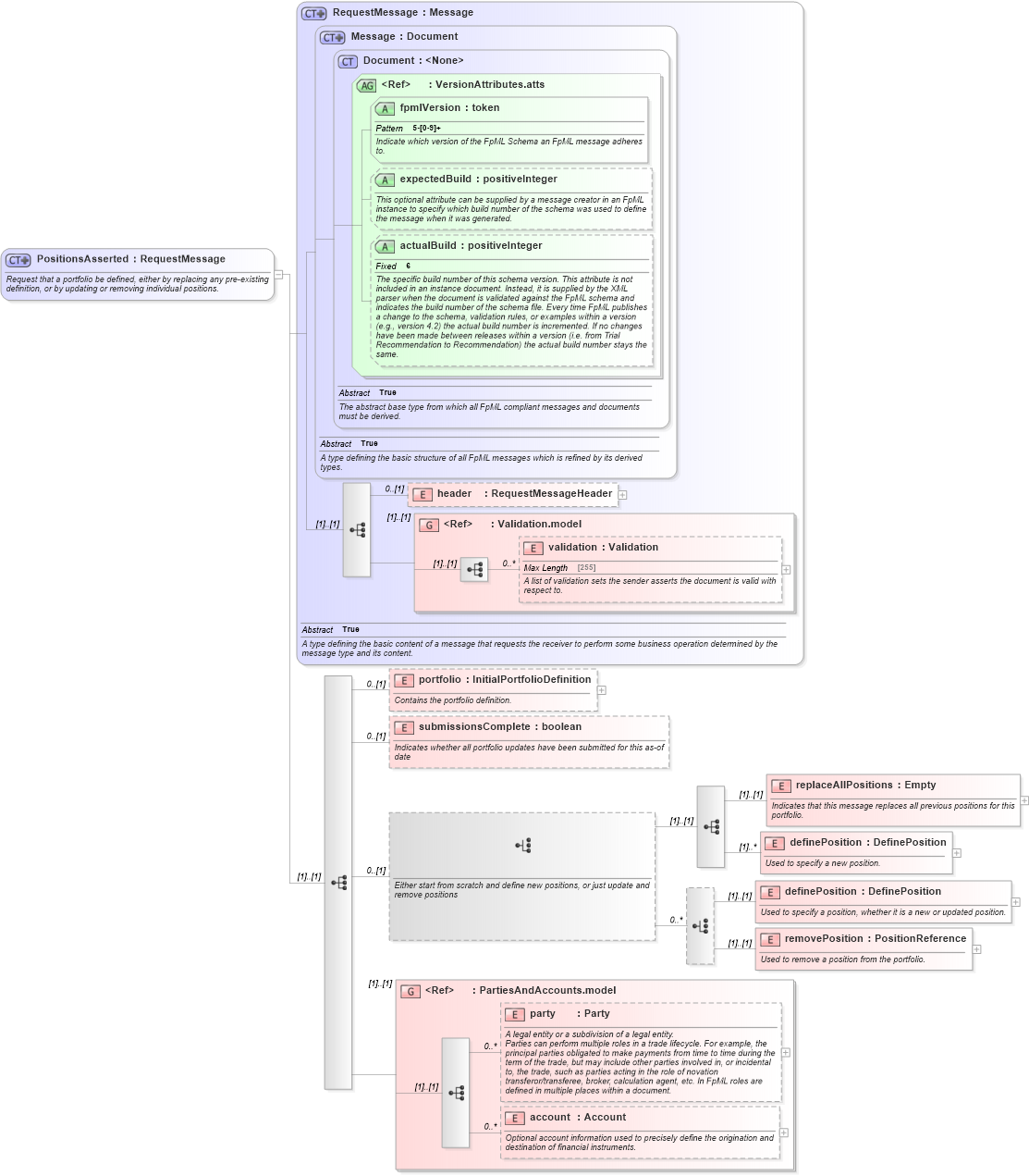
Request that a portfolio be defined, either by replacing any pre-existing definition, or by updating or removing individual positions.
Collapse XSD Schema Diagram:
Drilldown into account in schema fpml-shared-5-4_xsd Drilldown into party in schema fpml-shared-5-4_xsd Drilldown into PartiesAndAccounts.model in schema fpml-shared-5-4_xsd Drilldown into removePosition in schema fpml-reconciliation-5-4_xsd Drilldown into definePosition in schema fpml-reconciliation-5-4_xsd Drilldown into definePosition in schema fpml-reconciliation-5-4_xsd Drilldown into replaceAllPositions in schema fpml-reconciliation-5-4_xsd Drilldown into submissionsComplete in schema fpml-reconciliation-5-4_xsd Drilldown into portfolio in schema fpml-reconciliation-5-4_xsd Drilldown into validation in schema fpml-doc-5-4_xsd Drilldown into Validation.model in schema fpml-doc-5-4_xsd Drilldown into header in schema fpml-msg-5-4_xsd Drilldown into actualBuild in schema fpml-doc-5-4_xsd Drilldown into expectedBuild in schema fpml-doc-5-4_xsd Drilldown into fpmlVersion in schema fpml-doc-5-4_xsd Drilldown into VersionAttributes.atts in schema fpml-doc-5-4_xsd Drilldown into Document in schema fpml-doc-5-4_xsd Drilldown into Message in schema fpml-msg-5-4_xsd Drilldown into RequestMessage in schema fpml-msg-5-4_xsdXSD Diagram of PositionsAsserted in schema fpml-reconciliation-5-4_xsd (Financial products Markup Language (FpML®))
Collapse XSD Schema Code:
<xsd:complexType name="PositionsAsserted">
    <xsd:annotation>
        <xsd:documentation xml:lang="en">Request that a portfolio be defined, either by replacing any pre-existing definition, or by updating or removing individual positions.</xsd:documentation>
    </xsd:annotation>
    <xsd:complexContent>
        <xsd:extension base="RequestMessage">
            <xsd:sequence>
                <xsd:element name="portfolio" type="InitialPortfolioDefinition" minOccurs="0">
                    <xsd:annotation>
                        <xsd:documentation xml:lang="en">Contains the portfolio definition.</xsd:documentation>
                    </xsd:annotation>
                </xsd:element>
                <xsd:element name="submissionsComplete" type="xsd:boolean" minOccurs="0">
                    <xsd:annotation>
                        <xsd:documentation xml:lang="en">Indicates whether all portfolio updates have been submitted for this as-of date</xsd:documentation>
                    </xsd:annotation>
                </xsd:element>
                <xsd:choice minOccurs="0">
                    <xsd:annotation>
                        <xsd:documentation xml:lang="en">Either start from scratch and define new positions, or just update and remove positions</xsd:documentation>
                    </xsd:annotation>
                    <xsd:sequence>
                        <xsd:element name="replaceAllPositions" type="Empty">
                            <xsd:annotation>
                                <xsd:documentation xml:lang="en">Indicates that this message replaces all previous positions for this portfolio.</xsd:documentation>
                            </xsd:annotation>
                        </xsd:element>
                        <xsd:element name="definePosition" type="DefinePosition" maxOccurs="unbounded">
                            <xsd:annotation>
                                <xsd:documentation xml:lang="en">Used to specify a new position.</xsd:documentation>
                            </xsd:annotation>
                        </xsd:element>
                    </xsd:sequence>
                    <xsd:choice minOccurs="0" maxOccurs="unbounded">
                        <xsd:element name="definePosition" type="DefinePosition">
                            <xsd:annotation>
                                <xsd:documentation xml:lang="en">Used to specify a position, whether it is a new or updated position.</xsd:documentation>
                            </xsd:annotation>
                        </xsd:element>
                        <xsd:element name="removePosition" type="PositionReference">
                            <xsd:annotation>
                                <xsd:documentation xml:lang="en">Used to remove a position from the portfolio.</xsd:documentation>
                            </xsd:annotation>
                        </xsd:element>
                    </xsd:choice>
                </xsd:choice>
                <xsd:group ref="PartiesAndAccounts.model" />
            </xsd:sequence>
        </xsd:extension>
    </xsd:complexContent>
</xsd:complexType>
Collapse Child Elements:
Name Type Min Occurs Max Occurs
header nsA:header 0 (1)
validation nsA:validation 0 unbounded
portfolio nsA:portfolio 0 (1)
submissionsComplete nsA:submissionsComplete 0 (1)
replaceAllPositions nsA:replaceAllPositions (1) (1)
definePosition nsA:definePosition (1) unbounded
definePosition nsA:definePosition (1) (1)
removePosition nsA:removePosition (1) (1)
party nsA:party 0 unbounded
account nsA:account 0 unbounded
<xs:group> nsA:Validation.model (1) (1)
<xs:group> nsA:PartiesAndAccounts.model (1) (1)
Collapse Child Attributes:
Name Type Default Value Use
fpmlVersion nsA:fpmlVersion Required
expectedBuild nsA:expectedBuild (Optional)
actualBuild nsA:actualBuild (Optional)
Collapse Derivation Tree:
Collapse References:
nsA:positionsAsserted