Definition Type: Group
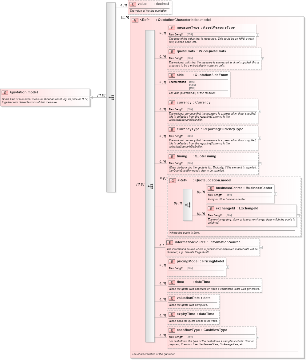
Name: Quotation.model
Namespace: http://www.fpml.org/FpML-5/reporting
Containing Schema: fpml-asset-5-4.xsd
Documentation:
Some kind of numerical measure about an asset, eg. its price or NPV, together with characteristics of that measure.
Collapse XSD Schema Diagram:
Drilldown into cashflowType in schema fpml-asset-5-4_xsd Drilldown into expiryTime in schema fpml-asset-5-4_xsd Drilldown into valuationDate in schema fpml-asset-5-4_xsd Drilldown into time in schema fpml-asset-5-4_xsd Drilldown into pricingModel in schema fpml-asset-5-4_xsd Drilldown into informationSource in schema fpml-asset-5-4_xsd Drilldown into exchangeId in schema fpml-asset-5-4_xsd Drilldown into businessCenter in schema fpml-asset-5-4_xsd Drilldown into QuoteLocation.model in schema fpml-asset-5-4_xsd Drilldown into timing in schema fpml-asset-5-4_xsd Drilldown into currencyType in schema fpml-asset-5-4_xsd Drilldown into currency in schema fpml-asset-5-4_xsd Drilldown into side in schema fpml-asset-5-4_xsd Drilldown into quoteUnits in schema fpml-asset-5-4_xsd Drilldown into measureType in schema fpml-asset-5-4_xsd Drilldown into QuotationCharacteristics.model in schema fpml-asset-5-4_xsd Drilldown into value in schema fpml-asset-5-4_xsdXSD Diagram of Quotation.model in schema fpml-asset-5-4_xsd (Financial products Markup Language (FpML®))
Collapse XSD Schema Code:
<xsd:group name="Quotation.model">
    <xsd:annotation>
        <xsd:documentation xml:lang="en">Some kind of numerical measure about an asset, eg. its price or NPV, together with characteristics of that measure.</xsd:documentation>
    </xsd:annotation>
    <xsd:sequence>
        <xsd:element name="value" type="xsd:decimal" minOccurs="0">
            <xsd:annotation>
                <xsd:documentation xml:lang="en">The value of the the quotation.</xsd:documentation>
            </xsd:annotation>
        </xsd:element>
        <xsd:group ref="QuotationCharacteristics.model">
            <xsd:annotation>
                <xsd:documentation xml:lang="en">The characteristics of the quotation.</xsd:documentation>
            </xsd:annotation>
        </xsd:group>
    </xsd:sequence>
</xsd:group>
Collapse Child Elements:
Name Type Min Occurs Max Occurs
value nsA:value 0 (1)
measureType nsA:measureType 0 (1)
quoteUnits nsA:quoteUnits 0 (1)
side nsA:side 0 (1)
currency nsA:currency 0 (1)
currencyType nsA:currencyType 0 (1)
timing nsA:timing 0 (1)
businessCenter nsA:businessCenter (1) (1)
exchangeId nsA:exchangeId (1) (1)
informationSource nsA:informationSource 0 unbounded
pricingModel nsA:pricingModel 0 (1)
time nsA:time 0 (1)
valuationDate nsA:valuationDate 0 (1)
expiryTime nsA:expiryTime 0 (1)
cashflowType nsA:cashflowType 0 (1)
<xs:group> nsA:QuotationCharacteristics.model (1) (1)
<xs:group> nsA:QuoteLocation.model 0 (1)