| Definition Type: | Element |
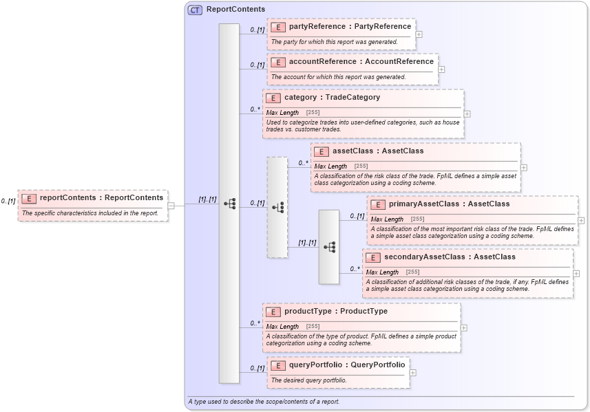
| Name: | reportContents |
| Namespace: | http://www.fpml.org/FpML-5/reporting |
| Type: | nsA:ReportContents |
| Containing Schema: | fpml-valuation-reporting-5-4.xsd |
| MinOccurs | 0 |
| MaxOccurs | (1) |
| Abstract | |
| Documentation: |
The specific characteristics included in the report.
|
![]() |
|
|
|||||||||||||||||||||||||||||||||||||
|
|