Definition Type: Element
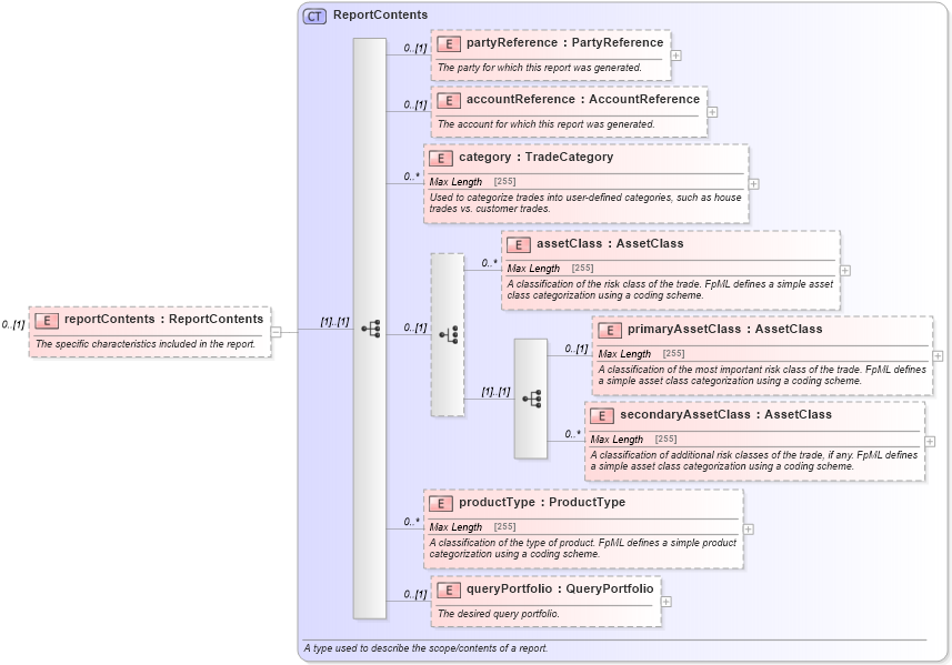
Name: reportContents
Namespace: http://www.fpml.org/FpML-5/reporting
Type: nsA:ReportContents
Containing Schema: fpml-valuation-reporting-5-4.xsd
MinOccurs 0
MaxOccurs (1)
Abstract
Documentation:
The specific characteristics included in the report.
Collapse XSD Schema Diagram:
Drilldown into queryPortfolio in schema fpml-valuation-reporting-5-4_xsd Drilldown into productType in schema fpml-valuation-reporting-5-4_xsd Drilldown into secondaryAssetClass in schema fpml-valuation-reporting-5-4_xsd Drilldown into primaryAssetClass in schema fpml-valuation-reporting-5-4_xsd Drilldown into assetClass in schema fpml-valuation-reporting-5-4_xsd Drilldown into category in schema fpml-valuation-reporting-5-4_xsd Drilldown into accountReference in schema fpml-valuation-reporting-5-4_xsd Drilldown into partyReference in schema fpml-valuation-reporting-5-4_xsd Drilldown into ReportContents in schema fpml-valuation-reporting-5-4_xsdXSD Diagram of reportContents in schema fpml-valuation-reporting-5-4_xsd (Financial products Markup Language (FpML®))
Collapse XSD Schema Code:
<xsd:element name="reportContents" type="ReportContents" minOccurs="0">
    <xsd:annotation>
        <xsd:documentation xml:lang="en">The specific characteristics included in the report.</xsd:documentation>
    </xsd:annotation>
</xsd:element>
Collapse Child Elements:
Name Type Min Occurs Max Occurs
partyReference nsA:partyReference 0 (1)
accountReference nsA:accountReference 0 (1)
category nsA:category 0 unbounded
assetClass nsA:assetClass 0 unbounded
primaryAssetClass nsA:primaryAssetClass 0 (1)
secondaryAssetClass nsA:secondaryAssetClass 0 unbounded
productType nsA:productType 0 unbounded
queryPortfolio nsA:queryPortfolio 0 (1)
Collapse Derivation Tree: