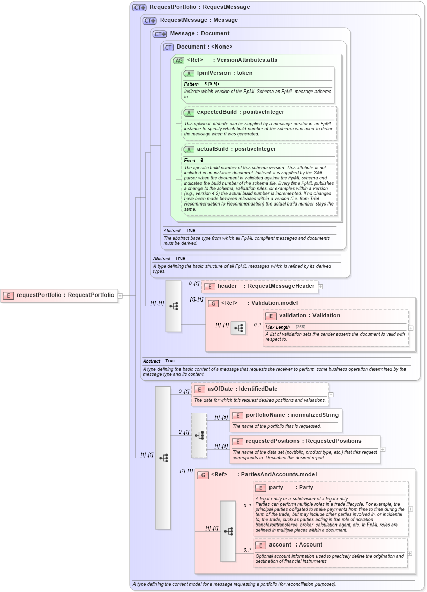
Definition Type: Element
Name: requestPortfolio
Namespace: http://www.fpml.org/FpML-5/reporting
Type: nsA:RequestPortfolio
Containing Schema: fpml-reconciliation-5-4.xsd
Abstract
Collapse XSD Schema Diagram:
Drilldown into account in schema fpml-shared-5-4_xsd Drilldown into party in schema fpml-shared-5-4_xsd Drilldown into PartiesAndAccounts.model in schema fpml-shared-5-4_xsd Drilldown into requestedPositions in schema fpml-reconciliation-5-4_xsd Drilldown into portfolioName in schema fpml-reconciliation-5-4_xsd Drilldown into asOfDate in schema fpml-reconciliation-5-4_xsd Drilldown into validation in schema fpml-doc-5-4_xsd Drilldown into Validation.model in schema fpml-doc-5-4_xsd Drilldown into header in schema fpml-msg-5-4_xsd Drilldown into actualBuild in schema fpml-doc-5-4_xsd Drilldown into expectedBuild in schema fpml-doc-5-4_xsd Drilldown into fpmlVersion in schema fpml-doc-5-4_xsd Drilldown into VersionAttributes.atts in schema fpml-doc-5-4_xsd Drilldown into Document in schema fpml-doc-5-4_xsd Drilldown into Message in schema fpml-msg-5-4_xsd Drilldown into RequestMessage in schema fpml-msg-5-4_xsd Drilldown into RequestPortfolio in schema fpml-reconciliation-5-4_xsdXSD Diagram of requestPortfolio in schema fpml-reconciliation-5-4_xsd (Financial products Markup Language (FpML®))
Collapse XSD Schema Code:
<xsd:element name="requestPortfolio" type="RequestPortfolio" />
Collapse Child Elements:
Name Type Min Occurs Max Occurs
header nsA:header 0 (1)
validation nsA:validation 0 unbounded
asOfDate nsA:asOfDate 0 (1)
portfolioName nsA:portfolioName (1) (1)
requestedPositions nsA:requestedPositions (1) (1)
party nsA:party 0 unbounded
account nsA:account 0 unbounded
<xs:group> nsA:Validation.model (1) (1)
<xs:group> nsA:PartiesAndAccounts.model (1) (1)
Collapse Child Attributes:
Name Type Default Value Use
fpmlVersion nsA:fpmlVersion Required
expectedBuild nsA:expectedBuild (Optional)
actualBuild nsA:actualBuild (Optional)
Collapse Derivation Tree: