Definition Type: ComplexType
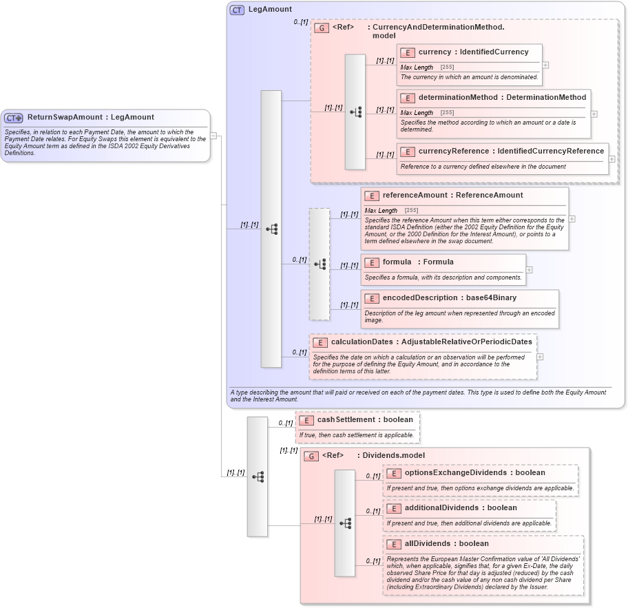
Name: ReturnSwapAmount
Namespace: http://www.fpml.org/FpML-5/reporting
Type: nsA:LegAmount
Containing Schema: fpml-eq-shared-5-4.xsd
Abstract
Documentation:
Specifies, in relation to each Payment Date, the amount to which the Payment Date relates. For Equity Swaps this element is equivalent to the Equity Amount term as defined in the ISDA 2002 Equity Derivatives Definitions.
Collapse XSD Schema Diagram:
Drilldown into allDividends in schema fpml-eq-shared-5-4_xsd Drilldown into additionalDividends in schema fpml-eq-shared-5-4_xsd Drilldown into optionsExchangeDividends in schema fpml-eq-shared-5-4_xsd Drilldown into Dividends.model in schema fpml-eq-shared-5-4_xsd Drilldown into cashSettlement in schema fpml-eq-shared-5-4_xsd Drilldown into calculationDates in schema fpml-eq-shared-5-4_xsd Drilldown into encodedDescription in schema fpml-eq-shared-5-4_xsd Drilldown into formula in schema fpml-eq-shared-5-4_xsd Drilldown into referenceAmount in schema fpml-eq-shared-5-4_xsd Drilldown into currencyReference in schema fpml-eq-shared-5-4_xsd Drilldown into determinationMethod in schema fpml-eq-shared-5-4_xsd Drilldown into currency in schema fpml-eq-shared-5-4_xsd Drilldown into CurrencyAndDeterminationMethod.model in schema fpml-eq-shared-5-4_xsd Drilldown into LegAmount in schema fpml-eq-shared-5-4_xsdXSD Diagram of ReturnSwapAmount in schema fpml-eq-shared-5-4_xsd (Financial products Markup Language (FpML®))
Collapse XSD Schema Code:
<xsd:complexType name="ReturnSwapAmount">
    <xsd:annotation>
        <xsd:documentation xml:lang="en">Specifies, in relation to each Payment Date, the amount to which the Payment Date relates. For Equity Swaps this element is equivalent to the Equity Amount term as defined in the ISDA 2002 Equity Derivatives Definitions.</xsd:documentation>
    </xsd:annotation>
    <xsd:complexContent>
        <xsd:extension base="LegAmount">
            <xsd:sequence>
                <xsd:element name="cashSettlement" type="xsd:boolean" minOccurs="0">
                    <xsd:annotation>
                        <xsd:documentation xml:lang="en">If true, then cash settlement is applicable.</xsd:documentation>
                    </xsd:annotation>
                </xsd:element>
                <xsd:group ref="Dividends.model">
                </xsd:group>
            </xsd:sequence>
        </xsd:extension>
    </xsd:complexContent>
</xsd:complexType>
Collapse Child Elements:
Name Type Min Occurs Max Occurs
currency nsA:currency (1) (1)
determinationMethod nsA:determinationMethod (1) (1)
currencyReference nsA:currencyReference (1) (1)
referenceAmount nsA:referenceAmount (1) (1)
formula nsA:formula (1) (1)
encodedDescription nsA:encodedDescription (1) (1)
calculationDates nsA:calculationDates 0 (1)
cashSettlement nsA:cashSettlement 0 (1)
optionsExchangeDividends nsA:optionsExchangeDividends 0 (1)
additionalDividends nsA:additionalDividends 0 (1)
allDividends nsA:allDividends 0 (1)
<xs:group> nsA:CurrencyAndDeterminationMethod.model 0 (1)
<xs:group> nsA:Dividends.model (1) (1)
Collapse Derivation Tree:
Collapse References:
nsA:amount