Definition Type: ComplexType
Name: ReturnSwapLegUnderlyer
Namespace: http://www.fpml.org/FpML-5/reporting
Type: nsA:DirectionalLeg
Containing Schema: fpml-eq-shared-5-4.xsd
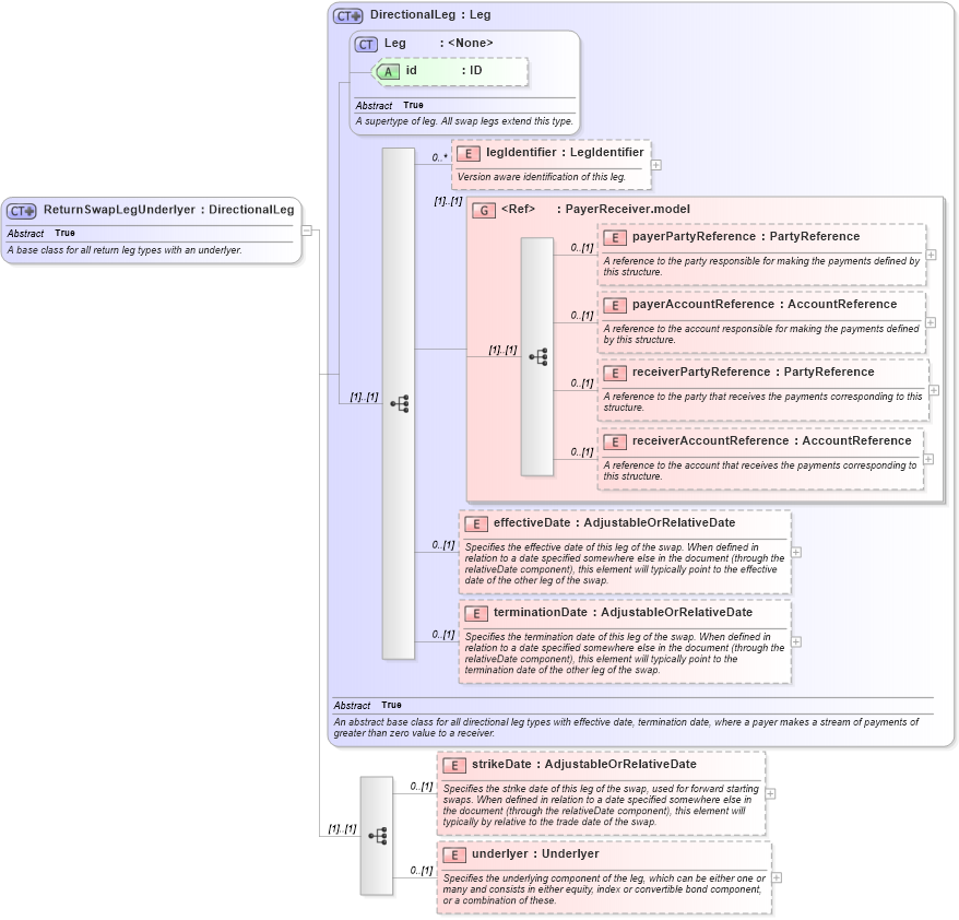
Abstract True
Documentation:
A base class for all return leg types with an underlyer.
Collapse XSD Schema Diagram:
Drilldown into underlyer in schema fpml-eq-shared-5-4_xsd Drilldown into strikeDate in schema fpml-eq-shared-5-4_xsd Drilldown into terminationDate in schema fpml-eq-shared-5-4_xsd Drilldown into effectiveDate in schema fpml-eq-shared-5-4_xsd Drilldown into receiverAccountReference in schema fpml-shared-5-4_xsd Drilldown into receiverPartyReference in schema fpml-shared-5-4_xsd Drilldown into payerAccountReference in schema fpml-shared-5-4_xsd Drilldown into payerPartyReference in schema fpml-shared-5-4_xsd Drilldown into PayerReceiver.model in schema fpml-shared-5-4_xsd Drilldown into legIdentifier in schema fpml-eq-shared-5-4_xsd Drilldown into id in schema fpml-shared-5-4_xsd Drilldown into Leg in schema fpml-shared-5-4_xsd Drilldown into DirectionalLeg in schema fpml-eq-shared-5-4_xsdXSD Diagram of ReturnSwapLegUnderlyer in schema fpml-eq-shared-5-4_xsd (Financial products Markup Language (FpML®))
Collapse XSD Schema Code:
<xsd:complexType name="ReturnSwapLegUnderlyer" abstract="true">
    <xsd:annotation>
        <xsd:documentation xml:lang="en">A base class for all return leg types with an underlyer.</xsd:documentation>
    </xsd:annotation>
    <xsd:complexContent>
        <xsd:extension base="DirectionalLeg">
            <xsd:sequence>
                <xsd:element name="strikeDate" type="AdjustableOrRelativeDate" minOccurs="0">
                    <xsd:annotation>
                        <xsd:documentation xml:lang="en">Specifies the strike date of this leg of the swap, used for forward starting swaps. When defined in relation to a date specified somewhere else in the document (through the relativeDate component), this element will typically by relative to the trade date of the swap.</xsd:documentation>
                    </xsd:annotation>
                </xsd:element>
                <xsd:element name="underlyer" type="Underlyer" minOccurs="0">
                    <xsd:annotation>
                        <xsd:documentation xml:lang="en">Specifies the underlying component of the leg, which can be either one or many and consists in either equity, index or convertible bond component, or a combination of these.</xsd:documentation>
                    </xsd:annotation>
                </xsd:element>
            </xsd:sequence>
        </xsd:extension>
    </xsd:complexContent>
</xsd:complexType>
Collapse Child Elements:
Name Type Min Occurs Max Occurs
legIdentifier nsA:legIdentifier 0 unbounded
payerPartyReference nsA:payerPartyReference 0 (1)
payerAccountReference nsA:payerAccountReference 0 (1)
receiverPartyReference nsA:receiverPartyReference 0 (1)
receiverAccountReference nsA:receiverAccountReference 0 (1)
effectiveDate nsA:effectiveDate 0 (1)
terminationDate nsA:terminationDate 0 (1)
strikeDate nsA:strikeDate 0 (1)
underlyer nsA:underlyer 0 (1)
<xs:group> nsA:PayerReceiver.model (1) (1)
Collapse Child Attributes:
Name Type Default Value Use
id nsA:id (Optional)
Collapse Derivation Tree:
Collapse References:
nsA:ReturnLeg