Definition Type: Element
Name: underlyerPrice
Namespace: http://www.fpml.org/FpML-5/reporting
Type: nsA:Price
Containing Schema: fpml-asset-5-4.xsd
MinOccurs 0
MaxOccurs (1)
Abstract
Documentation:
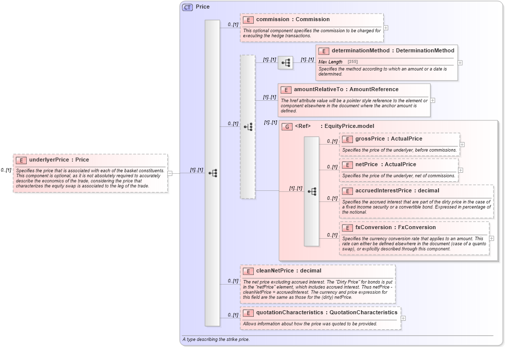
Specifies the price that is associated with each of the basket constituents. This component is optional, as it is not absolutely required to accurately describe the economics of the trade, considering the price that characterizes the equity swap is associated to the leg of the trade.
Collapse XSD Schema Diagram:
Drilldown into quotationCharacteristics in schema fpml-asset-5-4_xsd Drilldown into cleanNetPrice in schema fpml-asset-5-4_xsd Drilldown into fxConversion in schema fpml-asset-5-4_xsd Drilldown into accruedInterestPrice in schema fpml-asset-5-4_xsd Drilldown into netPrice in schema fpml-asset-5-4_xsd Drilldown into grossPrice in schema fpml-asset-5-4_xsd Drilldown into EquityPrice.model in schema fpml-asset-5-4_xsd Drilldown into amountRelativeTo in schema fpml-asset-5-4_xsd Drilldown into determinationMethod in schema fpml-asset-5-4_xsd Drilldown into commission in schema fpml-asset-5-4_xsd Drilldown into Price in schema fpml-asset-5-4_xsdXSD Diagram of underlyerPrice in schema fpml-asset-5-4_xsd (Financial products Markup Language (FpML®))
Collapse XSD Schema Code:
<xsd:element name="underlyerPrice" type="Price" minOccurs="0">
    <xsd:annotation>
        <xsd:documentation xml:lang="en">Specifies the price that is associated with each of the basket constituents. This component is optional, as it is not absolutely required to accurately describe the economics of the trade, considering the price that characterizes the equity swap is associated to the leg of the trade.</xsd:documentation>
    </xsd:annotation>
</xsd:element>
Collapse Child Elements:
Name Type Min Occurs Max Occurs
commission nsA:commission 0 (1)
determinationMethod nsA:determinationMethod (1) (1)
amountRelativeTo nsA:amountRelativeTo (1) (1)
grossPrice nsA:grossPrice 0 (1)
netPrice nsA:netPrice 0 (1)
accruedInterestPrice nsA:accruedInterestPrice 0 (1)
fxConversion nsA:fxConversion 0 (1)
cleanNetPrice nsA:cleanNetPrice 0 (1)
quotationCharacteristics nsA:quotationCharacteristics 0 (1)
<xs:group> nsA:EquityPrice.model (1) (1)
Collapse Derivation Tree: