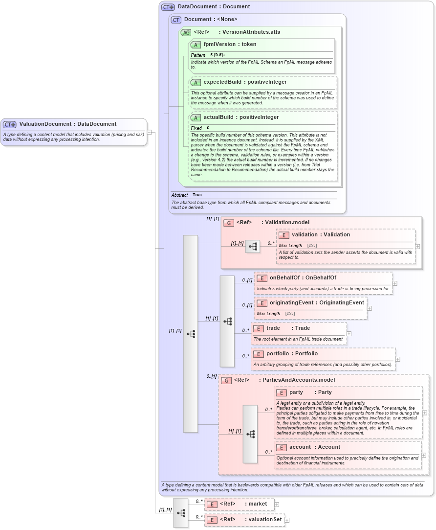
Definition Type: ComplexType
Name: ValuationDocument
Namespace: http://www.fpml.org/FpML-5/reporting
Type: nsA:DataDocument
Containing Schema: fpml-main-5-4.xsd
Abstract
Documentation:
A type defining a content model that includes valuation (pricing and risk) data without expressing any processing intention.
Collapse XSD Schema Diagram:
Drilldown into valuationSet in schema fpml-valuation-5-4_xsd Drilldown into market in schema fpml-riskdef-5-4_xsd Drilldown into account in schema fpml-shared-5-4_xsd Drilldown into party in schema fpml-shared-5-4_xsd Drilldown into PartiesAndAccounts.model in schema fpml-shared-5-4_xsd Drilldown into portfolio in schema fpml-doc-5-4_xsd Drilldown into trade in schema fpml-doc-5-4_xsd Drilldown into originatingEvent in schema fpml-doc-5-4_xsd Drilldown into onBehalfOf in schema fpml-doc-5-4_xsd Drilldown into validation in schema fpml-doc-5-4_xsd Drilldown into Validation.model in schema fpml-doc-5-4_xsd Drilldown into actualBuild in schema fpml-doc-5-4_xsd Drilldown into expectedBuild in schema fpml-doc-5-4_xsd Drilldown into fpmlVersion in schema fpml-doc-5-4_xsd Drilldown into VersionAttributes.atts in schema fpml-doc-5-4_xsd Drilldown into Document in schema fpml-doc-5-4_xsd Drilldown into DataDocument in schema fpml-doc-5-4_xsdXSD Diagram of ValuationDocument in schema fpml-main-5-4_xsd (Financial products Markup Language (FpML®))
Collapse XSD Schema Code:
<xsd:complexType name="ValuationDocument">
    <xsd:annotation>
        <xsd:documentation xml:lang="en">A type defining a content model that includes valuation (pricing and risk) data without expressing any processing intention.</xsd:documentation>
    </xsd:annotation>
    <xsd:complexContent>
        <xsd:extension base="DataDocument">
            <xsd:sequence>
                <xsd:element ref="market" minOccurs="0" maxOccurs="unbounded" />
                <xsd:element ref="valuationSet" minOccurs="0" maxOccurs="unbounded" />
            </xsd:sequence>
        </xsd:extension>
    </xsd:complexContent>
</xsd:complexType>
Collapse Child Elements:
Name Type Min Occurs Max Occurs
validation nsA:validation 0 unbounded
onBehalfOf nsA:onBehalfOf 0 (1)
originatingEvent nsA:originatingEvent 0 (1)
trade nsA:trade 0 unbounded
portfolio nsA:portfolio 0 unbounded
party nsA:party 0 unbounded
account nsA:account 0 unbounded
market nsA:market 0 unbounded
valuationSet nsA:valuationSet 0 unbounded
<xs:group> nsA:Validation.model (1) (1)
<xs:group> nsA:PartiesAndAccounts.model 0 (1)
Collapse Child Attributes:
Name Type Default Value Use
fpmlVersion nsA:fpmlVersion Required
expectedBuild nsA:expectedBuild (Optional)
actualBuild nsA:actualBuild (Optional)
Collapse Derivation Tree:
Collapse References:
nsA:valuationDocument