Definition Type: ComplexType
Name: Variance
Namespace: http://www.fpml.org/FpML-5/reporting
Type: nsA:CalculationFromObservation
Containing Schema: fpml-eq-shared-5-4.xsd
Abstract
Documentation:
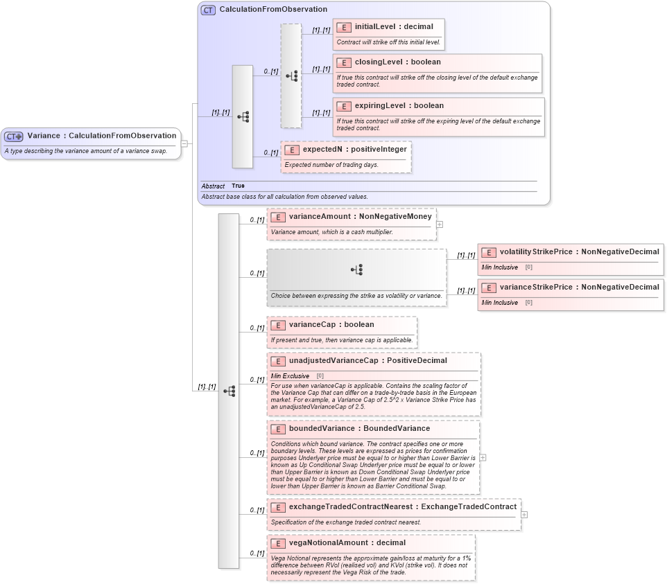
A type describing the variance amount of a variance swap.
Collapse XSD Schema Diagram:
Drilldown into vegaNotionalAmount in schema fpml-eq-shared-5-4_xsd Drilldown into exchangeTradedContractNearest in schema fpml-eq-shared-5-4_xsd Drilldown into boundedVariance in schema fpml-eq-shared-5-4_xsd Drilldown into unadjustedVarianceCap in schema fpml-eq-shared-5-4_xsd Drilldown into varianceCap in schema fpml-eq-shared-5-4_xsd Drilldown into varianceStrikePrice in schema fpml-eq-shared-5-4_xsd Drilldown into volatilityStrikePrice in schema fpml-eq-shared-5-4_xsd Drilldown into varianceAmount in schema fpml-eq-shared-5-4_xsd Drilldown into expectedN in schema fpml-eq-shared-5-4_xsd Drilldown into expiringLevel in schema fpml-eq-shared-5-4_xsd Drilldown into closingLevel in schema fpml-eq-shared-5-4_xsd Drilldown into initialLevel in schema fpml-eq-shared-5-4_xsd Drilldown into CalculationFromObservation in schema fpml-eq-shared-5-4_xsdXSD Diagram of Variance in schema fpml-eq-shared-5-4_xsd (Financial products Markup Language (FpML®))
Collapse XSD Schema Code:
<xsd:complexType name="Variance">
    <xsd:annotation>
        <xsd:documentation xml:lang="en">A type describing the variance amount of a variance swap.</xsd:documentation>
    </xsd:annotation>
    <xsd:complexContent>
        <xsd:extension base="CalculationFromObservation">
            <xsd:sequence>
                <xsd:element name="varianceAmount" type="NonNegativeMoney" minOccurs="0">
                    <xsd:annotation>
                        <xsd:documentation xml:lang="en">Variance amount, which is a cash multiplier.</xsd:documentation>
                    </xsd:annotation>
                </xsd:element>
                <xsd:choice minOccurs="0">
                    <xsd:annotation>
                        <xsd:documentation xml:lang="en">Choice between expressing the strike as volatility or variance.</xsd:documentation>
                    </xsd:annotation>
                    <xsd:element name="volatilityStrikePrice" type="NonNegativeDecimal" />
                    <xsd:element name="varianceStrikePrice" type="NonNegativeDecimal" />
                </xsd:choice>
                <xsd:element name="varianceCap" type="xsd:boolean" minOccurs="0">
                    <xsd:annotation>
                        <xsd:documentation xml:lang="en">If present and true, then variance cap is applicable.</xsd:documentation>
                    </xsd:annotation>
                </xsd:element>
                <xsd:element name="unadjustedVarianceCap" type="PositiveDecimal" minOccurs="0">
                    <xsd:annotation>
                        <xsd:documentation xml:lang="en">For use when varianceCap is applicable. Contains the scaling factor of the Variance Cap that can differ on a trade-by-trade basis in the European market. For example, a Variance Cap of 2.5^2 x Variance Strike Price has an unadjustedVarianceCap of 2.5.</xsd:documentation>
                    </xsd:annotation>
                </xsd:element>
                <xsd:element name="boundedVariance" type="BoundedVariance" minOccurs="0">
                    <xsd:annotation>
                        <xsd:documentation xml:lang="en">Conditions which bound variance. The contract specifies one or more boundary levels. These levels are expressed as prices for confirmation purposes Underlyer price must be equal to or higher than Lower Barrier is known as Up Conditional Swap Underlyer price must be equal to or lower than Upper Barrier is known as Down Conditional Swap Underlyer price must be equal to or higher than Lower Barrier and must be equal to or lower than Upper Barrier is known as Barrier Conditional Swap.</xsd:documentation>
                    </xsd:annotation>
                </xsd:element>
                <xsd:element name="exchangeTradedContractNearest" type="ExchangeTradedContract" minOccurs="0">
                    <xsd:annotation>
                        <xsd:documentation xml:lang="en">Specification of the exchange traded contract nearest.</xsd:documentation>
                    </xsd:annotation>
                </xsd:element>
                <xsd:element name="vegaNotionalAmount" type="xsd:decimal" minOccurs="0">
                    <xsd:annotation>
                        <xsd:documentation xml:lang="en">Vega Notional represents the approximate gain/loss at maturity for a 1% difference between RVol (realised vol) and KVol (strike vol). It does not necessarily represent the Vega Risk of the trade.</xsd:documentation>
                    </xsd:annotation>
                </xsd:element>
            </xsd:sequence>
        </xsd:extension>
    </xsd:complexContent>
</xsd:complexType>
Collapse Child Elements:
Name Type Min Occurs Max Occurs
initialLevel nsA:initialLevel (1) (1)
closingLevel nsA:closingLevel (1) (1)
expiringLevel nsA:expiringLevel (1) (1)
expectedN nsA:expectedN 0 (1)
varianceAmount nsA:varianceAmount 0 (1)
volatilityStrikePrice nsA:volatilityStrikePrice (1) (1)
varianceStrikePrice nsA:varianceStrikePrice (1) (1)
varianceCap nsA:varianceCap 0 (1)
unadjustedVarianceCap nsA:unadjustedVarianceCap 0 (1)
boundedVariance nsA:boundedVariance 0 (1)
exchangeTradedContractNearest nsA:exchangeTradedContractNearest 0 (1)
vegaNotionalAmount nsA:vegaNotionalAmount 0 (1)
Collapse Derivation Tree:
Collapse References:
nsA:variance