Definition Type: ComplexType
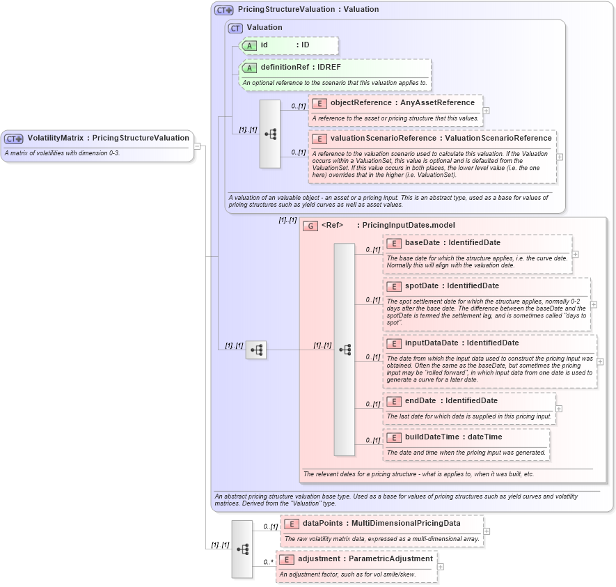
Name: VolatilityMatrix
Namespace: http://www.fpml.org/FpML-5/reporting
Type: nsA:PricingStructureValuation
Containing Schema: fpml-mktenv-5-4.xsd
Abstract
Documentation:
A matrix of volatilities with dimension 0-3.
Collapse XSD Schema Diagram:
Drilldown into adjustment in schema fpml-mktenv-5-4_xsd Drilldown into dataPoints in schema fpml-mktenv-5-4_xsd Drilldown into buildDateTime in schema fpml-riskdef-5-4_xsd Drilldown into endDate in schema fpml-riskdef-5-4_xsd Drilldown into inputDataDate in schema fpml-riskdef-5-4_xsd Drilldown into spotDate in schema fpml-riskdef-5-4_xsd Drilldown into baseDate in schema fpml-riskdef-5-4_xsd Drilldown into PricingInputDates.model in schema fpml-riskdef-5-4_xsd Drilldown into valuationScenarioReference in schema fpml-riskdef-5-4_xsd Drilldown into objectReference in schema fpml-riskdef-5-4_xsd Drilldown into definitionRef in schema fpml-riskdef-5-4_xsd Drilldown into id in schema fpml-riskdef-5-4_xsd Drilldown into Valuation in schema fpml-riskdef-5-4_xsd Drilldown into PricingStructureValuation in schema fpml-riskdef-5-4_xsdXSD Diagram of VolatilityMatrix in schema fpml-mktenv-5-4_xsd (Financial products Markup Language (FpML®))
Collapse XSD Schema Code:
<xsd:complexType name="VolatilityMatrix">
    <xsd:annotation>
        <xsd:documentation xml:lang="en">A matrix of volatilities with dimension 0-3.</xsd:documentation>
    </xsd:annotation>
    <xsd:complexContent>
        <xsd:extension base="PricingStructureValuation">
            <xsd:sequence>
                <xsd:element name="dataPoints" type="MultiDimensionalPricingData" minOccurs="0">
                    <xsd:annotation>
                        <xsd:documentation xml:lang="en">The raw volatility matrix data, expressed as a multi-dimensional array.</xsd:documentation>
                    </xsd:annotation>
                </xsd:element>
                <xsd:element name="adjustment" type="ParametricAdjustment" minOccurs="0" maxOccurs="unbounded">
                    <xsd:annotation>
                        <xsd:documentation xml:lang="en">An adjustment factor, such as for vol smile/skew.</xsd:documentation>
                    </xsd:annotation>
                </xsd:element>
            </xsd:sequence>
        </xsd:extension>
    </xsd:complexContent>
</xsd:complexType>
Collapse Child Elements:
Name Type Min Occurs Max Occurs
objectReference nsA:objectReference 0 (1)
valuationScenarioReference nsA:valuationScenarioReference 0 (1)
baseDate nsA:baseDate 0 (1)
spotDate nsA:spotDate 0 (1)
inputDataDate nsA:inputDataDate 0 (1)
endDate nsA:endDate 0 (1)
buildDateTime nsA:buildDateTime 0 (1)
dataPoints nsA:dataPoints 0 (1)
adjustment nsA:adjustment 0 unbounded
<xs:group> nsA:PricingInputDates.model (1) (1)
Collapse Child Attributes:
Name Type Default Value Use
id nsA:id (Optional)
definitionRef nsA:definitionRef (Optional)
Collapse Derivation Tree:
Collapse References:
nsA:volatilityMatrixValuation