Definition Type: Element
Name: actionOnExpiration
Namespace: http://www.fpml.org/FpML-5/confirmation
Type: nsA:ActionOnExpiration
Containing Schema: fpml-business-events-5-9.xsd
MinOccurs 0
MaxOccurs (1)
Abstract
Collapse XSD Schema Diagram:
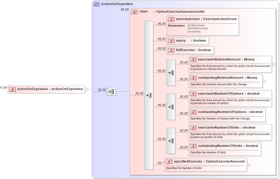
Drilldown into specifiedExercise in schema fpml-business-events-5-9_xsd Drilldown into outstandingNumberOfUnits in schema fpml-business-events-5-9_xsd Drilldown into exerciseInNumberOfUnits in schema fpml-business-events-5-9_xsd Drilldown into outstandingNumberOfOptions in schema fpml-business-events-5-9_xsd Drilldown into exerciseInNumberOfOptions in schema fpml-business-events-5-9_xsd Drilldown into outstandingNotionalAmount in schema fpml-business-events-5-9_xsd Drilldown into exerciseInNotionalAmount in schema fpml-business-events-5-9_xsd Drilldown into fullExercise in schema fpml-business-events-5-9_xsd Drilldown into expiry in schema fpml-business-events-5-9_xsd Drilldown into exerciseAction in schema fpml-business-events-5-9_xsd Drilldown into OptionExerciseAmount.model in schema fpml-business-events-5-9_xsd Drilldown into ActionOnExpiration in schema fpml-business-events-5-9_xsdXSD Diagram of actionOnExpiration in schema fpml-business-events-5-9_xsd (Financial products Markup Language (FpML®))
Collapse XSD Schema Code:
<xsd:element name="actionOnExpiration" type="ActionOnExpiration" minOccurs="0" />
Collapse Child Elements:
Name Type Min Occurs Max Occurs
exerciseAction nsA:exerciseAction (1) (1)
expiry nsA:expiry (1) (1)
fullExercise nsA:fullExercise (1) (1)
exerciseInNotionalAmount nsA:exerciseInNotionalAmount (1) (1)
outstandingNotionalAmount nsA:outstandingNotionalAmount (1) (1)
exerciseInNumberOfOptions nsA:exerciseInNumberOfOptions (1) (1)
outstandingNumberOfOptions nsA:outstandingNumberOfOptions (1) (1)
exerciseInNumberOfUnits nsA:exerciseInNumberOfUnits (1) (1)
outstandingNumberOfUnits nsA:outstandingNumberOfUnits (1) (1)
specifiedExercise nsA:specifiedExercise (1) unbounded
<xs:group> nsA:OptionExerciseAmount.model (1) (1)
Collapse Derivation Tree: