Definition Type: Element
Name: actionOnExpiration
Namespace: http://www.fpml.org/FpML-5/recordkeeping
Type: nsD:ActionOnExpiration
Containing Schema: fpml-business-events-5-9.xsd
MinOccurs 0
MaxOccurs (1)
Abstract
Collapse XSD Schema Diagram:
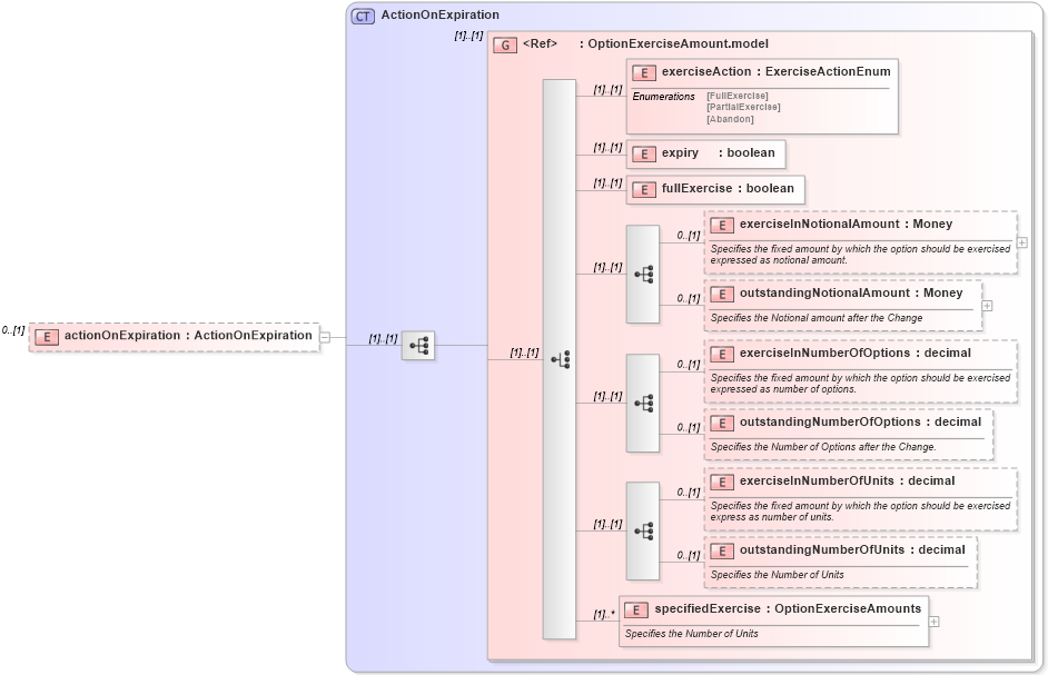
Drilldown into specifiedExercise in schema fpml-business-events-5-9_xsd2 Drilldown into outstandingNumberOfUnits in schema fpml-business-events-5-9_xsd2 Drilldown into exerciseInNumberOfUnits in schema fpml-business-events-5-9_xsd2 Drilldown into outstandingNumberOfOptions in schema fpml-business-events-5-9_xsd2 Drilldown into exerciseInNumberOfOptions in schema fpml-business-events-5-9_xsd2 Drilldown into outstandingNotionalAmount in schema fpml-business-events-5-9_xsd2 Drilldown into exerciseInNotionalAmount in schema fpml-business-events-5-9_xsd2 Drilldown into fullExercise in schema fpml-business-events-5-9_xsd2 Drilldown into expiry in schema fpml-business-events-5-9_xsd2 Drilldown into exerciseAction in schema fpml-business-events-5-9_xsd2 Drilldown into OptionExerciseAmount.model in schema fpml-business-events-5-9_xsd2 Drilldown into ActionOnExpiration in schema fpml-business-events-5-9_xsd2XSD Diagram of actionOnExpiration in schema fpml-business-events-5-9_xsd2 (Financial products Markup Language (FpML®))
Collapse XSD Schema Code:
<xsd:element name="actionOnExpiration" type="ActionOnExpiration" minOccurs="0" />
Collapse Child Elements:
Name Type Min Occurs Max Occurs
exerciseAction nsD:exerciseAction (1) (1)
expiry nsD:expiry (1) (1)
fullExercise nsD:fullExercise (1) (1)
exerciseInNotionalAmount nsD:exerciseInNotionalAmount 0 (1)
outstandingNotionalAmount nsD:outstandingNotionalAmount 0 (1)
exerciseInNumberOfOptions nsD:exerciseInNumberOfOptions 0 (1)
outstandingNumberOfOptions nsD:outstandingNumberOfOptions 0 (1)
exerciseInNumberOfUnits nsD:exerciseInNumberOfUnits 0 (1)
outstandingNumberOfUnits nsD:outstandingNumberOfUnits 0 (1)
specifiedExercise nsD:specifiedExercise (1) unbounded
<xs:group> nsD:OptionExerciseAmount.model (1) (1)
Collapse Derivation Tree: