Definition Type: Element
Name: actionOnExpiration
Namespace: http://www.fpml.org/FpML-5/reporting
Type: nsE:ActionOnExpiration
Containing Schema: fpml-business-events-5-9.xsd
MinOccurs 0
MaxOccurs (1)
Abstract
Collapse XSD Schema Diagram:
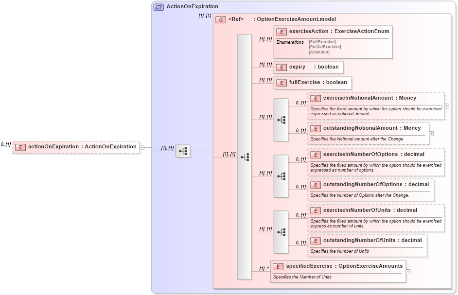
Drilldown into specifiedExercise in schema fpml-business-events-5-9_xsd3 Drilldown into outstandingNumberOfUnits in schema fpml-business-events-5-9_xsd3 Drilldown into exerciseInNumberOfUnits in schema fpml-business-events-5-9_xsd3 Drilldown into outstandingNumberOfOptions in schema fpml-business-events-5-9_xsd3 Drilldown into exerciseInNumberOfOptions in schema fpml-business-events-5-9_xsd3 Drilldown into outstandingNotionalAmount in schema fpml-business-events-5-9_xsd3 Drilldown into exerciseInNotionalAmount in schema fpml-business-events-5-9_xsd3 Drilldown into fullExercise in schema fpml-business-events-5-9_xsd3 Drilldown into expiry in schema fpml-business-events-5-9_xsd3 Drilldown into exerciseAction in schema fpml-business-events-5-9_xsd3 Drilldown into OptionExerciseAmount.model in schema fpml-business-events-5-9_xsd3 Drilldown into ActionOnExpiration in schema fpml-business-events-5-9_xsd3XSD Diagram of actionOnExpiration in schema fpml-business-events-5-9_xsd3 (Financial products Markup Language (FpML®))
Collapse XSD Schema Code:
<xsd:element name="actionOnExpiration" type="ActionOnExpiration" minOccurs="0" />
Collapse Child Elements:
Name Type Min Occurs Max Occurs
exerciseAction nsE:exerciseAction (1) (1)
expiry nsE:expiry (1) (1)
fullExercise nsE:fullExercise (1) (1)
exerciseInNotionalAmount nsE:exerciseInNotionalAmount 0 (1)
outstandingNotionalAmount nsE:outstandingNotionalAmount 0 (1)
exerciseInNumberOfOptions nsE:exerciseInNumberOfOptions 0 (1)
outstandingNumberOfOptions nsE:outstandingNumberOfOptions 0 (1)
exerciseInNumberOfUnits nsE:exerciseInNumberOfUnits 0 (1)
outstandingNumberOfUnits nsE:outstandingNumberOfUnits 0 (1)
specifiedExercise nsE:specifiedExercise (1) unbounded
<xs:group> nsE:OptionExerciseAmount.model (1) (1)
Collapse Derivation Tree: