Definition Type: Element
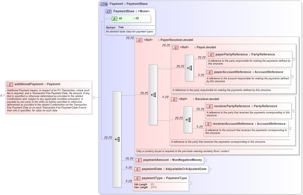
Name: additionalPayment
Namespace: http://www.fpml.org/FpML-5/pretrade
Type: nsC:Payment
Containing Schema: fpml-fx-5-9.xsd
MinOccurs 0
MaxOccurs unbounded
Abstract
Documentation:
Additional Payment means, in respect of an FX Transaction, where such fee is required, and a Transaction Fee Payment Date, the amount, if any, that is specified or otherwise determined as provided in the related Confirmation and, subject to any applicable condition precedent, is payable by one party to the other as further specified or otherwise determined as provided in the related Confirmation on the Transaction Fee Payment Date or on each Transaction Fee Payment Date if more than one is specified, for value on such date.
Collapse XSD Schema Diagram:
Drilldown into paymentType in schema fpml-shared-5-9_xsd2 Drilldown into paymentDate in schema fpml-shared-5-9_xsd2 Drilldown into paymentAmount in schema fpml-shared-5-9_xsd2 Drilldown into receiverAccountReference in schema fpml-shared-5-9_xsd2 Drilldown into receiverPartyReference in schema fpml-shared-5-9_xsd2 Drilldown into Receiver.model in schema fpml-shared-5-9_xsd2 Drilldown into payerAccountReference in schema fpml-shared-5-9_xsd2 Drilldown into payerPartyReference in schema fpml-shared-5-9_xsd2 Drilldown into Payer.model in schema fpml-shared-5-9_xsd2 Drilldown into PayerReceiver.model in schema fpml-shared-5-9_xsd2 Drilldown into id in schema fpml-shared-5-9_xsd2 Drilldown into PaymentBase in schema fpml-shared-5-9_xsd2 Drilldown into Payment in schema fpml-shared-5-9_xsd2XSD Diagram of additionalPayment in schema fpml-fx-5-9_xsd1 (Financial products Markup Language (FpML®))
Collapse XSD Schema Code:
<xsd:element name="additionalPayment" type="Payment" minOccurs="0" maxOccurs="unbounded">
    <xsd:annotation>
        <xsd:documentation xml:lang="en">Additional Payment means, in respect of an FX Transaction, where such fee is required, and a Transaction Fee Payment Date, the amount, if any, that is specified or otherwise determined as provided in the related Confirmation and, subject to any applicable condition precedent, is payable by one party to the other as further specified or otherwise determined as provided in the related Confirmation on the Transaction Fee Payment Date or on each Transaction Fee Payment Date if more than one is specified, for value on such date.</xsd:documentation>
    </xsd:annotation>
</xsd:element>
Collapse Child Elements:
Name Type Min Occurs Max Occurs
payerPartyReference nsC:payerPartyReference (1) (1)
payerAccountReference nsC:payerAccountReference 0 (1)
receiverPartyReference nsC:receiverPartyReference (1) (1)
receiverAccountReference nsC:receiverAccountReference 0 (1)
paymentAmount nsC:paymentAmount (1) (1)
paymentDate nsC:paymentDate 0 (1)
paymentType nsC:paymentType 0 (1)
<xs:group> nsC:PayerReceiver.model (1) (1)
<xs:group> nsC:Payer.model (1) (1)
<xs:group> nsC:Receiver.model 0 (1)
Collapse Child Attributes:
Name Type Default Value Use
id nsC:id (Optional)
Collapse Derivation Tree: