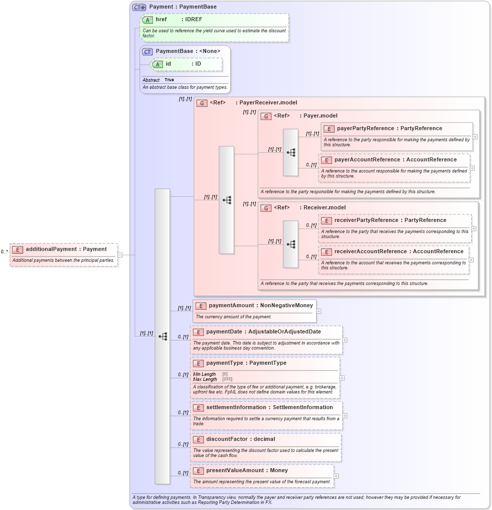
| Definition Type: | Element |
| Name: | additionalPayment |
| Namespace: | http://www.fpml.org/FpML-5/recordkeeping |
| Type: | nsD:Payment |
| Containing Schema: | fpml-ird-5-9.xsd |
| MinOccurs | 0 |
| MaxOccurs | unbounded |
| Abstract | |
| Documentation: |
Additional payments between the principal parties.
|
![]() |
|
|
|||||||||||||||||||||||||||||||||||||||||||||||||||||||||
|
|||||||||||||