Definition Type: Element
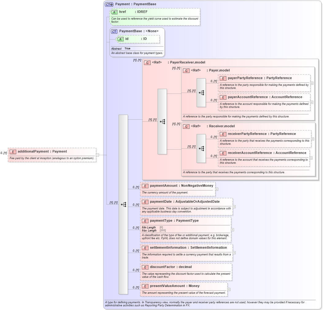
Name: additionalPayment
Namespace: http://www.fpml.org/FpML-5/reporting
Type: nsE:Payment
Containing Schema: fpml-fx-5-9.xsd
MinOccurs 0
MaxOccurs (1)
Abstract
Documentation:
Fee paid by the client at inception (analagous to an option premium).
Collapse XSD Schema Diagram:
Drilldown into presentValueAmount in schema fpml-shared-5-9_xsd4 Drilldown into discountFactor in schema fpml-shared-5-9_xsd4 Drilldown into settlementInformation in schema fpml-shared-5-9_xsd4 Drilldown into paymentType in schema fpml-shared-5-9_xsd4 Drilldown into paymentDate in schema fpml-shared-5-9_xsd4 Drilldown into paymentAmount in schema fpml-shared-5-9_xsd4 Drilldown into receiverAccountReference in schema fpml-shared-5-9_xsd4 Drilldown into receiverPartyReference in schema fpml-shared-5-9_xsd4 Drilldown into Receiver.model in schema fpml-shared-5-9_xsd4 Drilldown into payerAccountReference in schema fpml-shared-5-9_xsd4 Drilldown into payerPartyReference in schema fpml-shared-5-9_xsd4 Drilldown into Payer.model in schema fpml-shared-5-9_xsd4 Drilldown into PayerReceiver.model in schema fpml-shared-5-9_xsd4 Drilldown into id in schema fpml-shared-5-9_xsd4 Drilldown into PaymentBase in schema fpml-shared-5-9_xsd4 Drilldown into href in schema fpml-shared-5-9_xsd4 Drilldown into Payment in schema fpml-shared-5-9_xsd4XSD Diagram of additionalPayment in schema fpml-fx-5-9_xsd3 (Financial products Markup Language (FpML®))
Collapse XSD Schema Code:
<xsd:element name="additionalPayment" type="Payment" minOccurs="0">
    <xsd:annotation>
        <xsd:documentation xml:lang="en">Fee paid by the client at inception (analagous to an option premium).</xsd:documentation>
    </xsd:annotation>
</xsd:element>
Collapse Child Elements:
Name Type Min Occurs Max Occurs
payerPartyReference nsE:payerPartyReference 0 (1)
payerAccountReference nsE:payerAccountReference 0 (1)
receiverPartyReference nsE:receiverPartyReference 0 (1)
receiverAccountReference nsE:receiverAccountReference 0 (1)
paymentAmount nsE:paymentAmount 0 (1)
paymentDate nsE:paymentDate 0 (1)
paymentType nsE:paymentType 0 (1)
settlementInformation nsE:settlementInformation 0 (1)
discountFactor nsE:discountFactor 0 (1)
presentValueAmount nsE:presentValueAmount 0 (1)
<xs:group> nsE:PayerReceiver.model (1) (1)
<xs:group> nsE:Payer.model (1) (1)
<xs:group> nsE:Receiver.model (1) (1)
Collapse Child Attributes:
Name Type Default Value Use
id nsE:id (Optional)
href nsE:href (Optional)
Collapse Derivation Tree: