Definition Type: Element
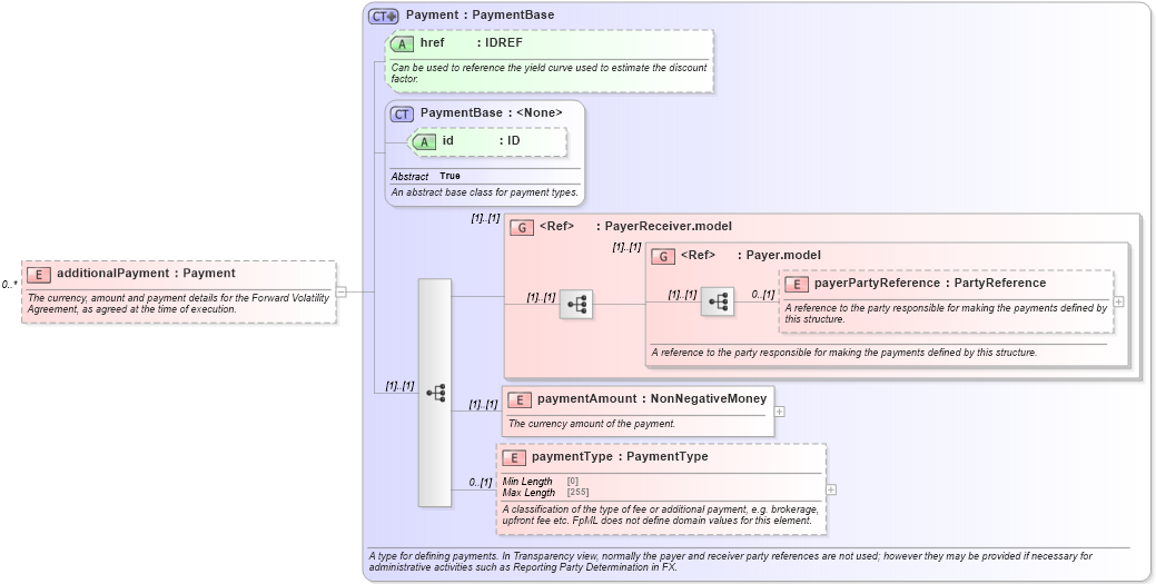
Name: additionalPayment
Namespace: http://www.fpml.org/FpML-5/transparency
Type: nsF:Payment
Containing Schema: fpml-fx-5-9.xsd
MinOccurs 0
MaxOccurs unbounded
Abstract
Documentation:
The currency, amount and payment details for the Forward Volatility Agreement, as agreed at the time of execution.
Collapse XSD Schema Diagram:
Drilldown into paymentType in schema fpml-shared-5-9_xsd5 Drilldown into paymentAmount in schema fpml-shared-5-9_xsd5 Drilldown into payerPartyReference in schema fpml-shared-5-9_xsd5 Drilldown into Payer.model in schema fpml-shared-5-9_xsd5 Drilldown into PayerReceiver.model in schema fpml-shared-5-9_xsd5 Drilldown into id in schema fpml-shared-5-9_xsd5 Drilldown into PaymentBase in schema fpml-shared-5-9_xsd5 Drilldown into href in schema fpml-shared-5-9_xsd5 Drilldown into Payment in schema fpml-shared-5-9_xsd5XSD Diagram of additionalPayment in schema fpml-fx-5-9_xsd4 (Financial products Markup Language (FpML®))
Collapse XSD Schema Code:
<xsd:element name="additionalPayment" type="Payment" minOccurs="0" maxOccurs="unbounded">
    <xsd:annotation>
        <xsd:documentation xml:lang="en">The currency, amount and payment details for the Forward Volatility Agreement, as agreed at the time of execution.</xsd:documentation>
    </xsd:annotation>
</xsd:element>
Collapse Child Elements:
Name Type Min Occurs Max Occurs
payerPartyReference nsF:payerPartyReference 0 (1)
paymentAmount nsF:paymentAmount (1) (1)
paymentType nsF:paymentType 0 (1)
<xs:group> nsF:PayerReceiver.model (1) (1)
<xs:group> nsF:Payer.model (1) (1)
Collapse Child Attributes:
Name Type Default Value Use
id nsF:id (Optional)
href nsF:href (Optional)
Collapse Derivation Tree: