Definition Type: Element
Name: amendment
Namespace: http://www.fpml.org/FpML-5/confirmation
Type: nsA:TradeAmendmentContent
Containing Schema: fpml-confirmation-processes-5-9.xsd
MinOccurs (1)
MaxOccurs (1)
Abstract
Collapse XSD Schema Diagram:
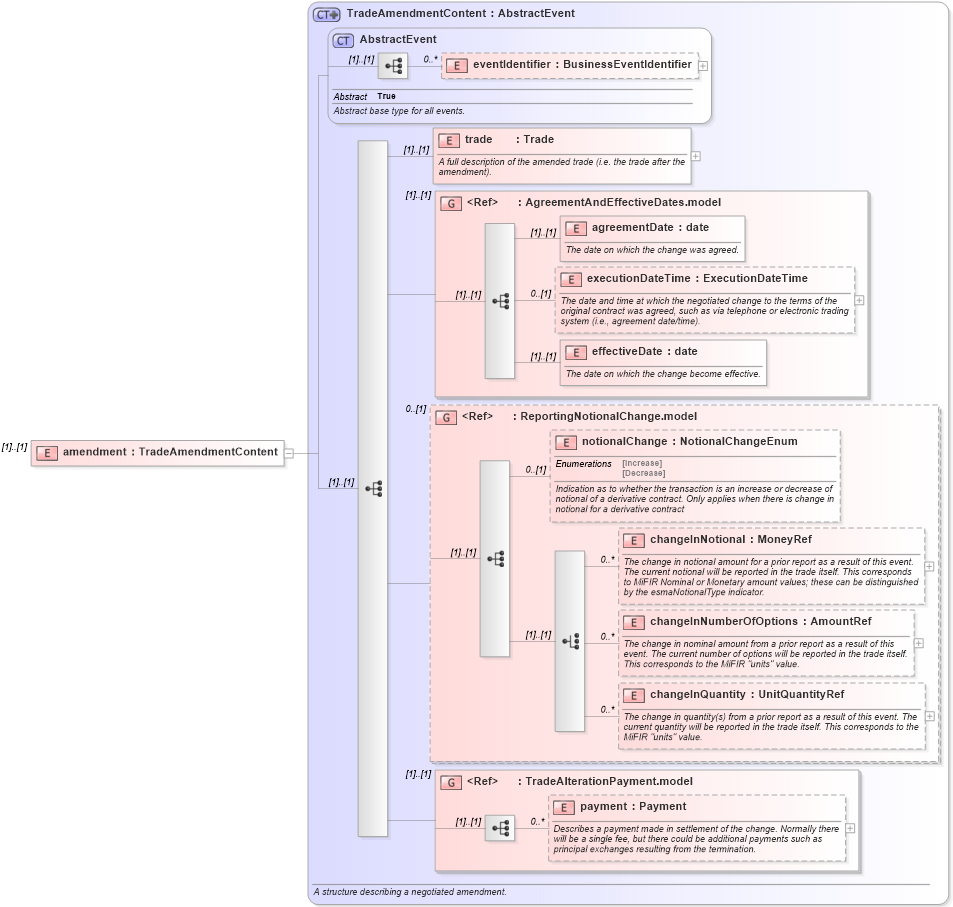
Drilldown into payment in schema fpml-business-events-5-9_xsd Drilldown into TradeAlterationPayment.model in schema fpml-business-events-5-9_xsd Drilldown into changeInQuantity in schema fpml-business-events-5-9_xsd Drilldown into changeInNumberOfOptions in schema fpml-business-events-5-9_xsd Drilldown into changeInNotional in schema fpml-business-events-5-9_xsd Drilldown into notionalChange in schema fpml-business-events-5-9_xsd Drilldown into ReportingNotionalChange.model in schema fpml-business-events-5-9_xsd Drilldown into effectiveDate in schema fpml-business-events-5-9_xsd Drilldown into executionDateTime in schema fpml-business-events-5-9_xsd Drilldown into agreementDate in schema fpml-business-events-5-9_xsd Drilldown into AgreementAndEffectiveDates.model in schema fpml-business-events-5-9_xsd Drilldown into trade in schema fpml-business-events-5-9_xsd Drilldown into eventIdentifier in schema fpml-business-events-5-9_xsd Drilldown into AbstractEvent in schema fpml-business-events-5-9_xsd Drilldown into TradeAmendmentContent in schema fpml-business-events-5-9_xsdXSD Diagram of amendment in schema fpml-confirmation-processes-5-9_xsd (Financial products Markup Language (FpML®))
Collapse XSD Schema Code:
<xsd:element name="amendment" type="TradeAmendmentContent" />
Collapse Child Elements:
Name Type Min Occurs Max Occurs
eventIdentifier nsA:eventIdentifier 0 unbounded
trade nsA:trade (1) (1)
agreementDate nsA:agreementDate (1) (1)
executionDateTime nsA:executionDateTime 0 (1)
effectiveDate nsA:effectiveDate (1) (1)
notionalChange nsA:notionalChange 0 (1)
changeInNotional nsA:changeInNotional 0 unbounded
changeInNumberOfOptions nsA:changeInNumberOfOptions 0 unbounded
changeInQuantity nsA:changeInQuantity 0 unbounded
payment nsA:payment 0 unbounded
<xs:group> nsA:AgreementAndEffectiveDates.model (1) (1)
<xs:group> nsA:ReportingNotionalChange.model 0 (1)
<xs:group> nsA:TradeAlterationPayment.model (1) (1)
Collapse Derivation Tree: