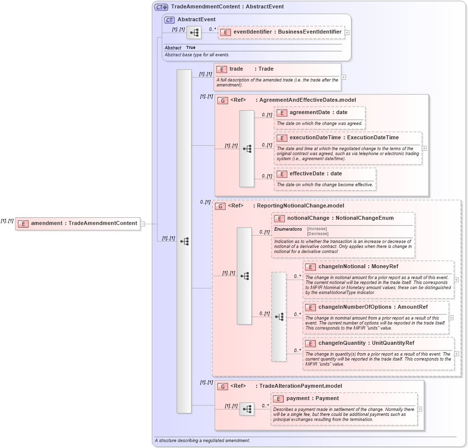
Definition Type: Element
Name: amendment
Namespace: http://www.fpml.org/FpML-5/recordkeeping
Type: nsD:TradeAmendmentContent
Containing Schema: fpml-business-events-5-9.xsd
MinOccurs (1)
MaxOccurs (1)
Abstract
Collapse XSD Schema Diagram:
Drilldown into payment in schema fpml-business-events-5-9_xsd2 Drilldown into TradeAlterationPayment.model in schema fpml-business-events-5-9_xsd2 Drilldown into changeInQuantity in schema fpml-business-events-5-9_xsd2 Drilldown into changeInNumberOfOptions in schema fpml-business-events-5-9_xsd2 Drilldown into changeInNotional in schema fpml-business-events-5-9_xsd2 Drilldown into notionalChange in schema fpml-business-events-5-9_xsd2 Drilldown into ReportingNotionalChange.model in schema fpml-business-events-5-9_xsd2 Drilldown into effectiveDate in schema fpml-business-events-5-9_xsd2 Drilldown into executionDateTime in schema fpml-business-events-5-9_xsd2 Drilldown into agreementDate in schema fpml-business-events-5-9_xsd2 Drilldown into AgreementAndEffectiveDates.model in schema fpml-business-events-5-9_xsd2 Drilldown into trade in schema fpml-business-events-5-9_xsd2 Drilldown into eventIdentifier in schema fpml-business-events-5-9_xsd2 Drilldown into AbstractEvent in schema fpml-business-events-5-9_xsd2 Drilldown into TradeAmendmentContent in schema fpml-business-events-5-9_xsd2XSD Diagram of amendment in schema fpml-business-events-5-9_xsd2 (Financial products Markup Language (FpML®))
Collapse XSD Schema Code:
<xsd:element name="amendment" type="TradeAmendmentContent" />
Collapse Child Elements:
Name Type Min Occurs Max Occurs
eventIdentifier nsD:eventIdentifier 0 unbounded
trade nsD:trade (1) (1)
agreementDate nsD:agreementDate 0 (1)
executionDateTime nsD:executionDateTime 0 (1)
effectiveDate nsD:effectiveDate 0 (1)
notionalChange nsD:notionalChange 0 (1)
changeInNotional nsD:changeInNotional 0 unbounded
changeInNumberOfOptions nsD:changeInNumberOfOptions 0 unbounded
changeInQuantity nsD:changeInQuantity 0 unbounded
payment nsD:payment 0 unbounded
<xs:group> nsD:AgreementAndEffectiveDates.model (1) (1)
<xs:group> nsD:ReportingNotionalChange.model 0 (1)
<xs:group> nsD:TradeAlterationPayment.model (1) (1)
Collapse Derivation Tree: