Definition Type: Element
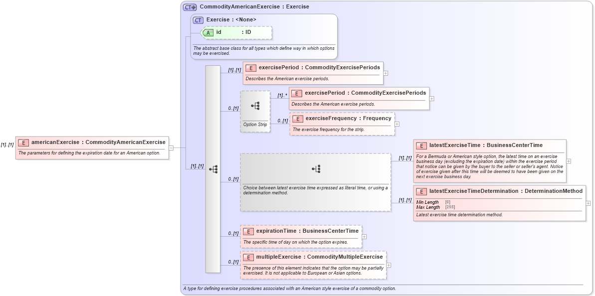
Name: americanExercise
Namespace: http://www.fpml.org/FpML-5/confirmation
Type: nsA:CommodityAmericanExercise
Containing Schema: fpml-com-5-9.xsd
MinOccurs (1)
MaxOccurs (1)
Abstract
Documentation:
The parameters for defining the expiration date for an American option.
Collapse XSD Schema Diagram:
Drilldown into multipleExercise in schema fpml-com-5-9_xsd Drilldown into expirationTime in schema fpml-com-5-9_xsd Drilldown into latestExerciseTimeDetermination in schema fpml-com-5-9_xsd Drilldown into latestExerciseTime in schema fpml-com-5-9_xsd Drilldown into exerciseFrequency in schema fpml-com-5-9_xsd Drilldown into exercisePeriod in schema fpml-com-5-9_xsd Drilldown into exercisePeriod in schema fpml-com-5-9_xsd Drilldown into id in schema fpml-shared-5-9_xsd Drilldown into Exercise in schema fpml-shared-5-9_xsd Drilldown into CommodityAmericanExercise in schema fpml-com-5-9_xsdXSD Diagram of americanExercise in schema fpml-com-5-9_xsd (Financial products Markup Language (FpML®))
Collapse XSD Schema Code:
<xsd:element name="americanExercise" type="CommodityAmericanExercise">
    <xsd:annotation>
        <xsd:documentation xml:lang="en">The parameters for defining the expiration date for an American option.</xsd:documentation>
    </xsd:annotation>
</xsd:element>
Collapse Child Elements:
Name Type Min Occurs Max Occurs
exercisePeriod nsA:exercisePeriod (1) (1)
exercisePeriod nsA:exercisePeriod (1) unbounded
exerciseFrequency nsA:exerciseFrequency 0 (1)
latestExerciseTime nsA:latestExerciseTime (1) (1)
latestExerciseTimeDetermination nsA:latestExerciseTimeDetermination (1) (1)
expirationTime nsA:expirationTime 0 (1)
multipleExercise nsA:multipleExercise 0 (1)
Collapse Child Attributes:
Name Type Default Value Use
id nsA:id (Optional)
Collapse Derivation Tree: