Definition Type: Element
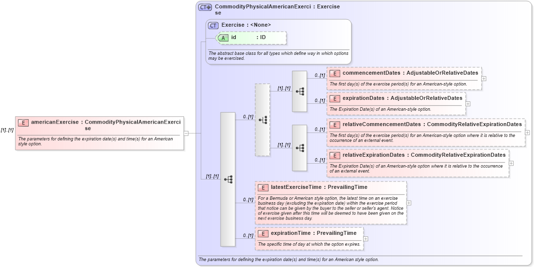
Name: americanExercise
Namespace: http://www.fpml.org/FpML-5/recordkeeping
Type: nsD:CommodityPhysicalAmericanExercise
Containing Schema: fpml-com-5-9.xsd
MinOccurs (1)
MaxOccurs (1)
Abstract
Documentation:
The parameters for defining the expiration date(s) and time(s) for an American style option.
Collapse XSD Schema Diagram:
Drilldown into expirationTime in schema fpml-com-5-9_xsd1 Drilldown into latestExerciseTime in schema fpml-com-5-9_xsd1 Drilldown into relativeExpirationDates in schema fpml-com-5-9_xsd1 Drilldown into relativeCommencementDates in schema fpml-com-5-9_xsd1 Drilldown into expirationDates in schema fpml-com-5-9_xsd1 Drilldown into commencementDates in schema fpml-com-5-9_xsd1 Drilldown into id in schema fpml-shared-5-9_xsd3 Drilldown into Exercise in schema fpml-shared-5-9_xsd3 Drilldown into CommodityPhysicalAmericanExercise in schema fpml-com-5-9_xsd1XSD Diagram of americanExercise in schema fpml-com-5-9_xsd1 (Financial products Markup Language (FpML®))
Collapse XSD Schema Code:
<xsd:element name="americanExercise" type="CommodityPhysicalAmericanExercise">
    <xsd:annotation>
        <xsd:documentation xml:lang="en">The parameters for defining the expiration date(s) and time(s) for an American style option.</xsd:documentation>
    </xsd:annotation>
</xsd:element>
Collapse Child Elements:
Name Type Min Occurs Max Occurs
commencementDates nsD:commencementDates 0 (1)
expirationDates nsD:expirationDates 0 (1)
relativeCommencementDates nsD:relativeCommencementDates 0 (1)
relativeExpirationDates nsD:relativeExpirationDates 0 (1)
latestExerciseTime nsD:latestExerciseTime 0 (1)
expirationTime nsD:expirationTime 0 (1)
Collapse Child Attributes:
Name Type Default Value Use
id nsD:id (Optional)
Collapse Derivation Tree: