Definition Type: Element
Name: amount
Namespace: http://www.fpml.org/FpML-5/reporting
Type: nsE:ReturnSwapAmount
Containing Schema: fpml-eq-shared-5-9.xsd
MinOccurs 0
MaxOccurs (1)
Abstract
Documentation:
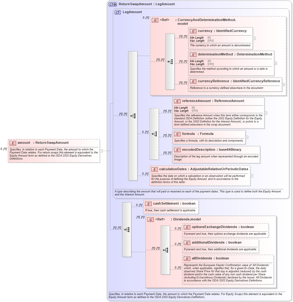
Specifies, in relation to each Payment Date, the amount to which the Payment Date relates. For return swaps this element is equivalent to the Equity Amount term as defined in the ISDA 2002 Equity Derivatives Definitions.
Collapse XSD Schema Diagram:
Drilldown into allDividends in schema fpml-eq-shared-5-9_xsd2 Drilldown into additionalDividends in schema fpml-eq-shared-5-9_xsd2 Drilldown into optionsExchangeDividends in schema fpml-eq-shared-5-9_xsd2 Drilldown into Dividends.model in schema fpml-eq-shared-5-9_xsd2 Drilldown into cashSettlement in schema fpml-eq-shared-5-9_xsd2 Drilldown into calculationDates in schema fpml-eq-shared-5-9_xsd2 Drilldown into encodedDescription in schema fpml-eq-shared-5-9_xsd2 Drilldown into formula in schema fpml-eq-shared-5-9_xsd2 Drilldown into referenceAmount in schema fpml-eq-shared-5-9_xsd2 Drilldown into currencyReference in schema fpml-eq-shared-5-9_xsd2 Drilldown into determinationMethod in schema fpml-eq-shared-5-9_xsd2 Drilldown into currency in schema fpml-eq-shared-5-9_xsd2 Drilldown into CurrencyAndDeterminationMethod.model in schema fpml-eq-shared-5-9_xsd2 Drilldown into LegAmount in schema fpml-eq-shared-5-9_xsd2 Drilldown into ReturnSwapAmount in schema fpml-eq-shared-5-9_xsd2XSD Diagram of amount in schema fpml-eq-shared-5-9_xsd2 (Financial products Markup Language (FpML®))
Collapse XSD Schema Code:
<xsd:element name="amount" type="ReturnSwapAmount" minOccurs="0">
    <xsd:annotation>
        <xsd:documentation xml:lang="en">Specifies, in relation to each Payment Date, the amount to which the Payment Date relates. For return swaps this element is equivalent to the Equity Amount term as defined in the ISDA 2002 Equity Derivatives Definitions.</xsd:documentation>
    </xsd:annotation>
</xsd:element>
Collapse Child Elements:
Name Type Min Occurs Max Occurs
currency nsE:currency (1) (1)
determinationMethod nsE:determinationMethod (1) (1)
currencyReference nsE:currencyReference (1) (1)
referenceAmount nsE:referenceAmount (1) (1)
formula nsE:formula (1) (1)
encodedDescription nsE:encodedDescription (1) (1)
calculationDates nsE:calculationDates 0 (1)
cashSettlement nsE:cashSettlement 0 (1)
optionsExchangeDividends nsE:optionsExchangeDividends 0 (1)
additionalDividends nsE:additionalDividends 0 (1)
allDividends nsE:allDividends 0 (1)
<xs:group> nsE:CurrencyAndDeterminationMethod.model 0 (1)
<xs:group> nsE:Dividends.model (1) (1)
Collapse Derivation Tree: