Definition Type: Element
Name: asian
Namespace: http://www.fpml.org/FpML-5/confirmation
Type: nsA:FxAsianFeature
Containing Schema: fpml-fx-5-9.xsd
MinOccurs (1)
MaxOccurs (1)
Abstract
Collapse XSD Schema Diagram:
Drilldown into precision in schema fpml-fx-5-9_xsd Drilldown into payoutFormula in schema fpml-fx-5-9_xsd Drilldown into rateObservationQuoteBasis in schema fpml-fx-5-9_xsd Drilldown into rateObservation in schema fpml-fx-5-9_xsd Drilldown into FxRateObservation.model in schema fpml-fx-5-9_xsd Drilldown into rateObservationQuoteBasis in schema fpml-fx-5-9_xsd Drilldown into rateObservation in schema fpml-fx-5-9_xsd Drilldown into FxRateObservation.model in schema fpml-fx-5-9_xsd Drilldown into observationSchedule in schema fpml-fx-5-9_xsd Drilldown into fixingTime in schema fpml-fx-5-9_xsd Drilldown into secondaryRateSource in schema fpml-fx-5-9_xsd Drilldown into primaryRateSource in schema fpml-fx-5-9_xsd Drilldown into FxAsianFeature in schema fpml-fx-5-9_xsdXSD Diagram of asian in schema fpml-fx-5-9_xsd (Financial products Markup Language (FpML®))
Collapse XSD Schema Code:
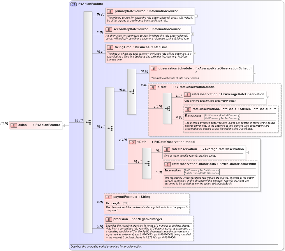
<xsd:element name="asian" type="FxAsianFeature" />
Collapse Child Elements:
Name Type Min Occurs Max Occurs
primaryRateSource nsA:primaryRateSource (1) (1)
secondaryRateSource nsA:secondaryRateSource 0 (1)
fixingTime nsA:fixingTime (1) (1)
observationSchedule nsA:observationSchedule (1) (1)
rateObservation nsA:rateObservation (1) unbounded
rateObservationQuoteBasis nsA:rateObservationQuoteBasis 0 (1)
payoutFormula nsA:payoutFormula 0 (1)
precision nsA:precision 0 (1)
<xs:group> nsA:FxRateObservation.model 0 (1)
<xs:group> nsA:FxRateObservation.model (1) (1)
Collapse Derivation Tree: