Definition Type: Element
Name: asian
Namespace: http://www.fpml.org/FpML-5/reporting
Type: nsE:FxAsianFeature
Containing Schema: fpml-fx-5-9.xsd
MinOccurs (1)
MaxOccurs (1)
Abstract
Collapse XSD Schema Diagram:
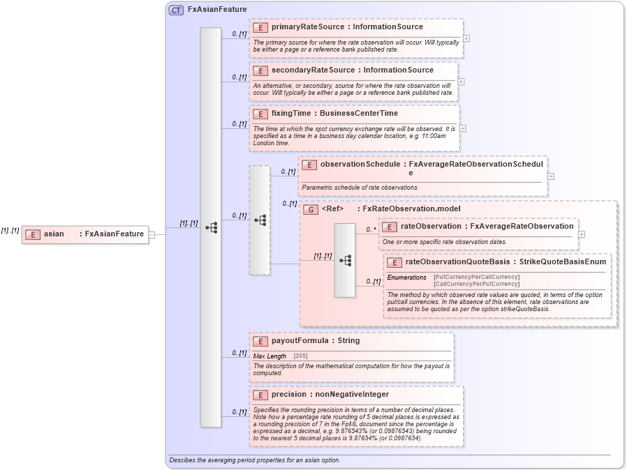
Drilldown into precision in schema fpml-fx-5-9_xsd3 Drilldown into payoutFormula in schema fpml-fx-5-9_xsd3 Drilldown into rateObservationQuoteBasis in schema fpml-fx-5-9_xsd3 Drilldown into rateObservation in schema fpml-fx-5-9_xsd3 Drilldown into FxRateObservation.model in schema fpml-fx-5-9_xsd3 Drilldown into observationSchedule in schema fpml-fx-5-9_xsd3 Drilldown into fixingTime in schema fpml-fx-5-9_xsd3 Drilldown into secondaryRateSource in schema fpml-fx-5-9_xsd3 Drilldown into primaryRateSource in schema fpml-fx-5-9_xsd3 Drilldown into FxAsianFeature in schema fpml-fx-5-9_xsd3XSD Diagram of asian in schema fpml-fx-5-9_xsd3 (Financial products Markup Language (FpML®))
Collapse XSD Schema Code:
<xsd:element name="asian" type="FxAsianFeature" />
Collapse Child Elements:
Name Type Min Occurs Max Occurs
primaryRateSource nsE:primaryRateSource 0 (1)
secondaryRateSource nsE:secondaryRateSource 0 (1)
fixingTime nsE:fixingTime 0 (1)
observationSchedule nsE:observationSchedule 0 (1)
rateObservation nsE:rateObservation 0 unbounded
rateObservationQuoteBasis nsE:rateObservationQuoteBasis 0 (1)
payoutFormula nsE:payoutFormula 0 (1)
precision nsE:precision 0 (1)
<xs:group> nsE:FxRateObservation.model 0 (1)
Collapse Derivation Tree: