Definition Type: ComplexType
Name: Basket
Namespace: http://www.fpml.org/FpML-5/transparency
Type: nsF:Asset
Containing Schema: fpml-asset-5-9.xsd
Abstract
Documentation:
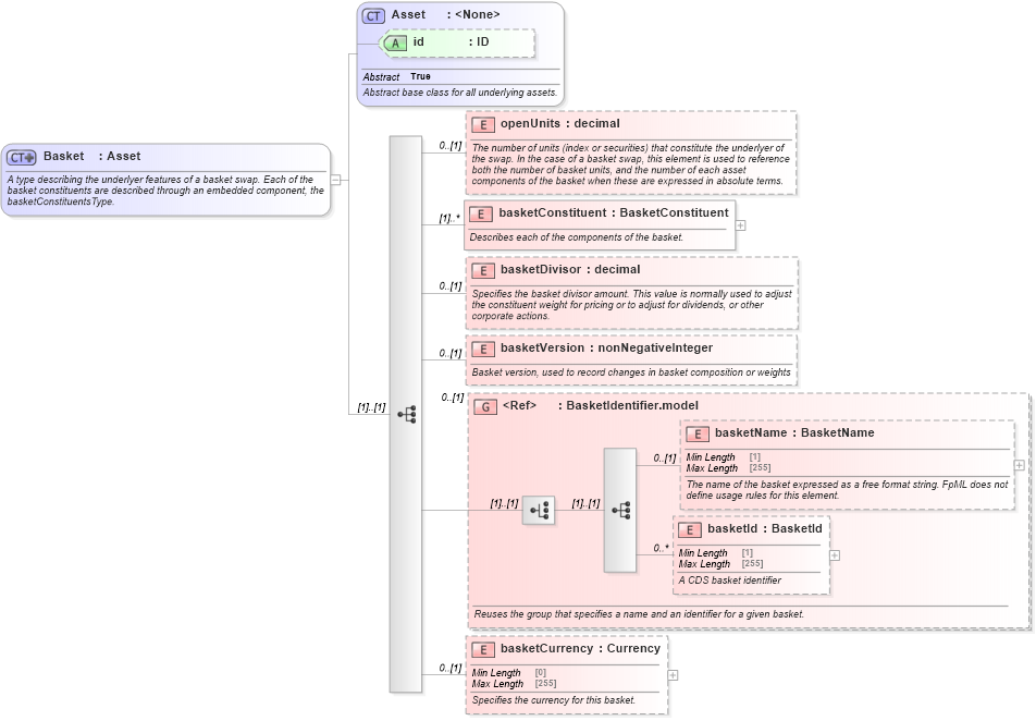
A type describing the underlyer features of a basket swap. Each of the basket constituents are described through an embedded component, the basketConstituentsType.
Collapse XSD Schema Diagram:
Drilldown into basketCurrency in schema fpml-asset-5-9_xsd5 Drilldown into basketId in schema fpml-asset-5-9_xsd5 Drilldown into basketName in schema fpml-asset-5-9_xsd5 Drilldown into BasketIdentifier.model in schema fpml-asset-5-9_xsd5 Drilldown into basketVersion in schema fpml-asset-5-9_xsd5 Drilldown into basketDivisor in schema fpml-asset-5-9_xsd5 Drilldown into basketConstituent in schema fpml-asset-5-9_xsd5 Drilldown into openUnits in schema fpml-asset-5-9_xsd5 Drilldown into id in schema fpml-asset-5-9_xsd5 Drilldown into Asset in schema fpml-asset-5-9_xsd5XSD Diagram of Basket in schema fpml-asset-5-9_xsd5 (Financial products Markup Language (FpML®))
Collapse XSD Schema Code:
<xsd:complexType name="Basket">
    <xsd:annotation>
        <xsd:documentation xml:lang="en">A type describing the underlyer features of a basket swap. Each of the basket constituents are described through an embedded component, the basketConstituentsType.</xsd:documentation>
    </xsd:annotation>
    <xsd:complexContent>
        <xsd:extension base="Asset">
            <xsd:sequence>
                <xsd:element name="openUnits" type="xsd:decimal" minOccurs="0">
                    <xsd:annotation>
                        <xsd:documentation xml:lang="en">The number of units (index or securities) that constitute the underlyer of the swap. In the case of a basket swap, this element is used to reference both the number of basket units, and the number of each asset components of the basket when these are expressed in absolute terms.</xsd:documentation>
                    </xsd:annotation>
                </xsd:element>
                <xsd:element name="basketConstituent" type="BasketConstituent" maxOccurs="unbounded">
                    <xsd:annotation>
                        <xsd:documentation xml:lang="en">Describes each of the components of the basket.</xsd:documentation>
                    </xsd:annotation>
                </xsd:element>
                <xsd:element name="basketDivisor" type="xsd:decimal" minOccurs="0">
                    <xsd:annotation>
                        <xsd:documentation xml:lang="en">Specifies the basket divisor amount. This value is normally used to adjust the constituent weight for pricing or to adjust for dividends, or other corporate actions.</xsd:documentation>
                    </xsd:annotation>
                </xsd:element>
                <xsd:element name="basketVersion" type="xsd:nonNegativeInteger" minOccurs="0">
                    <xsd:annotation>
                        <xsd:documentation xml:lang="en">Basket version, used to record changes in basket composition or weights</xsd:documentation>
                    </xsd:annotation>
                </xsd:element>
                <xsd:group ref="BasketIdentifier.model" minOccurs="0">
                    <xsd:annotation>
                        <xsd:documentation xml:lang="en">Reuses the group that specifies a name and an identifier for a given basket.</xsd:documentation>
                    </xsd:annotation>
                </xsd:group>
                <xsd:element name="basketCurrency" type="Currency" minOccurs="0">
                    <xsd:annotation>
                        <xsd:documentation xml:lang="en">Specifies the currency for this basket.</xsd:documentation>
                    </xsd:annotation>
                </xsd:element>
            </xsd:sequence>
        </xsd:extension>
    </xsd:complexContent>
</xsd:complexType>
Collapse Child Elements:
Name Type Min Occurs Max Occurs
openUnits nsF:openUnits 0 (1)
basketConstituent nsF:basketConstituent (1) unbounded
basketDivisor nsF:basketDivisor 0 (1)
basketVersion nsF:basketVersion 0 (1)
basketName nsF:basketName 0 (1)
basketId nsF:basketId 0 unbounded
basketCurrency nsF:basketCurrency 0 (1)
<xs:group> nsF:BasketIdentifier.model 0 (1)
Collapse Child Attributes:
Name Type Default Value Use
id nsF:id (Optional)
Collapse Derivation Tree:
Collapse References:
nsF:basket, nsF:basket