Definition Type: ComplexType
Name: BasketConstituent
Namespace: http://www.fpml.org/FpML-5/recordkeeping
Containing Schema: fpml-asset-5-9.xsd
Abstract
Documentation:
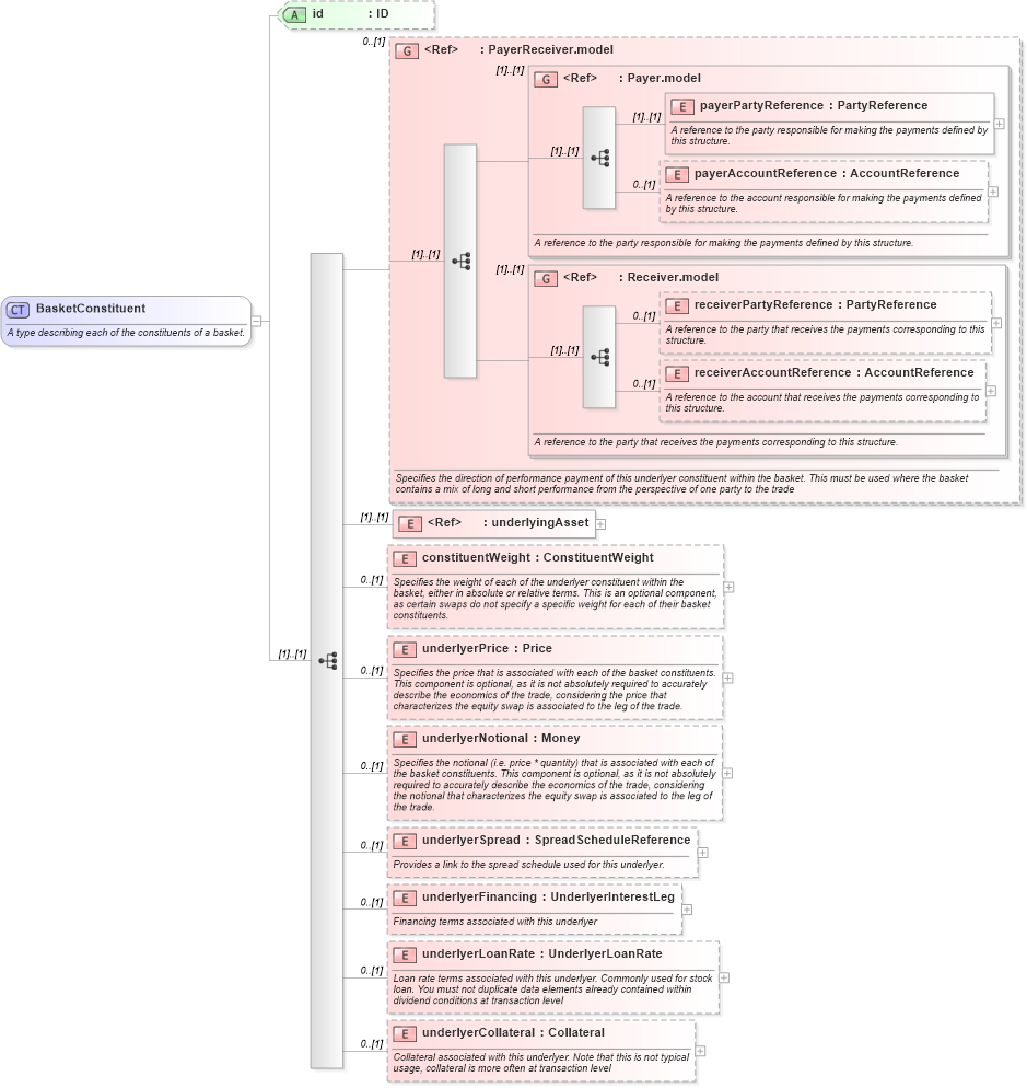
A type describing each of the constituents of a basket.
Collapse XSD Schema Diagram:
Drilldown into underlyerCollateral in schema fpml-asset-5-9_xsd3 Drilldown into underlyerLoanRate in schema fpml-asset-5-9_xsd3 Drilldown into underlyerFinancing in schema fpml-asset-5-9_xsd3 Drilldown into underlyerSpread in schema fpml-asset-5-9_xsd3 Drilldown into underlyerNotional in schema fpml-asset-5-9_xsd3 Drilldown into underlyerPrice in schema fpml-asset-5-9_xsd3 Drilldown into constituentWeight in schema fpml-asset-5-9_xsd3 Drilldown into underlyingAsset in schema fpml-asset-5-9_xsd3 Drilldown into receiverAccountReference in schema fpml-shared-5-9_xsd3 Drilldown into receiverPartyReference in schema fpml-shared-5-9_xsd3 Drilldown into Receiver.model in schema fpml-shared-5-9_xsd3 Drilldown into payerAccountReference in schema fpml-shared-5-9_xsd3 Drilldown into payerPartyReference in schema fpml-shared-5-9_xsd3 Drilldown into Payer.model in schema fpml-shared-5-9_xsd3 Drilldown into PayerReceiver.model in schema fpml-shared-5-9_xsd3 Drilldown into id in schema fpml-asset-5-9_xsd3XSD Diagram of BasketConstituent in schema fpml-asset-5-9_xsd3 (Financial products Markup Language (FpML®))
Collapse XSD Schema Code:
<xsd:complexType name="BasketConstituent">
    <xsd:annotation>
        <xsd:documentation xml:lang="en">A type describing each of the constituents of a basket.</xsd:documentation>
    </xsd:annotation>
    <xsd:sequence>
        <xsd:group ref="PayerReceiver.model" minOccurs="0">
            <xsd:annotation>
                <xsd:documentation xml:lang="en">Specifies the direction of performance payment of this underlyer constituent within the basket. This must be used where the basket contains a mix of long and short performance from the perspective of one party to the trade</xsd:documentation>
            </xsd:annotation>
        </xsd:group>
        <xsd:element ref="underlyingAsset" />
        <xsd:element name="constituentWeight" type="ConstituentWeight" minOccurs="0">
            <xsd:annotation>
                <xsd:documentation xml:lang="en">Specifies the weight of each of the underlyer constituent within the basket, either in absolute or relative terms. This is an optional component, as certain swaps do not specify a specific weight for each of their basket constituents.</xsd:documentation>
            </xsd:annotation>
        </xsd:element>
        <xsd:element name="underlyerPrice" type="Price" minOccurs="0">
            <xsd:annotation>
                <xsd:documentation xml:lang="en">Specifies the price that is associated with each of the basket constituents. This component is optional, as it is not absolutely required to accurately describe the economics of the trade, considering the price that characterizes the equity swap is associated to the leg of the trade.</xsd:documentation>
            </xsd:annotation>
        </xsd:element>
        <xsd:element name="underlyerNotional" type="Money" minOccurs="0">
            <xsd:annotation>
                <xsd:documentation xml:lang="en">Specifies the notional (i.e. price * quantity) that is associated with each of the basket constituents. This component is optional, as it is not absolutely required to accurately describe the economics of the trade, considering the notional that characterizes the equity swap is associated to the leg of the trade.</xsd:documentation>
            </xsd:annotation>
        </xsd:element>
        <xsd:element name="underlyerSpread" type="SpreadScheduleReference" minOccurs="0">
            <xsd:annotation>
                <xsd:documentation xml:lang="en">Provides a link to the spread schedule used for this underlyer.</xsd:documentation>
            </xsd:annotation>
        </xsd:element>
        <xsd:element name="underlyerFinancing" type="UnderlyerInterestLeg" minOccurs="0">
            <xsd:annotation>
                <xsd:documentation xml:lang="en">Financing terms associated with this underlyer</xsd:documentation>
            </xsd:annotation>
        </xsd:element>
        <xsd:element name="underlyerLoanRate" type="UnderlyerLoanRate" minOccurs="0">
            <xsd:annotation>
                <xsd:documentation xml:lang="en">Loan rate terms associated with this underlyer. Commonly used for stock loan. You must not duplicate data elements already contained within dividend conditions at transaction level</xsd:documentation>
            </xsd:annotation>
        </xsd:element>
        <xsd:element name="underlyerCollateral" type="Collateral" minOccurs="0">
            <xsd:annotation>
                <xsd:documentation xml:lang="en">Collateral associated with this underlyer. Note that this is not typical usage, collateral is more often at transaction level</xsd:documentation>
            </xsd:annotation>
        </xsd:element>
    </xsd:sequence>
    <xsd:attribute name="id" type="xsd:ID" use="optional" />
</xsd:complexType>
Collapse Child Elements:
Name Type Min Occurs Max Occurs
payerPartyReference nsD:payerPartyReference (1) (1)
payerAccountReference nsD:payerAccountReference 0 (1)
receiverPartyReference nsD:receiverPartyReference 0 (1)
receiverAccountReference nsD:receiverAccountReference 0 (1)
underlyingAsset nsD:underlyingAsset (1) (1)
constituentWeight nsD:constituentWeight 0 (1)
underlyerPrice nsD:underlyerPrice 0 (1)
underlyerNotional nsD:underlyerNotional 0 (1)
underlyerSpread nsD:underlyerSpread 0 (1)
underlyerFinancing nsD:underlyerFinancing 0 (1)
underlyerLoanRate nsD:underlyerLoanRate 0 (1)
underlyerCollateral nsD:underlyerCollateral 0 (1)
<xs:group> nsD:PayerReceiver.model 0 (1)
<xs:group> nsD:Payer.model (1) (1)
<xs:group> nsD:Receiver.model (1) (1)
Collapse Child Attributes:
Name Type Default Value Use
id nsD:id Optional
Collapse Derivation Tree:
Collapse References:
nsD:basketConstituent