Definition Type: Group
Name: BondCollateral.model
Namespace: http://www.fpml.org/FpML-5/reporting
Containing Schema: fpml-repo-5-9.xsd
Documentation:
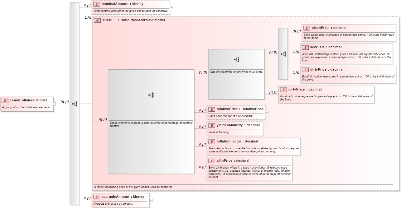
A group which has Collateral elements.
Collapse XSD Schema Diagram:
Drilldown into accrualsAmount in schema fpml-repo-5-9_xsd2 Drilldown into allInPrice in schema fpml-repo-5-9_xsd2 Drilldown into inflationFactor in schema fpml-repo-5-9_xsd2 Drilldown into yieldToMaturity in schema fpml-repo-5-9_xsd2 Drilldown into relativePrice in schema fpml-repo-5-9_xsd2 Drilldown into dirtyPrice in schema fpml-repo-5-9_xsd2 Drilldown into dirtyPrice in schema fpml-repo-5-9_xsd2 Drilldown into accruals in schema fpml-repo-5-9_xsd2 Drilldown into cleanPrice in schema fpml-repo-5-9_xsd2 Drilldown into BondPriceAndYield.model in schema fpml-repo-5-9_xsd2 Drilldown into nominalAmount in schema fpml-repo-5-9_xsd2XSD Diagram of BondCollateral.model in schema fpml-repo-5-9_xsd2 (Financial products Markup Language (FpML®))
Collapse XSD Schema Code:
<xsd:group name="BondCollateral.model">
    <xsd:annotation>
        <xsd:documentation xml:lang="en">A group which has Collateral elements.</xsd:documentation>
    </xsd:annotation>
    <xsd:sequence>
        <xsd:element name="nominalAmount" type="Money" minOccurs="0">
            <xsd:annotation>
                <xsd:documentation xml:lang="en">Total nominal amount of the given bonds used as collateral.</xsd:documentation>
            </xsd:annotation>
        </xsd:element>
        <xsd:group ref="BondPriceAndYield.model" minOccurs="0">
            <xsd:annotation>
                <xsd:documentation xml:lang="en">A model describing price of the given bonds used as collateral.</xsd:documentation>
            </xsd:annotation>
        </xsd:group>
        <xsd:element name="accrualsAmount" type="Money" minOccurs="0">
            <xsd:annotation>
                <xsd:documentation xml:lang="en">Accruals expressed as amount.</xsd:documentation>
            </xsd:annotation>
        </xsd:element>
    </xsd:sequence>
</xsd:group>
Collapse Child Elements:
Name Type Min Occurs Max Occurs
nominalAmount nsE:nominalAmount 0 (1)
cleanPrice nsE:cleanPrice (1) (1)
accruals nsE:accruals 0 (1)
dirtyPrice nsE:dirtyPrice 0 (1)
dirtyPrice nsE:dirtyPrice (1) (1)
relativePrice nsE:relativePrice 0 (1)
yieldToMaturity nsE:yieldToMaturity 0 (1)
inflationFactor nsE:inflationFactor 0 (1)
allInPrice nsE:allInPrice 0 (1)
accrualsAmount nsE:accrualsAmount 0 (1)
<xs:group> nsE:BondPriceAndYield.model 0 (1)