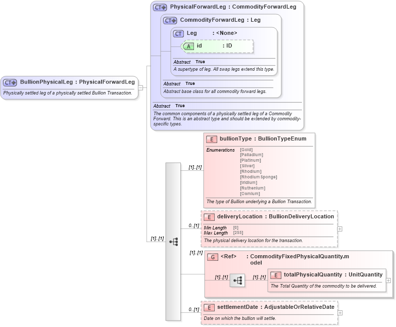
Definition Type: ComplexType
Name: BullionPhysicalLeg
Namespace: http://www.fpml.org/FpML-5/transparency
Type: nsF:PhysicalForwardLeg
Containing Schema: fpml-com-5-9.xsd
Abstract
Documentation:
Physically settled leg of a physically settled Bullion Transaction.
Collapse XSD Schema Diagram:
Drilldown into settlementDate in schema fpml-com-5-9_xsd3 Drilldown into totalPhysicalQuantity in schema fpml-com-5-9_xsd3 Drilldown into CommodityFixedPhysicalQuantity.model in schema fpml-com-5-9_xsd3 Drilldown into deliveryLocation in schema fpml-com-5-9_xsd3 Drilldown into bullionType in schema fpml-com-5-9_xsd3 Drilldown into id in schema fpml-shared-5-9_xsd5 Drilldown into Leg in schema fpml-shared-5-9_xsd5 Drilldown into CommodityForwardLeg in schema fpml-com-5-9_xsd3 Drilldown into PhysicalForwardLeg in schema fpml-com-5-9_xsd3XSD Diagram of BullionPhysicalLeg in schema fpml-com-5-9_xsd3 (Financial products Markup Language (FpML®))
Collapse XSD Schema Code:
<xsd:complexType name="BullionPhysicalLeg">
    <xsd:annotation>
        <xsd:documentation xml:lang="en">Physically settled leg of a physically settled Bullion Transaction.</xsd:documentation>
    </xsd:annotation>
    <xsd:complexContent>
        <xsd:extension base="PhysicalForwardLeg">
            <xsd:sequence>
                <xsd:element name="bullionType" type="BullionTypeEnum">
                    <xsd:annotation>
                        <xsd:documentation xml:lang="en">The type of Bullion underlying a Bullion Transaction.</xsd:documentation>
                    </xsd:annotation>
                </xsd:element>
                <xsd:element name="deliveryLocation" type="BullionDeliveryLocation" minOccurs="0">
                    <xsd:annotation>
                        <xsd:documentation xml:lang="en">The physical delivery location for the transaction.</xsd:documentation>
                    </xsd:annotation>
                </xsd:element>
                <xsd:group ref="CommodityFixedPhysicalQuantity.model" />
                <xsd:element name="settlementDate" type="AdjustableOrRelativeDate" minOccurs="0">
                    <xsd:annotation>
                        <xsd:documentation xml:lang="en">Date on which the bullion will settle.</xsd:documentation>
                    </xsd:annotation>
                </xsd:element>
            </xsd:sequence>
        </xsd:extension>
    </xsd:complexContent>
</xsd:complexType>
Collapse Child Elements:
Name Type Min Occurs Max Occurs
bullionType nsF:bullionType (1) (1)
deliveryLocation nsF:deliveryLocation 0 (1)
totalPhysicalQuantity nsF:totalPhysicalQuantity (1) (1)
settlementDate nsF:settlementDate 0 (1)
<xs:group> nsF:CommodityFixedPhysicalQuantity.model (1) (1)
Collapse Child Attributes:
Name Type Default Value Use
id nsF:id (Optional)
Collapse Derivation Tree:
Collapse References:
nsF:bullionPhysicalLeg