Definition Type: ComplexType
Name: CalculationPeriod
Namespace: http://www.fpml.org/FpML-5/reporting
Containing Schema: fpml-ird-5-9.xsd
Abstract
Documentation:
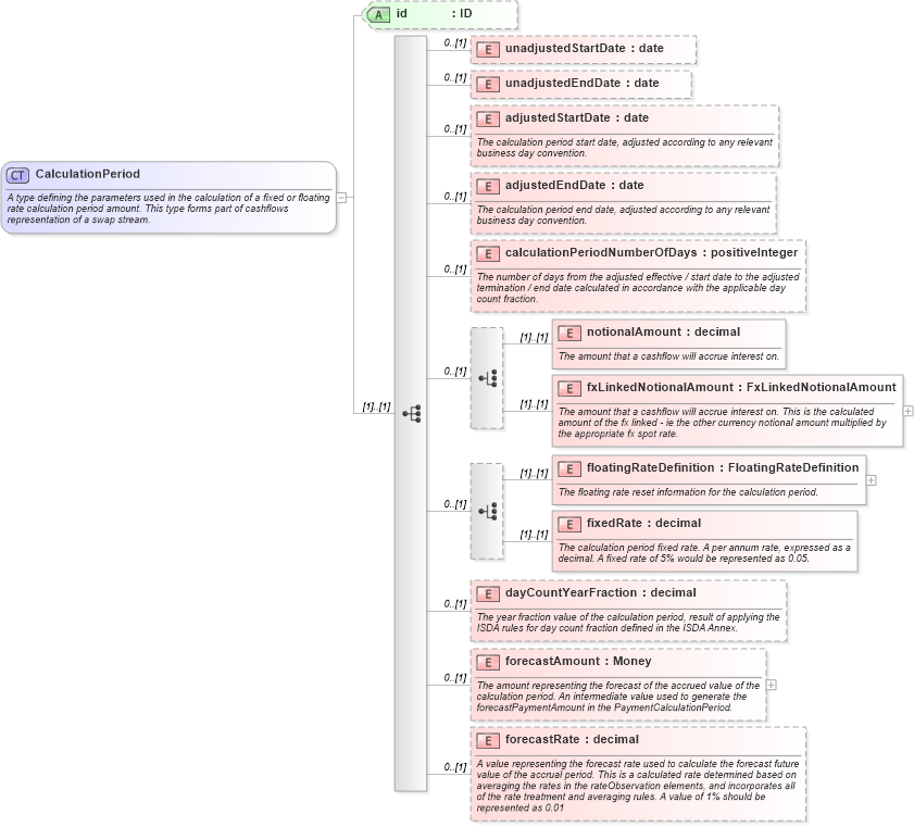
A type defining the parameters used in the calculation of a fixed or floating rate calculation period amount. This type forms part of cashflows representation of a swap stream.
Collapse XSD Schema Diagram:
Drilldown into forecastRate in schema fpml-ird-5-9_xsd3 Drilldown into forecastAmount in schema fpml-ird-5-9_xsd3 Drilldown into dayCountYearFraction in schema fpml-ird-5-9_xsd3 Drilldown into fixedRate in schema fpml-ird-5-9_xsd3 Drilldown into floatingRateDefinition in schema fpml-ird-5-9_xsd3 Drilldown into fxLinkedNotionalAmount in schema fpml-ird-5-9_xsd3 Drilldown into notionalAmount in schema fpml-ird-5-9_xsd3 Drilldown into calculationPeriodNumberOfDays in schema fpml-ird-5-9_xsd3 Drilldown into adjustedEndDate in schema fpml-ird-5-9_xsd3 Drilldown into adjustedStartDate in schema fpml-ird-5-9_xsd3 Drilldown into unadjustedEndDate in schema fpml-ird-5-9_xsd3 Drilldown into unadjustedStartDate in schema fpml-ird-5-9_xsd3 Drilldown into id in schema fpml-ird-5-9_xsd3XSD Diagram of CalculationPeriod in schema fpml-ird-5-9_xsd3 (Financial products Markup Language (FpML®))
Collapse XSD Schema Code:
<xsd:complexType name="CalculationPeriod">
    <xsd:annotation>
        <xsd:documentation xml:lang="en">A type defining the parameters used in the calculation of a fixed or floating rate calculation period amount. This type forms part of cashflows representation of a swap stream.</xsd:documentation>
    </xsd:annotation>
    <xsd:sequence>
        <xsd:element name="unadjustedStartDate" type="xsd:date" minOccurs="0" />
        <xsd:element name="unadjustedEndDate" type="xsd:date" minOccurs="0" />
        <xsd:element name="adjustedStartDate" type="xsd:date" minOccurs="0">
            <xsd:annotation>
                <xsd:documentation xml:lang="en">The calculation period start date, adjusted according to any relevant business day convention.</xsd:documentation>
            </xsd:annotation>
        </xsd:element>
        <xsd:element name="adjustedEndDate" type="xsd:date" minOccurs="0">
            <xsd:annotation>
                <xsd:documentation xml:lang="en">The calculation period end date, adjusted according to any relevant business day convention.</xsd:documentation>
            </xsd:annotation>
        </xsd:element>
        <xsd:element name="calculationPeriodNumberOfDays" type="xsd:positiveInteger" minOccurs="0">
            <xsd:annotation>
                <xsd:documentation xml:lang="en">The number of days from the adjusted effective / start date to the adjusted termination / end date calculated in accordance with the applicable day count fraction.</xsd:documentation>
            </xsd:annotation>
        </xsd:element>
        <xsd:choice minOccurs="0">
            <xsd:element name="notionalAmount" type="xsd:decimal">
                <xsd:annotation>
                    <xsd:documentation xml:lang="en">The amount that a cashflow will accrue interest on.</xsd:documentation>
                </xsd:annotation>
            </xsd:element>
            <xsd:element name="fxLinkedNotionalAmount" type="FxLinkedNotionalAmount">
                <xsd:annotation>
                    <xsd:documentation xml:lang="en">The amount that a cashflow will accrue interest on. This is the calculated amount of the fx linked - ie the other currency notional amount multiplied by the appropriate fx spot rate.</xsd:documentation>
                </xsd:annotation>
            </xsd:element>
        </xsd:choice>
        <xsd:choice minOccurs="0">
            <xsd:element name="floatingRateDefinition" type="FloatingRateDefinition">
                <xsd:annotation>
                    <xsd:documentation xml:lang="en">The floating rate reset information for the calculation period.</xsd:documentation>
                </xsd:annotation>
            </xsd:element>
            <xsd:element name="fixedRate" type="xsd:decimal">
                <xsd:annotation>
                    <xsd:documentation xml:lang="en">The calculation period fixed rate. A per annum rate, expressed as a decimal. A fixed rate of 5% would be represented as 0.05.</xsd:documentation>
                </xsd:annotation>
            </xsd:element>
        </xsd:choice>
        <xsd:element name="dayCountYearFraction" type="xsd:decimal" minOccurs="0">
            <xsd:annotation>
                <xsd:documentation xml:lang="en">The year fraction value of the calculation period, result of applying the ISDA rules for day count fraction defined in the ISDA Annex.</xsd:documentation>
            </xsd:annotation>
        </xsd:element>
        <xsd:element name="forecastAmount" type="Money" minOccurs="0">
            <xsd:annotation>
                <xsd:documentation xml:lang="en">The amount representing the forecast of the accrued value of the calculation period. An intermediate value used to generate the forecastPaymentAmount in the PaymentCalculationPeriod.</xsd:documentation>
            </xsd:annotation>
        </xsd:element>
        <xsd:element name="forecastRate" type="xsd:decimal" minOccurs="0">
            <xsd:annotation>
                <xsd:documentation xml:lang="en">A value representing the forecast rate used to calculate the forecast future value of the accrual period. This is a calculated rate determined based on averaging the rates in the rateObservation elements, and incorporates all of the rate treatment and averaging rules. A value of 1% should be represented as 0.01</xsd:documentation>
            </xsd:annotation>
        </xsd:element>
    </xsd:sequence>
    <xsd:attribute name="id" type="xsd:ID" />
</xsd:complexType>
Collapse Child Elements:
Name Type Min Occurs Max Occurs
unadjustedStartDate nsE:unadjustedStartDate 0 (1)
unadjustedEndDate nsE:unadjustedEndDate 0 (1)
adjustedStartDate nsE:adjustedStartDate 0 (1)
adjustedEndDate nsE:adjustedEndDate 0 (1)
calculationPeriodNumberOfDays nsE:calculationPeriodNumberOfDays 0 (1)
notionalAmount nsE:notionalAmount (1) (1)
fxLinkedNotionalAmount nsE:fxLinkedNotionalAmount (1) (1)
floatingRateDefinition nsE:floatingRateDefinition (1) (1)
fixedRate nsE:fixedRate (1) (1)
dayCountYearFraction nsE:dayCountYearFraction 0 (1)
forecastAmount nsE:forecastAmount 0 (1)
forecastRate nsE:forecastRate 0 (1)
Collapse Child Attributes:
Name Type Default Value Use
id nsE:id (Optional)
Collapse Derivation Tree:
Collapse References:
nsE:calculationPeriod