Definition Type: Element
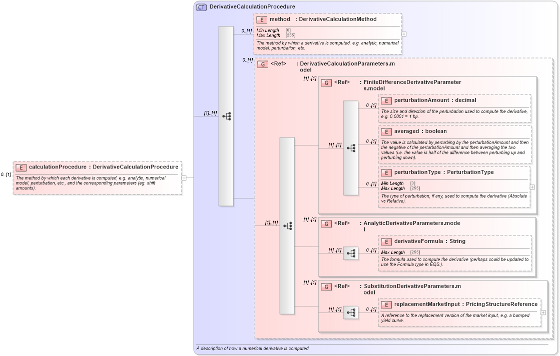
Name: calculationProcedure
Namespace: http://www.fpml.org/FpML-5/reporting
Type: nsE:DerivativeCalculationProcedure
Containing Schema: fpml-riskdef-5-9.xsd
MinOccurs 0
MaxOccurs (1)
Abstract
Documentation:
The method by which each derivative is computed, e.g. analytic, numerical model, perturbation, etc., and the corresponding parameters (eg. shift amounts).
Collapse XSD Schema Diagram:
Drilldown into replacementMarketInput in schema fpml-riskdef-5-9_xsd2 Drilldown into SubstitutionDerivativeParameters.model in schema fpml-riskdef-5-9_xsd2 Drilldown into derivativeFormula in schema fpml-riskdef-5-9_xsd2 Drilldown into AnalyticDerivativeParameters.model in schema fpml-riskdef-5-9_xsd2 Drilldown into perturbationType in schema fpml-riskdef-5-9_xsd2 Drilldown into averaged in schema fpml-riskdef-5-9_xsd2 Drilldown into perturbationAmount in schema fpml-riskdef-5-9_xsd2 Drilldown into FiniteDifferenceDerivativeParameters.model in schema fpml-riskdef-5-9_xsd2 Drilldown into DerivativeCalculationParameters.model in schema fpml-riskdef-5-9_xsd2 Drilldown into method in schema fpml-riskdef-5-9_xsd2 Drilldown into DerivativeCalculationProcedure in schema fpml-riskdef-5-9_xsd2XSD Diagram of calculationProcedure in schema fpml-riskdef-5-9_xsd2 (Financial products Markup Language (FpML®))
Collapse XSD Schema Code:
<xsd:element name="calculationProcedure" type="DerivativeCalculationProcedure" minOccurs="0">
    <xsd:annotation>
        <xsd:documentation xml:lang="en">The method by which each derivative is computed, e.g. analytic, numerical model, perturbation, etc., and the corresponding parameters (eg. shift amounts).</xsd:documentation>
    </xsd:annotation>
</xsd:element>
Collapse Child Elements:
Name Type Min Occurs Max Occurs
method nsE:method 0 (1)
perturbationAmount nsE:perturbationAmount 0 (1)
averaged nsE:averaged 0 (1)
perturbationType nsE:perturbationType 0 (1)
derivativeFormula nsE:derivativeFormula 0 (1)
replacementMarketInput nsE:replacementMarketInput 0 (1)
<xs:group> nsE:DerivativeCalculationParameters.model 0 (1)
<xs:group> nsE:FiniteDifferenceDerivativeParameters.model (1) (1)
<xs:group> nsE:AnalyticDerivativeParameters.model (1) (1)
<xs:group> nsE:SubstitutionDerivativeParameters.model (1) (1)
Collapse Derivation Tree: