Definition Type: Element
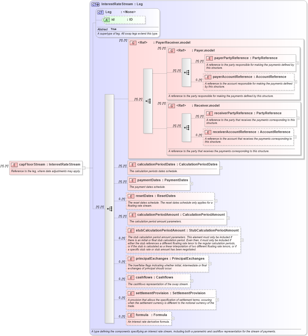
Name: capFloorStream
Namespace: http://www.fpml.org/FpML-5/confirmation
Type: nsA:InterestRateStream
Containing Schema: fpml-ird-5-9.xsd
MinOccurs (1)
MaxOccurs (1)
Abstract
Documentation:
Reference to the leg, where date adjustments may apply.
Collapse XSD Schema Diagram:
Drilldown into formula in schema fpml-ird-5-9_xsd Drilldown into settlementProvision in schema fpml-ird-5-9_xsd Drilldown into cashflows in schema fpml-ird-5-9_xsd Drilldown into principalExchanges in schema fpml-ird-5-9_xsd Drilldown into stubCalculationPeriodAmount in schema fpml-ird-5-9_xsd Drilldown into calculationPeriodAmount in schema fpml-ird-5-9_xsd Drilldown into resetDates in schema fpml-ird-5-9_xsd Drilldown into paymentDates in schema fpml-ird-5-9_xsd Drilldown into calculationPeriodDates in schema fpml-ird-5-9_xsd Drilldown into receiverAccountReference in schema fpml-shared-5-9_xsd Drilldown into receiverPartyReference in schema fpml-shared-5-9_xsd Drilldown into Receiver.model in schema fpml-shared-5-9_xsd Drilldown into payerAccountReference in schema fpml-shared-5-9_xsd Drilldown into payerPartyReference in schema fpml-shared-5-9_xsd Drilldown into Payer.model in schema fpml-shared-5-9_xsd Drilldown into PayerReceiver.model in schema fpml-shared-5-9_xsd Drilldown into id in schema fpml-shared-5-9_xsd Drilldown into Leg in schema fpml-shared-5-9_xsd Drilldown into InterestRateStream in schema fpml-ird-5-9_xsdXSD Diagram of capFloorStream in schema fpml-ird-5-9_xsd (Financial products Markup Language (FpML®))
Collapse XSD Schema Code:
<xsd:element name="capFloorStream" type="InterestRateStream">
    <xsd:annotation>
        <xsd:documentation xml:lang="en">Reference to the leg, where date adjustments may apply.</xsd:documentation>
    </xsd:annotation>
</xsd:element>
Collapse Child Elements:
Name Type Min Occurs Max Occurs
payerPartyReference nsA:payerPartyReference (1) (1)
payerAccountReference nsA:payerAccountReference 0 (1)
receiverPartyReference nsA:receiverPartyReference (1) (1)
receiverAccountReference nsA:receiverAccountReference 0 (1)
calculationPeriodDates nsA:calculationPeriodDates (1) (1)
paymentDates nsA:paymentDates (1) (1)
resetDates nsA:resetDates 0 (1)
calculationPeriodAmount nsA:calculationPeriodAmount (1) (1)
stubCalculationPeriodAmount nsA:stubCalculationPeriodAmount 0 (1)
principalExchanges nsA:principalExchanges 0 (1)
cashflows nsA:cashflows 0 (1)
settlementProvision nsA:settlementProvision 0 (1)
formula nsA:formula 0 (1)
<xs:group> nsA:PayerReceiver.model (1) (1)
<xs:group> nsA:Payer.model (1) (1)
<xs:group> nsA:Receiver.model (1) (1)
Collapse Child Attributes:
Name Type Default Value Use
id nsA:id (Optional)
Collapse Derivation Tree: