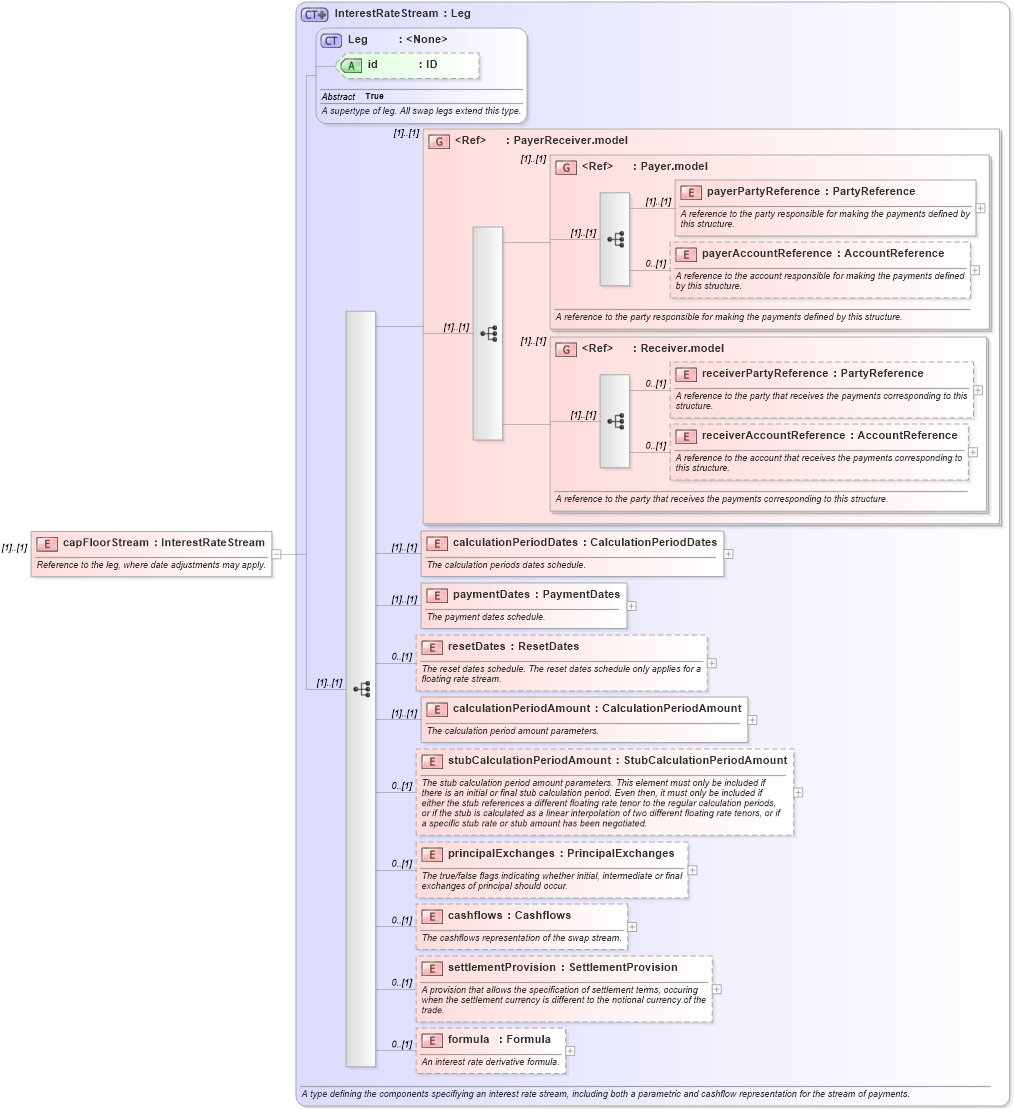
Definition Type: Element
Name: capFloorStream
Namespace: http://www.fpml.org/FpML-5/recordkeeping
Type: nsD:InterestRateStream
Containing Schema: fpml-ird-5-9.xsd
MinOccurs (1)
MaxOccurs (1)
Abstract
Documentation:
Reference to the leg, where date adjustments may apply.
Collapse XSD Schema Diagram:
Drilldown into formula in schema fpml-ird-5-9_xsd2 Drilldown into settlementProvision in schema fpml-ird-5-9_xsd2 Drilldown into cashflows in schema fpml-ird-5-9_xsd2 Drilldown into principalExchanges in schema fpml-ird-5-9_xsd2 Drilldown into stubCalculationPeriodAmount in schema fpml-ird-5-9_xsd2 Drilldown into calculationPeriodAmount in schema fpml-ird-5-9_xsd2 Drilldown into resetDates in schema fpml-ird-5-9_xsd2 Drilldown into paymentDates in schema fpml-ird-5-9_xsd2 Drilldown into calculationPeriodDates in schema fpml-ird-5-9_xsd2 Drilldown into receiverAccountReference in schema fpml-shared-5-9_xsd3 Drilldown into receiverPartyReference in schema fpml-shared-5-9_xsd3 Drilldown into Receiver.model in schema fpml-shared-5-9_xsd3 Drilldown into payerAccountReference in schema fpml-shared-5-9_xsd3 Drilldown into payerPartyReference in schema fpml-shared-5-9_xsd3 Drilldown into Payer.model in schema fpml-shared-5-9_xsd3 Drilldown into PayerReceiver.model in schema fpml-shared-5-9_xsd3 Drilldown into id in schema fpml-shared-5-9_xsd3 Drilldown into Leg in schema fpml-shared-5-9_xsd3 Drilldown into InterestRateStream in schema fpml-ird-5-9_xsd2XSD Diagram of capFloorStream in schema fpml-ird-5-9_xsd2 (Financial products Markup Language (FpML®))
Collapse XSD Schema Code:
<xsd:element name="capFloorStream" type="InterestRateStream">
    <xsd:annotation>
        <xsd:documentation xml:lang="en">Reference to the leg, where date adjustments may apply.</xsd:documentation>
    </xsd:annotation>
</xsd:element>
Collapse Child Elements:
Name Type Min Occurs Max Occurs
payerPartyReference nsD:payerPartyReference (1) (1)
payerAccountReference nsD:payerAccountReference 0 (1)
receiverPartyReference nsD:receiverPartyReference 0 (1)
receiverAccountReference nsD:receiverAccountReference 0 (1)
calculationPeriodDates nsD:calculationPeriodDates (1) (1)
paymentDates nsD:paymentDates (1) (1)
resetDates nsD:resetDates 0 (1)
calculationPeriodAmount nsD:calculationPeriodAmount (1) (1)
stubCalculationPeriodAmount nsD:stubCalculationPeriodAmount 0 (1)
principalExchanges nsD:principalExchanges 0 (1)
cashflows nsD:cashflows 0 (1)
settlementProvision nsD:settlementProvision 0 (1)
formula nsD:formula 0 (1)
<xs:group> nsD:PayerReceiver.model (1) (1)
<xs:group> nsD:Payer.model (1) (1)
<xs:group> nsD:Receiver.model (1) (1)
Collapse Child Attributes:
Name Type Default Value Use
id nsD:id (Optional)
Collapse Derivation Tree: