Documentation for Financial products Markup Language (FpML®)
Definition Type:
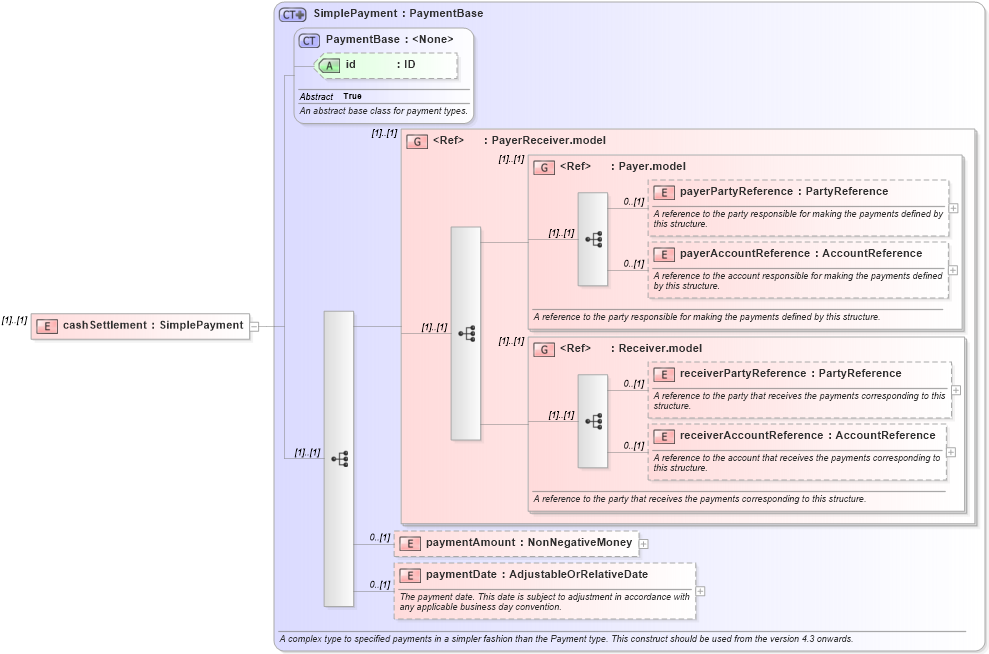
Element
Name:
cashSettlement
Namespace:
http://www.fpml.org/FpML-5/reporting
Type:
nsE
:
SimplePayment
Containing Schema:
fpml-business-events-5-9.xsd
MinOccurs
(1)
MaxOccurs
(1)
Abstract
XSD Schema Diagram:
XSD Schema Code:
<xsd:element name="cashSettlement" type="SimplePayment" />
Child Elements:
Name
Type
Min Occurs
Max Occurs
payerPartyReference
nsE
:
payerPartyReference
0
(1)
payerAccountReference
nsE
:
payerAccountReference
0
(1)
receiverPartyReference
nsE
:
receiverPartyReference
0
(1)
receiverAccountReference
nsE
:
receiverAccountReference
0
(1)
paymentAmount
nsE
:
paymentAmount
0
(1)
paymentDate
nsE
:
paymentDate
0
(1)
<xs:group>
nsE
:
PayerReceiver.model
(1)
(1)
<xs:group>
nsE
:
Payer.model
(1)
(1)
<xs:group>
nsE
:
Receiver.model
(1)
(1)
Child Attributes:
Name
Type
Default Value
Use
id
nsE
:
id
(Optional)
Derivation Tree:
nsE
:
PaymentBase
nsE
:
SimplePayment
cashSettlement