Definition Type: Element
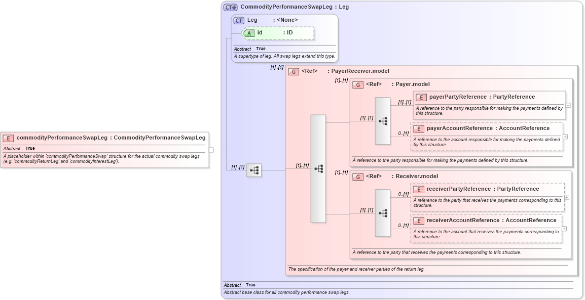
Name: commodityPerformanceSwapLeg
Namespace: http://www.fpml.org/FpML-5/recordkeeping
Type: nsD:CommodityPerformanceSwapLeg
Containing Schema: fpml-com-5-9.xsd
Abstract True
Documentation:
A placeholder within 'commodityPerformanceSwap' structure for the actual commodity swap legs (e.g. 'commodityReturnLeg' and 'commodityInterestLeg').
Collapse XSD Schema Diagram:
Drilldown into receiverAccountReference in schema fpml-shared-5-9_xsd3 Drilldown into receiverPartyReference in schema fpml-shared-5-9_xsd3 Drilldown into Receiver.model in schema fpml-shared-5-9_xsd3 Drilldown into payerAccountReference in schema fpml-shared-5-9_xsd3 Drilldown into payerPartyReference in schema fpml-shared-5-9_xsd3 Drilldown into Payer.model in schema fpml-shared-5-9_xsd3 Drilldown into PayerReceiver.model in schema fpml-shared-5-9_xsd3 Drilldown into id in schema fpml-shared-5-9_xsd3 Drilldown into Leg in schema fpml-shared-5-9_xsd3 Drilldown into CommodityPerformanceSwapLeg in schema fpml-com-5-9_xsd1XSD Diagram of commodityPerformanceSwapLeg in schema fpml-com-5-9_xsd1 (Financial products Markup Language (FpML®))
Collapse XSD Schema Code:
<xsd:element name="commodityPerformanceSwapLeg" type="CommodityPerformanceSwapLeg" abstract="true">
    <xsd:annotation>
        <xsd:documentation xml:lang="en">A placeholder within 'commodityPerformanceSwap' structure for the actual commodity swap legs (e.g. 'commodityReturnLeg' and 'commodityInterestLeg').</xsd:documentation>
    </xsd:annotation>
</xsd:element>
Collapse Child Elements:
Name Type Min Occurs Max Occurs
payerPartyReference nsD:payerPartyReference (1) (1)
payerAccountReference nsD:payerAccountReference 0 (1)
receiverPartyReference nsD:receiverPartyReference 0 (1)
receiverAccountReference nsD:receiverAccountReference 0 (1)
<xs:group> nsD:PayerReceiver.model (1) (1)
<xs:group> nsD:Payer.model (1) (1)
<xs:group> nsD:Receiver.model (1) (1)
Collapse Child Attributes:
Name Type Default Value Use
id nsD:id (Optional)
Collapse Derivation Tree: