Definition Type: ComplexType
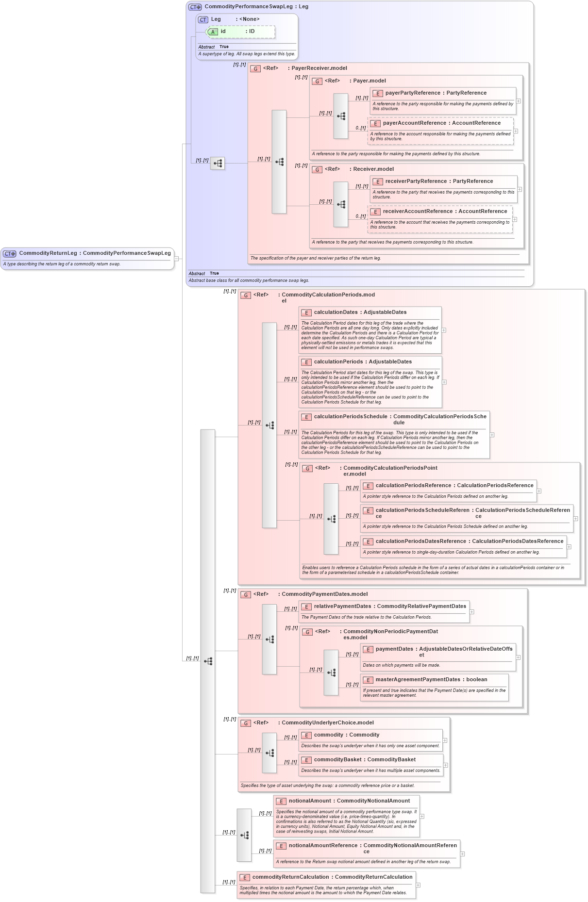
Name: CommodityReturnLeg
Namespace: http://www.fpml.org/FpML-5/confirmation
Type: nsA:CommodityPerformanceSwapLeg
Containing Schema: fpml-com-5-9.xsd
Abstract
Documentation:
A type describing the return leg of a commodity return swap.
Collapse XSD Schema Diagram:
Drilldown into commodityReturnCalculation in schema fpml-com-5-9_xsd Drilldown into notionalAmountReference in schema fpml-com-5-9_xsd Drilldown into notionalAmount in schema fpml-com-5-9_xsd Drilldown into commodityBasket in schema fpml-com-5-9_xsd Drilldown into commodity in schema fpml-com-5-9_xsd Drilldown into CommodityUnderlyerChoice.model in schema fpml-com-5-9_xsd Drilldown into masterAgreementPaymentDates in schema fpml-com-5-9_xsd Drilldown into paymentDates in schema fpml-com-5-9_xsd Drilldown into CommodityNonPeriodicPaymentDates.model in schema fpml-com-5-9_xsd Drilldown into relativePaymentDates in schema fpml-com-5-9_xsd Drilldown into CommodityPaymentDates.model in schema fpml-com-5-9_xsd Drilldown into calculationPeriodsDatesReference in schema fpml-com-5-9_xsd Drilldown into calculationPeriodsScheduleReference in schema fpml-com-5-9_xsd Drilldown into calculationPeriodsReference in schema fpml-com-5-9_xsd Drilldown into CommodityCalculationPeriodsPointer.model in schema fpml-com-5-9_xsd Drilldown into calculationPeriodsSchedule in schema fpml-com-5-9_xsd Drilldown into calculationPeriods in schema fpml-com-5-9_xsd Drilldown into calculationDates in schema fpml-com-5-9_xsd Drilldown into CommodityCalculationPeriods.model in schema fpml-com-5-9_xsd Drilldown into receiverAccountReference in schema fpml-shared-5-9_xsd Drilldown into receiverPartyReference in schema fpml-shared-5-9_xsd Drilldown into Receiver.model in schema fpml-shared-5-9_xsd Drilldown into payerAccountReference in schema fpml-shared-5-9_xsd Drilldown into payerPartyReference in schema fpml-shared-5-9_xsd Drilldown into Payer.model in schema fpml-shared-5-9_xsd Drilldown into PayerReceiver.model in schema fpml-shared-5-9_xsd Drilldown into id in schema fpml-shared-5-9_xsd Drilldown into Leg in schema fpml-shared-5-9_xsd Drilldown into CommodityPerformanceSwapLeg in schema fpml-com-5-9_xsdXSD Diagram of CommodityReturnLeg in schema fpml-com-5-9_xsd (Financial products Markup Language (FpML®))
Collapse XSD Schema Code:
<xsd:complexType name="CommodityReturnLeg">
    <xsd:annotation>
        <xsd:documentation xml:lang="en">A type describing the return leg of a commodity return swap.</xsd:documentation>
    </xsd:annotation>
    <xsd:complexContent>
        <xsd:extension base="CommodityPerformanceSwapLeg">
            <xsd:sequence>
                <xsd:group ref="CommodityCalculationPeriods.model" />
                <xsd:group ref="CommodityPaymentDates.model" />
                <xsd:group ref="CommodityUnderlyerChoice.model">
                    <xsd:annotation>
                        <xsd:documentation xml:lang="en">Specifies the type of asset underlying the swap: a commodity reference price or a basket.</xsd:documentation>
                    </xsd:annotation>
                </xsd:group>
                <xsd:choice>
                    <xsd:element name="notionalAmount" type="CommodityNotionalAmount">
                        <xsd:annotation>
                            <xsd:documentation xml:lang="en">Specifies the notional amount of a commodity performance type swap. It is a currency-denominated value (i.e. price-times-quantity). In confirmations is also referred to as the Notional Quantity (sic, expressed in currency units), Notional Amount, Equity Notional Amount and, in the case of reinvesting swaps, Initial Notional Amount.</xsd:documentation>
                        </xsd:annotation>
                    </xsd:element>
                    <xsd:element name="notionalAmountReference" type="CommodityNotionalAmountReference">
                        <xsd:annotation>
                            <xsd:documentation xml:lang="en">A reference to the Return swap notional amount defined in another leg of the return swap.</xsd:documentation>
                        </xsd:annotation>
                    </xsd:element>
                </xsd:choice>
                <xsd:element name="commodityReturnCalculation" type="CommodityReturnCalculation">
                    <xsd:annotation>
                        <xsd:documentation xml:lang="en">Specifies, in relation to each Payment Date, the return percentage which, when multiplied times the notional amount is the amount to which the Payment Date relates.</xsd:documentation>
                    </xsd:annotation>
                </xsd:element>
            </xsd:sequence>
        </xsd:extension>
    </xsd:complexContent>
</xsd:complexType>
Collapse Child Elements:
Name Type Min Occurs Max Occurs
payerPartyReference nsA:payerPartyReference (1) (1)
payerAccountReference nsA:payerAccountReference 0 (1)
receiverPartyReference nsA:receiverPartyReference (1) (1)
receiverAccountReference nsA:receiverAccountReference 0 (1)
calculationDates nsA:calculationDates (1) (1)
calculationPeriods nsA:calculationPeriods (1) (1)
calculationPeriodsSchedule nsA:calculationPeriodsSchedule (1) (1)
calculationPeriodsReference nsA:calculationPeriodsReference (1) (1)
calculationPeriodsScheduleReference nsA:calculationPeriodsScheduleReference (1) (1)
calculationPeriodsDatesReference nsA:calculationPeriodsDatesReference (1) (1)
relativePaymentDates nsA:relativePaymentDates (1) (1)
paymentDates nsA:paymentDates (1) (1)
masterAgreementPaymentDates nsA:masterAgreementPaymentDates (1) (1)
commodity nsA:commodity (1) (1)
commodityBasket nsA:commodityBasket (1) (1)
notionalAmount nsA:notionalAmount (1) (1)
notionalAmountReference nsA:notionalAmountReference (1) (1)
commodityReturnCalculation nsA:commodityReturnCalculation (1) (1)
<xs:group> nsA:PayerReceiver.model (1) (1)
<xs:group> nsA:Payer.model (1) (1)
<xs:group> nsA:Receiver.model (1) (1)
<xs:group> nsA:CommodityCalculationPeriods.model (1) (1)
<xs:group> nsA:CommodityCalculationPeriodsPointer.model (1) (1)
<xs:group> nsA:CommodityPaymentDates.model (1) (1)
<xs:group> nsA:CommodityNonPeriodicPaymentDates.model (1) (1)
<xs:group> nsA:CommodityUnderlyerChoice.model (1) (1)
Collapse Child Attributes:
Name Type Default Value Use
id nsA:id (Optional)
Collapse Derivation Tree:
Collapse References:
nsA:commodityReturnLeg