Definition Type: Element
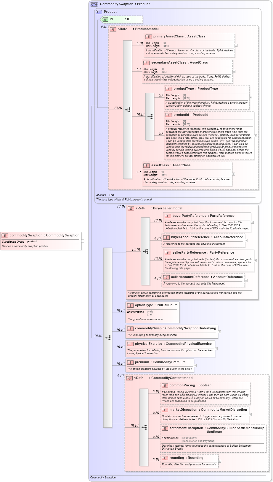
Name: commoditySwaption
Namespace: http://www.fpml.org/FpML-5/confirmation
Type: nsA:CommoditySwaption
Containing Schema: fpml-com-5-9.xsd
Abstract
Documentation:
Defines a commodity swaption product
Collapse XSD Schema Diagram:
Drilldown into rounding in schema fpml-com-5-9_xsd Drilldown into settlementDisruption in schema fpml-com-5-9_xsd Drilldown into marketDisruption in schema fpml-com-5-9_xsd Drilldown into commonPricing in schema fpml-com-5-9_xsd Drilldown into CommodityContent.model in schema fpml-com-5-9_xsd Drilldown into premium in schema fpml-com-5-9_xsd Drilldown into physicalExercise in schema fpml-com-5-9_xsd Drilldown into commoditySwap in schema fpml-com-5-9_xsd Drilldown into optionType in schema fpml-com-5-9_xsd Drilldown into sellerAccountReference in schema fpml-shared-5-9_xsd Drilldown into sellerPartyReference in schema fpml-shared-5-9_xsd Drilldown into buyerAccountReference in schema fpml-shared-5-9_xsd Drilldown into buyerPartyReference in schema fpml-shared-5-9_xsd Drilldown into BuyerSeller.model in schema fpml-shared-5-9_xsd Drilldown into assetClass in schema fpml-shared-5-9_xsd Drilldown into productId in schema fpml-shared-5-9_xsd Drilldown into productType in schema fpml-shared-5-9_xsd Drilldown into secondaryAssetClass in schema fpml-shared-5-9_xsd Drilldown into primaryAssetClass in schema fpml-shared-5-9_xsd Drilldown into Product.model in schema fpml-shared-5-9_xsd Drilldown into id in schema fpml-shared-5-9_xsd Drilldown into Product in schema fpml-shared-5-9_xsd Drilldown into CommoditySwaption in schema fpml-com-5-9_xsdXSD Diagram of commoditySwaption in schema fpml-com-5-9_xsd (Financial products Markup Language (FpML®))
Collapse XSD Schema Code:
<xsd:element name="commoditySwaption" type="CommoditySwaption" substitutionGroup="product">
    <xsd:annotation>
        <xsd:documentation xml:lang="en">Defines a commodity swaption product</xsd:documentation>
    </xsd:annotation>
</xsd:element>
Collapse Child Elements:
Name Type Min Occurs Max Occurs
primaryAssetClass nsA:primaryAssetClass 0 (1)
secondaryAssetClass nsA:secondaryAssetClass 0 unbounded
productType nsA:productType 0 unbounded
productId nsA:productId 0 unbounded
assetClass nsA:assetClass 0 unbounded
buyerPartyReference nsA:buyerPartyReference (1) (1)
buyerAccountReference nsA:buyerAccountReference 0 (1)
sellerPartyReference nsA:sellerPartyReference (1) (1)
sellerAccountReference nsA:sellerAccountReference 0 (1)
optionType nsA:optionType (1) (1)
commoditySwap nsA:commoditySwap (1) (1)
physicalExercise nsA:physicalExercise (1) (1)
premium nsA:premium (1) (1)
commonPricing nsA:commonPricing 0 (1)
marketDisruption nsA:marketDisruption 0 (1)
settlementDisruption nsA:settlementDisruption 0 (1)
rounding nsA:rounding 0 (1)
<xs:group> nsA:BuyerSeller.model (1) (1)
<xs:group> nsA:CommodityContent.model 0 (1)
Collapse Child Attributes:
Name Type Default Value Use
id nsA:id (Optional)
Collapse Derivation Tree:
Collapse References:
nsA:product