Definition Type: ComplexType
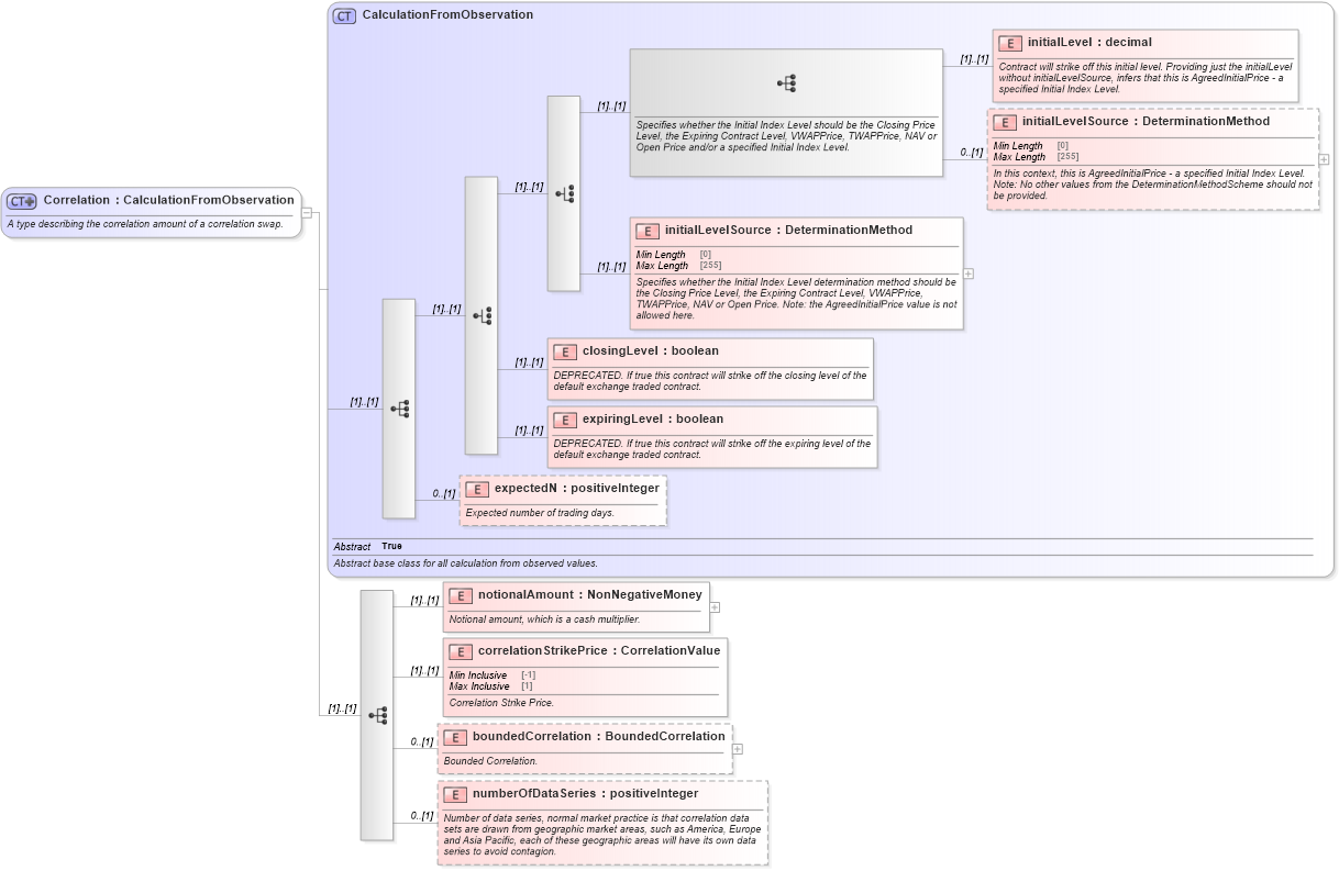
Name: Correlation
Namespace: http://www.fpml.org/FpML-5/transparency
Type: nsF:CalculationFromObservation
Containing Schema: fpml-eq-shared-5-9.xsd
Abstract
Documentation:
A type describing the correlation amount of a correlation swap.
Collapse XSD Schema Diagram:
Drilldown into numberOfDataSeries in schema fpml-eq-shared-5-9_xsd3 Drilldown into boundedCorrelation in schema fpml-eq-shared-5-9_xsd3 Drilldown into correlationStrikePrice in schema fpml-eq-shared-5-9_xsd3 Drilldown into notionalAmount in schema fpml-eq-shared-5-9_xsd3 Drilldown into expectedN in schema fpml-eq-shared-5-9_xsd3 Drilldown into expiringLevel in schema fpml-eq-shared-5-9_xsd3 Drilldown into closingLevel in schema fpml-eq-shared-5-9_xsd3 Drilldown into initialLevelSource in schema fpml-eq-shared-5-9_xsd3 Drilldown into initialLevelSource in schema fpml-eq-shared-5-9_xsd3 Drilldown into initialLevel in schema fpml-eq-shared-5-9_xsd3 Drilldown into CalculationFromObservation in schema fpml-eq-shared-5-9_xsd3XSD Diagram of Correlation in schema fpml-eq-shared-5-9_xsd3 (Financial products Markup Language (FpML®))
Collapse XSD Schema Code:
<xsd:complexType name="Correlation">
    <xsd:annotation>
        <xsd:documentation xml:lang="en">A type describing the correlation amount of a correlation swap.</xsd:documentation>
    </xsd:annotation>
    <xsd:complexContent>
        <xsd:extension base="CalculationFromObservation">
            <xsd:sequence>
                <xsd:element name="notionalAmount" type="NonNegativeMoney">
                    <xsd:annotation>
                        <xsd:documentation xml:lang="en">Notional amount, which is a cash multiplier.</xsd:documentation>
                    </xsd:annotation>
                </xsd:element>
                <xsd:element name="correlationStrikePrice" type="CorrelationValue">
                    <xsd:annotation>
                        <xsd:documentation xml:lang="en">Correlation Strike Price.</xsd:documentation>
                    </xsd:annotation>
                </xsd:element>
                <xsd:element name="boundedCorrelation" type="BoundedCorrelation" minOccurs="0">
                    <xsd:annotation>
                        <xsd:documentation xml:lang="en">Bounded Correlation.</xsd:documentation>
                    </xsd:annotation>
                </xsd:element>
                <xsd:element name="numberOfDataSeries" type="xsd:positiveInteger" minOccurs="0">
                    <xsd:annotation>
                        <xsd:documentation xml:lang="en">Number of data series, normal market practice is that correlation data sets are drawn from geographic market areas, such as America, Europe and Asia Pacific, each of these geographic areas will have its own data series to avoid contagion.</xsd:documentation>
                    </xsd:annotation>
                </xsd:element>
            </xsd:sequence>
        </xsd:extension>
    </xsd:complexContent>
</xsd:complexType>
Collapse Child Elements:
Name Type Min Occurs Max Occurs
initialLevel nsF:initialLevel (1) (1)
initialLevelSource nsF:initialLevelSource 0 (1)
initialLevelSource nsF:initialLevelSource (1) (1)
closingLevel nsF:closingLevel (1) (1)
expiringLevel nsF:expiringLevel (1) (1)
expectedN nsF:expectedN 0 (1)
notionalAmount nsF:notionalAmount (1) (1)
correlationStrikePrice nsF:correlationStrikePrice (1) (1)
boundedCorrelation nsF:boundedCorrelation 0 (1)
numberOfDataSeries nsF:numberOfDataSeries 0 (1)
Collapse Derivation Tree:
Collapse References:
nsF:correlation