Definition Type: ComplexType
Name: CorrelationSwap
Namespace: http://www.fpml.org/FpML-5/transparency
Type: nsF:NettedSwapBase
Containing Schema: fpml-correlation-swaps-5-9.xsd
Abstract
Documentation:
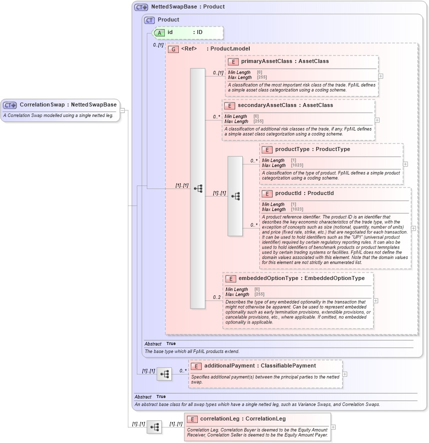
A Correlation Swap modelled using a single netted leg.
Collapse XSD Schema Diagram:
Drilldown into correlationLeg in schema fpml-correlation-swaps-5-9_xsd3 Drilldown into additionalPayment in schema fpml-eq-shared-5-9_xsd3 Drilldown into embeddedOptionType in schema fpml-shared-5-9_xsd5 Drilldown into productId in schema fpml-shared-5-9_xsd5 Drilldown into productType in schema fpml-shared-5-9_xsd5 Drilldown into secondaryAssetClass in schema fpml-shared-5-9_xsd5 Drilldown into primaryAssetClass in schema fpml-shared-5-9_xsd5 Drilldown into Product.model in schema fpml-shared-5-9_xsd5 Drilldown into id in schema fpml-shared-5-9_xsd5 Drilldown into Product in schema fpml-shared-5-9_xsd5 Drilldown into NettedSwapBase in schema fpml-eq-shared-5-9_xsd3XSD Diagram of CorrelationSwap in schema fpml-correlation-swaps-5-9_xsd3 (Financial products Markup Language (FpML®))
Collapse XSD Schema Code:
<xsd:complexType name="CorrelationSwap">
    <xsd:annotation>
        <xsd:documentation xml:lang="en">A Correlation Swap modelled using a single netted leg.</xsd:documentation>
    </xsd:annotation>
    <xsd:complexContent>
        <xsd:extension base="NettedSwapBase">
            <xsd:sequence>
                <xsd:element name="correlationLeg" type="CorrelationLeg">
                    <xsd:annotation>
                        <xsd:documentation xml:lang="en">Correlation Leg. Correlation Buyer is deemed to be the Equity Amount Receiver, Correlation Seller is deemed to be the Equity Amount Payer.</xsd:documentation>
                    </xsd:annotation>
                </xsd:element>
            </xsd:sequence>
        </xsd:extension>
    </xsd:complexContent>
</xsd:complexType>
Collapse Child Elements:
Name Type Min Occurs Max Occurs
primaryAssetClass nsF:primaryAssetClass 0 (1)
secondaryAssetClass nsF:secondaryAssetClass 0 unbounded
productType nsF:productType 0 unbounded
productId nsF:productId 0 unbounded
embeddedOptionType nsF:embeddedOptionType 0 2
additionalPayment nsF:additionalPayment 0 unbounded
correlationLeg nsF:correlationLeg (1) (1)
Collapse Child Attributes:
Name Type Default Value Use
id nsF:id (Optional)
Collapse Derivation Tree:
Collapse References:
nsF:correlationSwap