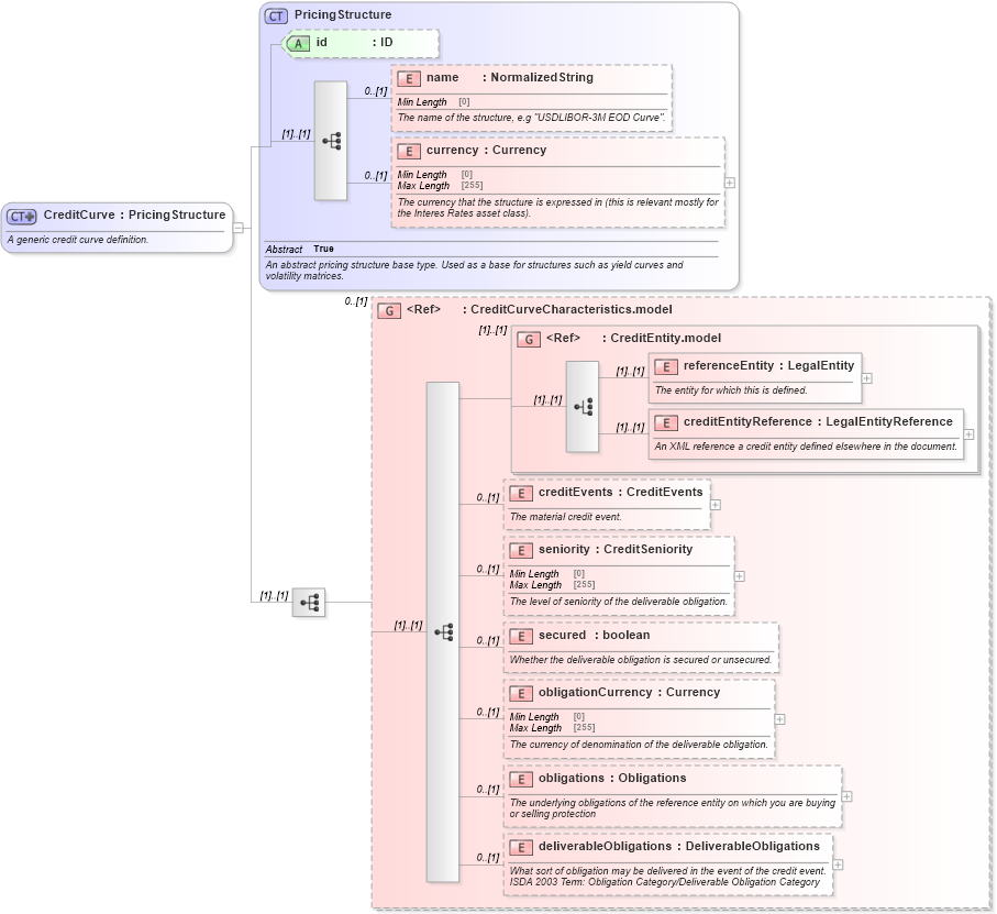
Definition Type: ComplexType
Name: CreditCurve
Namespace: http://www.fpml.org/FpML-5/recordkeeping
Type: nsD:PricingStructure
Containing Schema: fpml-mktenv-5-9.xsd
Abstract
Documentation:
A generic credit curve definition.
Collapse XSD Schema Diagram:
Drilldown into deliverableObligations in schema fpml-mktenv-5-9_xsd1 Drilldown into obligations in schema fpml-mktenv-5-9_xsd1 Drilldown into obligationCurrency in schema fpml-mktenv-5-9_xsd1 Drilldown into secured in schema fpml-mktenv-5-9_xsd1 Drilldown into seniority in schema fpml-mktenv-5-9_xsd1 Drilldown into creditEvents in schema fpml-mktenv-5-9_xsd1 Drilldown into creditEntityReference in schema fpml-asset-5-9_xsd3 Drilldown into referenceEntity in schema fpml-asset-5-9_xsd3 Drilldown into CreditEntity.model in schema fpml-asset-5-9_xsd3 Drilldown into CreditCurveCharacteristics.model in schema fpml-mktenv-5-9_xsd1 Drilldown into currency in schema fpml-shared-5-9_xsd3 Drilldown into name in schema fpml-shared-5-9_xsd3 Drilldown into id in schema fpml-shared-5-9_xsd3 Drilldown into PricingStructure in schema fpml-shared-5-9_xsd3XSD Diagram of CreditCurve in schema fpml-mktenv-5-9_xsd1 (Financial products Markup Language (FpML®))
Collapse XSD Schema Code:
<xsd:complexType name="CreditCurve">
    <xsd:annotation>
        <xsd:documentation xml:lang="en">A generic credit curve definition.</xsd:documentation>
    </xsd:annotation>
    <xsd:complexContent>
        <xsd:extension base="PricingStructure">
            <xsd:sequence>
                <xsd:group ref="CreditCurveCharacteristics.model" minOccurs="0" />
            </xsd:sequence>
        </xsd:extension>
    </xsd:complexContent>
</xsd:complexType>
Collapse Child Elements:
Name Type Min Occurs Max Occurs
name nsD:name 0 (1)
currency nsD:currency 0 (1)
referenceEntity nsD:referenceEntity (1) (1)
creditEntityReference nsD:creditEntityReference (1) (1)
creditEvents nsD:creditEvents 0 (1)
seniority nsD:seniority 0 (1)
secured nsD:secured 0 (1)
obligationCurrency nsD:obligationCurrency 0 (1)
obligations nsD:obligations 0 (1)
deliverableObligations nsD:deliverableObligations 0 (1)
<xs:group> nsD:CreditCurveCharacteristics.model 0 (1)
<xs:group> nsD:CreditEntity.model (1) (1)
Collapse Child Attributes:
Name Type Default Value Use
id nsD:id (Optional)
Collapse Derivation Tree:
Collapse References:
nsD:creditCurve