Definition Type: ComplexType
Name: CreditDefaultSwap
Namespace: http://www.fpml.org/FpML-5/confirmation
Type: nsA:Product
Containing Schema: fpml-cd-5-9.xsd
Abstract
Collapse XSD Schema Diagram:
Drilldown into physicalSettlementTerms in schema fpml-cd-5-9_xsd Drilldown into cashSettlementTerms in schema fpml-cd-5-9_xsd Drilldown into protectionTerms in schema fpml-cd-5-9_xsd Drilldown into feeLeg in schema fpml-cd-5-9_xsd Drilldown into generalTerms in schema fpml-cd-5-9_xsd Drilldown into assetClass in schema fpml-shared-5-9_xsd Drilldown into productId in schema fpml-shared-5-9_xsd Drilldown into productType in schema fpml-shared-5-9_xsd Drilldown into secondaryAssetClass in schema fpml-shared-5-9_xsd Drilldown into primaryAssetClass in schema fpml-shared-5-9_xsd Drilldown into Product.model in schema fpml-shared-5-9_xsd Drilldown into id in schema fpml-shared-5-9_xsd Drilldown into Product in schema fpml-shared-5-9_xsdXSD Diagram of CreditDefaultSwap in schema fpml-cd-5-9_xsd (Financial products Markup Language (FpML®))
Collapse XSD Schema Code:
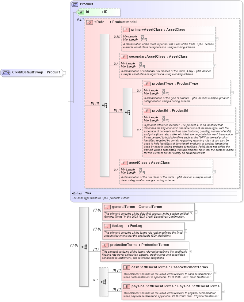
<xsd:complexType name="CreditDefaultSwap">
    <xsd:complexContent>
        <xsd:extension base="Product">
            <xsd:sequence>
                <xsd:element name="generalTerms" type="GeneralTerms">
                    <xsd:annotation>
                        <xsd:documentation xml:lang="en">This element contains all the data that appears in the section entitled "1. General Terms" in the 2003 ISDA Credit Derivatives Confirmation.</xsd:documentation>
                    </xsd:annotation>
                </xsd:element>
                <xsd:element name="feeLeg" type="FeeLeg">
                    <xsd:annotation>
                        <xsd:documentation xml:lang="en">This element contains all the terms relevant to defining the fixed amounts/payments per the applicable ISDA definitions.</xsd:documentation>
                    </xsd:annotation>
                </xsd:element>
                <xsd:element name="protectionTerms" type="ProtectionTerms" maxOccurs="unbounded">
                    <xsd:annotation>
                        <xsd:documentation xml:lang="en">This element contains all the terms relevant to defining the applicable floating rate payer calculation amount, credit events and associated conditions to settlement, and reference obligations.</xsd:documentation>
                    </xsd:annotation>
                </xsd:element>
                <xsd:choice minOccurs="0" maxOccurs="unbounded">
                    <xsd:element name="cashSettlementTerms" type="CashSettlementTerms">
                        <xsd:annotation>
                            <xsd:documentation xml:lang="en">This element contains all the ISDA terms relevant to cash settlement for when cash settlement is applicable. ISDA 2003 Term: Cash Settlement</xsd:documentation>
                        </xsd:annotation>
                    </xsd:element>
                    <xsd:element name="physicalSettlementTerms" type="PhysicalSettlementTerms">
                        <xsd:annotation>
                            <xsd:documentation xml:lang="en">This element contains all the ISDA terms relevant to physical settlement for when physical settlement is applicable. ISDA 2003 Term: Physical Settlement</xsd:documentation>
                        </xsd:annotation>
                    </xsd:element>
                </xsd:choice>
            </xsd:sequence>
        </xsd:extension>
    </xsd:complexContent>
</xsd:complexType>
Collapse Child Elements:
Name Type Min Occurs Max Occurs
primaryAssetClass nsA:primaryAssetClass 0 (1)
secondaryAssetClass nsA:secondaryAssetClass 0 unbounded
productType nsA:productType 0 unbounded
productId nsA:productId 0 unbounded
assetClass nsA:assetClass 0 unbounded
generalTerms nsA:generalTerms (1) (1)
feeLeg nsA:feeLeg (1) (1)
protectionTerms nsA:protectionTerms (1) unbounded
cashSettlementTerms nsA:cashSettlementTerms (1) (1)
physicalSettlementTerms nsA:physicalSettlementTerms (1) (1)
Collapse Child Attributes:
Name Type Default Value Use
id nsA:id (Optional)
Collapse Derivation Tree:
Collapse References:
nsA:creditDefaultSwap, nsA:creditDefaultSwap