Definition Type: Element
Name: creditDefaultSwap
Namespace: http://www.fpml.org/FpML-5/pretrade
Type: nsC:CreditDefaultSwap
Containing Schema: fpml-cd-5-9.xsd
Abstract
Documentation:
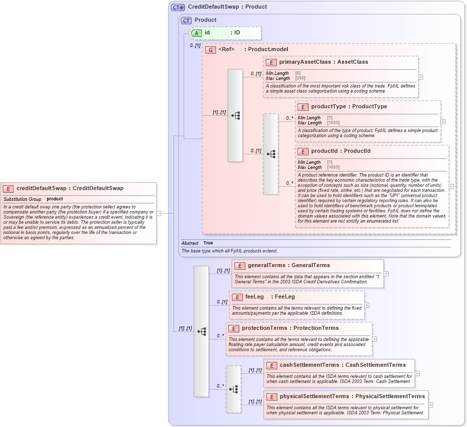
In a credit default swap one party (the protection seller) agrees to compensate another party (the protection buyer) if a specified company or Sovereign (the reference entity) experiences a credit event, indicating it is or may be unable to service its debts. The protection seller is typically paid a fee and/or premium, expressed as an annualized percent of the notional in basis points, regularly over the life of the transaction or otherwise as agreed by the parties.
Collapse XSD Schema Diagram:
Drilldown into physicalSettlementTerms in schema fpml-cd-5-9_xsd1 Drilldown into cashSettlementTerms in schema fpml-cd-5-9_xsd1 Drilldown into protectionTerms in schema fpml-cd-5-9_xsd1 Drilldown into feeLeg in schema fpml-cd-5-9_xsd1 Drilldown into generalTerms in schema fpml-cd-5-9_xsd1 Drilldown into productId in schema fpml-shared-5-9_xsd2 Drilldown into productType in schema fpml-shared-5-9_xsd2 Drilldown into primaryAssetClass in schema fpml-shared-5-9_xsd2 Drilldown into Product.model in schema fpml-shared-5-9_xsd2 Drilldown into id in schema fpml-shared-5-9_xsd2 Drilldown into Product in schema fpml-shared-5-9_xsd2 Drilldown into CreditDefaultSwap in schema fpml-cd-5-9_xsd1XSD Diagram of creditDefaultSwap in schema fpml-cd-5-9_xsd1 (Financial products Markup Language (FpML®))
Collapse XSD Schema Code:
<xsd:element name="creditDefaultSwap" type="CreditDefaultSwap" substitutionGroup="product">
    <xsd:annotation>
        <xsd:documentation xml:lang="en">In a credit default swap one party (the protection seller) agrees to compensate another party (the protection buyer) if a specified company or Sovereign (the reference entity) experiences a credit event, indicating it is or may be unable to service its debts. The protection seller is typically paid a fee and/or premium, expressed as an annualized percent of the notional in basis points, regularly over the life of the transaction or otherwise as agreed by the parties.</xsd:documentation>
    </xsd:annotation>
</xsd:element>
Collapse Child Elements:
Name Type Min Occurs Max Occurs
primaryAssetClass nsC:primaryAssetClass 0 (1)
productType nsC:productType 0 unbounded
productId nsC:productId 0 unbounded
generalTerms nsC:generalTerms (1) (1)
feeLeg nsC:feeLeg 0 (1)
protectionTerms nsC:protectionTerms 0 unbounded
cashSettlementTerms nsC:cashSettlementTerms (1) (1)
physicalSettlementTerms nsC:physicalSettlementTerms (1) (1)
Collapse Child Attributes:
Name Type Default Value Use
id nsC:id (Optional)
Collapse Derivation Tree:
Collapse References:
nsC:product