Definition Type: ComplexType
Name: CreditLimitBase
Namespace: http://www.fpml.org/FpML-5/pretrade
Containing Schema: fpml-business-events-5-9.xsd
Abstract
Documentation:
A structure describing a basic credit limit.
Collapse XSD Schema Diagram:
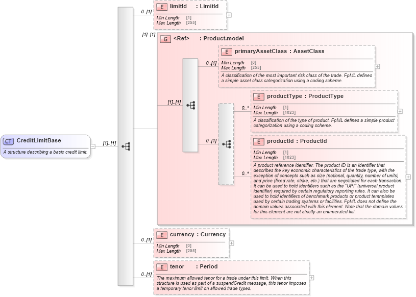
Drilldown into tenor in schema fpml-business-events-5-9_xsd1 Drilldown into currency in schema fpml-business-events-5-9_xsd1 Drilldown into productId in schema fpml-shared-5-9_xsd2 Drilldown into productType in schema fpml-shared-5-9_xsd2 Drilldown into primaryAssetClass in schema fpml-shared-5-9_xsd2 Drilldown into Product.model in schema fpml-shared-5-9_xsd2 Drilldown into limitId in schema fpml-business-events-5-9_xsd1XSD Diagram of CreditLimitBase in schema fpml-business-events-5-9_xsd1 (Financial products Markup Language (FpML®))
Collapse XSD Schema Code:
<xsd:complexType name="CreditLimitBase">
    <xsd:annotation>
        <xsd:documentation xml:lang="en">A structure describing a basic credit limit.</xsd:documentation>
    </xsd:annotation>
    <xsd:sequence>
        <xsd:element name="limitId" type="LimitId" minOccurs="0" />
        <xsd:group ref="Product.model" />
        <xsd:element name="currency" type="Currency" minOccurs="0" />
        <xsd:element name="tenor" type="Period" minOccurs="0">
            <xsd:annotation>
                <xsd:documentation xml:lang="en">The maximum allowed tenor for a trade under this limit. When this structure is used as part of a suspendCredit message, this tenor imposes a temporary tenor limit on allowed trade types.</xsd:documentation>
            </xsd:annotation>
        </xsd:element>
    </xsd:sequence>
</xsd:complexType>
Collapse Child Elements:
Name Type Min Occurs Max Occurs
limitId nsC:limitId 0 (1)
primaryAssetClass nsC:primaryAssetClass 0 (1)
productType nsC:productType 0 unbounded
productId nsC:productId 0 unbounded
currency nsC:currency 0 (1)
tenor nsC:tenor 0 (1)
<xs:group> nsC:Product.model (1) (1)
Collapse Derivation Tree:
Collapse References:
nsC:CreditLimit, nsC:creditLimit