Definition Type: ComplexType
Name: CrossRate
Namespace: http://www.fpml.org/FpML-5/transparency
Type: nsF:QuotedCurrencyPair
Containing Schema: fpml-fx-5-9.xsd
Abstract
Documentation:
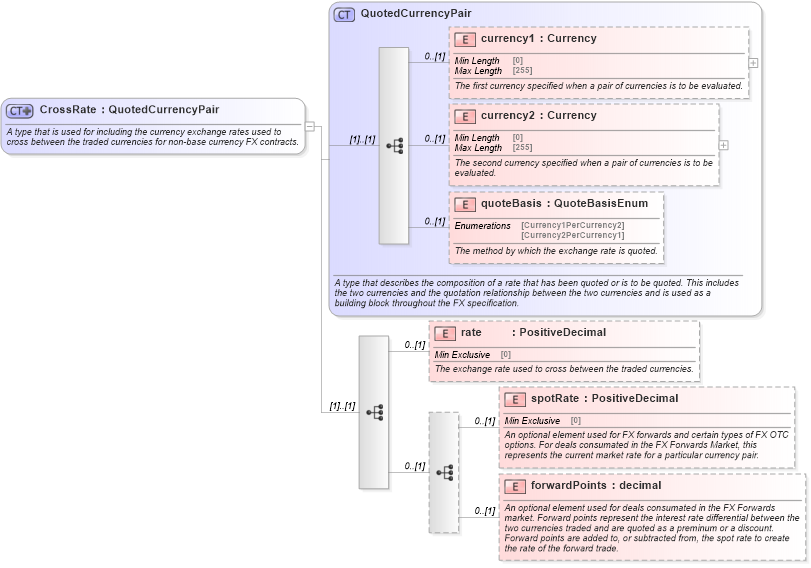
A type that is used for including the currency exchange rates used to cross between the traded currencies for non-base currency FX contracts.
Collapse XSD Schema Diagram:
Drilldown into forwardPoints in schema fpml-fx-5-9_xsd4 Drilldown into spotRate in schema fpml-fx-5-9_xsd4 Drilldown into rate in schema fpml-fx-5-9_xsd4 Drilldown into quoteBasis in schema fpml-shared-5-9_xsd5 Drilldown into currency2 in schema fpml-shared-5-9_xsd5 Drilldown into currency1 in schema fpml-shared-5-9_xsd5 Drilldown into QuotedCurrencyPair in schema fpml-shared-5-9_xsd5XSD Diagram of CrossRate in schema fpml-fx-5-9_xsd4 (Financial products Markup Language (FpML®))
Collapse XSD Schema Code:
<xsd:complexType name="CrossRate">
    <xsd:annotation>
        <xsd:documentation xml:lang="en">A type that is used for including the currency exchange rates used to cross between the traded currencies for non-base currency FX contracts.</xsd:documentation>
    </xsd:annotation>
    <xsd:complexContent>
        <xsd:extension base="QuotedCurrencyPair">
            <xsd:sequence>
                <xsd:element name="rate" type="PositiveDecimal" minOccurs="0">
                    <xsd:annotation>
                        <xsd:documentation xml:lang="en">The exchange rate used to cross between the traded currencies.</xsd:documentation>
                    </xsd:annotation>
                </xsd:element>
                <xsd:sequence minOccurs="0">
                    <xsd:element name="spotRate" type="PositiveDecimal" minOccurs="0">
                        <xsd:annotation>
                            <xsd:documentation xml:lang="en">An optional element used for FX forwards and certain types of FX OTC options. For deals consumated in the FX Forwards Market, this represents the current market rate for a particular currency pair.</xsd:documentation>
                        </xsd:annotation>
                    </xsd:element>
                    <xsd:element name="forwardPoints" type="xsd:decimal" minOccurs="0">
                        <xsd:annotation>
                            <xsd:documentation xml:lang="en">An optional element used for deals consumated in the FX Forwards market. Forward points represent the interest rate differential between the two currencies traded and are quoted as a preminum or a discount. Forward points are added to, or subtracted from, the spot rate to create the rate of the forward trade.</xsd:documentation>
                        </xsd:annotation>
                    </xsd:element>
                </xsd:sequence>
            </xsd:sequence>
        </xsd:extension>
    </xsd:complexContent>
</xsd:complexType>
Collapse Child Elements:
Name Type Min Occurs Max Occurs
currency1 nsF:currency1 0 (1)
currency2 nsF:currency2 0 (1)
quoteBasis nsF:quoteBasis 0 (1)
rate nsF:rate 0 (1)
spotRate nsF:spotRate 0 (1)
forwardPoints nsF:forwardPoints 0 (1)
Collapse Derivation Tree:
Collapse References:
nsF:crossRate, nsF:crossRate