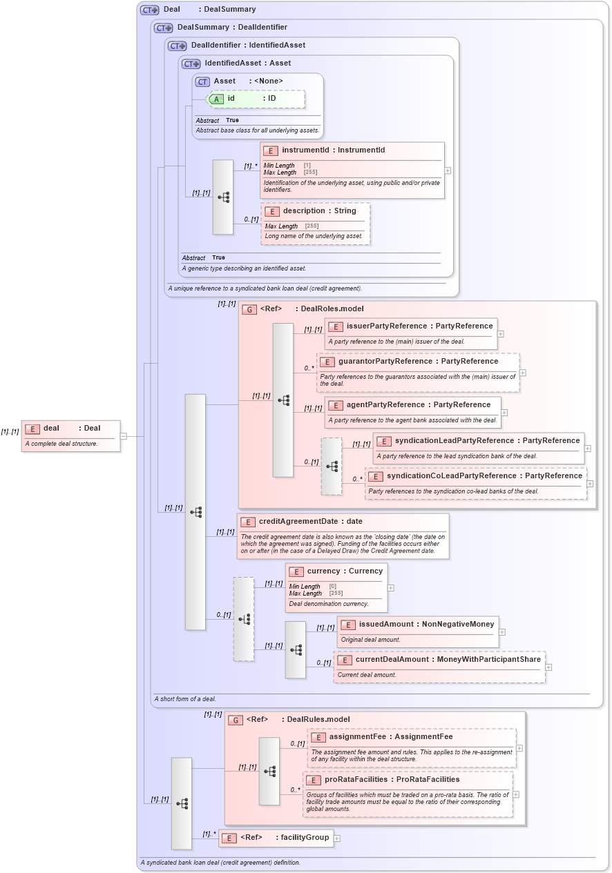
Definition Type: Element
Name: deal
Namespace: http://www.fpml.org/FpML-5/confirmation
Type: nsA:Deal
Containing Schema: fpml-loan-5-9.xsd
MinOccurs (1)
MaxOccurs (1)
Abstract
Documentation:
A complete deal structure.
Collapse XSD Schema Diagram:
Drilldown into facilityGroup in schema fpml-loan-5-9_xsd Drilldown into proRataFacilities in schema fpml-loan-5-9_xsd Drilldown into assignmentFee in schema fpml-loan-5-9_xsd Drilldown into DealRules.model in schema fpml-loan-5-9_xsd Drilldown into currentDealAmount in schema fpml-loan-5-9_xsd Drilldown into issuedAmount in schema fpml-loan-5-9_xsd Drilldown into currency in schema fpml-loan-5-9_xsd Drilldown into creditAgreementDate in schema fpml-loan-5-9_xsd Drilldown into syndicationCoLeadPartyReference in schema fpml-loan-5-9_xsd Drilldown into syndicationLeadPartyReference in schema fpml-loan-5-9_xsd Drilldown into agentPartyReference in schema fpml-loan-5-9_xsd Drilldown into guarantorPartyReference in schema fpml-loan-5-9_xsd Drilldown into issuerPartyReference in schema fpml-loan-5-9_xsd Drilldown into DealRoles.model in schema fpml-loan-5-9_xsd Drilldown into description in schema fpml-asset-5-9_xsd Drilldown into instrumentId in schema fpml-asset-5-9_xsd Drilldown into id in schema fpml-asset-5-9_xsd Drilldown into Asset in schema fpml-asset-5-9_xsd Drilldown into IdentifiedAsset in schema fpml-asset-5-9_xsd Drilldown into DealIdentifier in schema fpml-loan-5-9_xsd Drilldown into DealSummary in schema fpml-loan-5-9_xsd Drilldown into Deal in schema fpml-loan-5-9_xsdXSD Diagram of deal in schema fpml-loan-5-9_xsd (Financial products Markup Language (FpML®))
Collapse XSD Schema Code:
<xsd:element name="deal" type="Deal">
    <xsd:annotation>
        <xsd:documentation xml:lang="en">A complete deal structure.</xsd:documentation>
    </xsd:annotation>
</xsd:element>
Collapse Child Elements:
Name Type Min Occurs Max Occurs
instrumentId nsA:instrumentId (1) unbounded
description nsA:description 0 (1)
issuerPartyReference nsA:issuerPartyReference (1) (1)
guarantorPartyReference nsA:guarantorPartyReference 0 unbounded
agentPartyReference nsA:agentPartyReference (1) (1)
syndicationLeadPartyReference nsA:syndicationLeadPartyReference (1) (1)
syndicationCoLeadPartyReference nsA:syndicationCoLeadPartyReference 0 unbounded
creditAgreementDate nsA:creditAgreementDate (1) (1)
currency nsA:currency (1) (1)
issuedAmount nsA:issuedAmount (1) (1)
currentDealAmount nsA:currentDealAmount 0 (1)
assignmentFee nsA:assignmentFee 0 (1)
proRataFacilities nsA:proRataFacilities 0 unbounded
facilityGroup nsA:facilityGroup (1) unbounded
<xs:group> nsA:DealRoles.model (1) (1)
<xs:group> nsA:DealRules.model (1) (1)
Collapse Child Attributes:
Name Type Default Value Use
id nsA:id (Optional)
Collapse Derivation Tree: