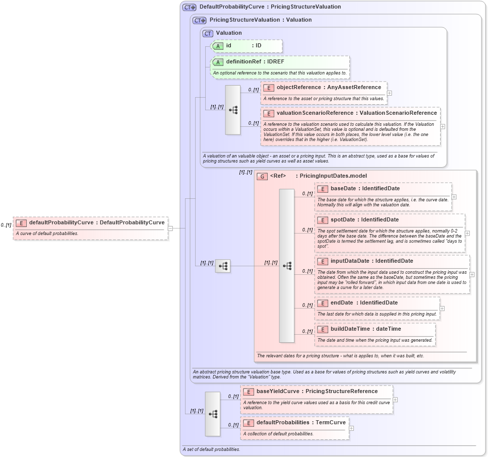
Definition Type: Element
Name: defaultProbabilityCurve
Namespace: http://www.fpml.org/FpML-5/recordkeeping
Type: nsD:DefaultProbabilityCurve
Containing Schema: fpml-mktenv-5-9.xsd
MinOccurs 0
MaxOccurs (1)
Abstract
Documentation:
A curve of default probabilities.
Collapse XSD Schema Diagram:
Drilldown into defaultProbabilities in schema fpml-mktenv-5-9_xsd1 Drilldown into baseYieldCurve in schema fpml-mktenv-5-9_xsd1 Drilldown into buildDateTime in schema fpml-riskdef-5-9_xsd1 Drilldown into endDate in schema fpml-riskdef-5-9_xsd1 Drilldown into inputDataDate in schema fpml-riskdef-5-9_xsd1 Drilldown into spotDate in schema fpml-riskdef-5-9_xsd1 Drilldown into baseDate in schema fpml-riskdef-5-9_xsd1 Drilldown into PricingInputDates.model in schema fpml-riskdef-5-9_xsd1 Drilldown into valuationScenarioReference in schema fpml-riskdef-5-9_xsd1 Drilldown into objectReference in schema fpml-riskdef-5-9_xsd1 Drilldown into definitionRef in schema fpml-riskdef-5-9_xsd1 Drilldown into id in schema fpml-riskdef-5-9_xsd1 Drilldown into Valuation in schema fpml-riskdef-5-9_xsd1 Drilldown into PricingStructureValuation in schema fpml-riskdef-5-9_xsd1 Drilldown into DefaultProbabilityCurve in schema fpml-mktenv-5-9_xsd1XSD Diagram of defaultProbabilityCurve in schema fpml-mktenv-5-9_xsd1 (Financial products Markup Language (FpML®))
Collapse XSD Schema Code:
<xsd:element name="defaultProbabilityCurve" type="DefaultProbabilityCurve" minOccurs="0">
    <xsd:annotation>
        <xsd:documentation xml:lang="en">A curve of default probabilities.</xsd:documentation>
    </xsd:annotation>
</xsd:element>
Collapse Child Elements:
Name Type Min Occurs Max Occurs
objectReference nsD:objectReference 0 (1)
valuationScenarioReference nsD:valuationScenarioReference 0 (1)
baseDate nsD:baseDate 0 (1)
spotDate nsD:spotDate 0 (1)
inputDataDate nsD:inputDataDate 0 (1)
endDate nsD:endDate 0 (1)
buildDateTime nsD:buildDateTime 0 (1)
baseYieldCurve nsD:baseYieldCurve 0 (1)
defaultProbabilities nsD:defaultProbabilities 0 (1)
<xs:group> nsD:PricingInputDates.model (1) (1)
Collapse Child Attributes:
Name Type Default Value Use
id nsD:id (Optional)
definitionRef nsD:definitionRef (Optional)
Collapse Derivation Tree: