Definition Type: Element
Name: deliveryConditions
Namespace: http://www.fpml.org/FpML-5/reporting
Type: nsE:GasDelivery
Containing Schema: fpml-com-5-9.xsd
MinOccurs 0
MaxOccurs (1)
Abstract
Documentation:
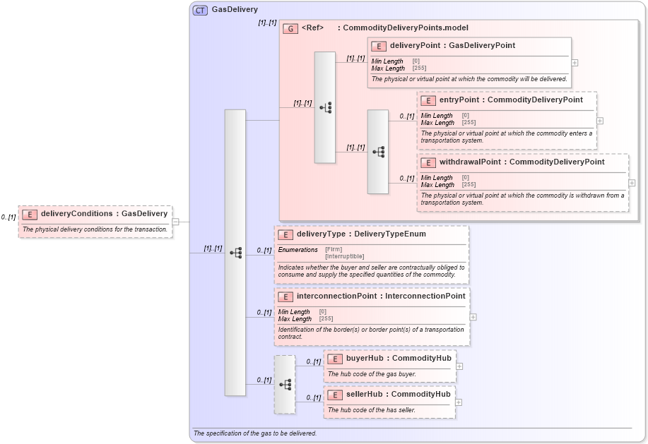
The physical delivery conditions for the transaction.
Collapse XSD Schema Diagram:
Drilldown into sellerHub in schema fpml-com-5-9_xsd2 Drilldown into buyerHub in schema fpml-com-5-9_xsd2 Drilldown into interconnectionPoint in schema fpml-com-5-9_xsd2 Drilldown into deliveryType in schema fpml-com-5-9_xsd2 Drilldown into withdrawalPoint in schema fpml-com-5-9_xsd2 Drilldown into entryPoint in schema fpml-com-5-9_xsd2 Drilldown into deliveryPoint in schema fpml-com-5-9_xsd2 Drilldown into CommodityDeliveryPoints.model in schema fpml-com-5-9_xsd2 Drilldown into GasDelivery in schema fpml-com-5-9_xsd2XSD Diagram of deliveryConditions in schema fpml-com-5-9_xsd2 (Financial products Markup Language (FpML®))
Collapse XSD Schema Code:
<xsd:element name="deliveryConditions" type="GasDelivery" minOccurs="0">
    <xsd:annotation>
        <xsd:documentation xml:lang="en">The physical delivery conditions for the transaction.</xsd:documentation>
    </xsd:annotation>
</xsd:element>
Collapse Child Elements:
Name Type Min Occurs Max Occurs
deliveryPoint nsE:deliveryPoint (1) (1)
entryPoint nsE:entryPoint 0 (1)
withdrawalPoint nsE:withdrawalPoint 0 (1)
deliveryType nsE:deliveryType 0 (1)
interconnectionPoint nsE:interconnectionPoint 0 (1)
buyerHub nsE:buyerHub 0 (1)
sellerHub nsE:sellerHub 0 (1)
<xs:group> nsE:CommodityDeliveryPoints.model (1) (1)
Collapse Derivation Tree: